1983x
000103
2023-12-05

Редукции местных сечений стержней

Локальные уменьшения поперечного сечения стержня позволяют учитывать при проверках ослабления сечения, такие как отверстия под болты или вырезы.

Важный

Уменьшения поперечного сечения стержня влияют только на стороне расчёта. Они не учитываются при определении жёсткости стержня или собственного веса.

Тип и расположение уменьшения

Уменьшения могут быть заданы для различных точек вдоль стержня или набора стержней. Укажите соответствующее количество строк, выбирая в списке тип уменьшения Расчётный параметр.

Затем задайте положение x на стержне или наборе стержней. Расстояние можно задать в абсолютном или относительном виде. С помощью кнопки Относительный/абсолютный ввод можно переключаться между обоими способами ввода. Если ослабления расположены с регулярным шагом, установите флажок Множественное. Количество и смещение можно затем задать в разделе Параметр | Расчётные параметры.

Кнопка Сверка позволяет отсортировать заданные в таблице расчётные параметры по возрастанию значения x.

Параметр | Расчётные параметры

В этом разделе задаются расчётные параметры для выбранной точки. При выборе множественного задания здесь вводятся количество и расстояние между уменьшениями поперечного сечения. Здесь также расстояние можно вводить в абсолютном или относительном виде.

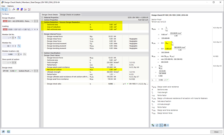
Ввод локального ослабления поперечного сечения осуществляется через значение уменьшения площади. После назначения локального уменьшения поперечного сечения объекту нетто-площадь поперечного сечения автоматически вычисляется как площадь брутто-поперечного сечения в соответствующей точке минус площадь уменьшения и отображается в диалоге.

Если вследствие назначения нескольким объектам или нескольким точкам невозможно однозначно вычислить нетто-площадь поперечного сечения, в этом диалоге выводятся минимальное и максимальное значения нетто-площадей поперечного сечения. При проверке используется соответствующее точке значение.

Если это регламентировано выбранной нормой расчёта, можно также задать коэффициент для сдвиговой деформации (например, при однополочном соединении уголковых профилей по AISC).

Инфо

Расчётные параметры, если в заголовке не указано иное, учитываются только при проверке на растяжение в выбранных точках.

Для некоторых норм расчёта также могут быть заданы положения для проверки на сжатие; это явно указано в заголовке соответствующей опции.

Если локальное уменьшение поперечного сечения стержня было учтено при проверке, соответствующие промежуточные значения выводятся в Подробности проверки.

Графическое отображение

В Навигаторе - отображение Навигатор - Изобразить в категории МодельРасчёт стальных конструкций можно активировать графическое отображение для Локальных уменьшений поперечного сечения стержня включая Линии ограничения. Для стержней и наборов стержней, которым назначено уменьшение поперечного сечения стержня, в местах уменьшения отображается контур сечения.