4713x
000112
16-01-2024

Apoyos de cálculo y flecha

El registro Apoyos de diseño y flecha está disponible en el diálogo de edición de una barra o conjunto de barras cuando están activadas las propiedades de diseño del objeto (ver la imagen Activar propiedades de diseño de una barra). Aquí puede establecer los parámetros relacionados con el objeto que afectan la prueba de la introducción local de carga en perfiles formados en frío y la verificación del servicio en el diseño de acero.

Puede establecer los parámetros para la verificación de la flecha de superficies en el registro Flecha del diálogo de edición de superficies.

Importante

Los parámetros solo son efectivos si al objeto se le ha asignado una Configuración de servicio y existen las Situaciones de diseño correspondientes para la verificación del servicio.

Barras

Apoyos de diseño

Los apoyos de diseño permiten segmentar la barra o conjunto de barras para el análisis de flecha. Estos apoyos de diseño pueden asignarse no solo al inicio y al final de la barra, sino también a los nudos internos. En la tabla se configuran automáticamente tanto los nudos del tipo 'Nudo en línea/barra' como los nudos estándar entre barras de un conjunto de barras.

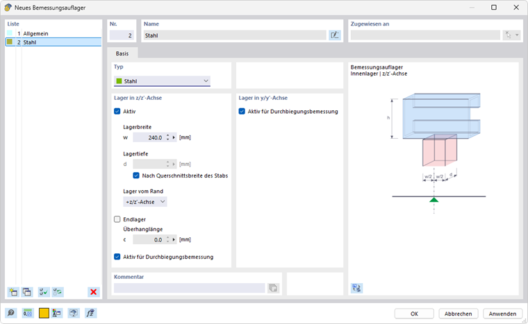
Seleccione un apoyo de diseño de la lista o cree uno nuevo con el botón Nuevo (ver imagen Nuevo apoyo de diseño). Con el botón Edición puede modificar el tipo seleccionado y con el botón Selección múltiple seleccionar un apoyo de diseño asignado en el modelo.

Para perfiles de acero laminados en caliente tanto el tipo de apoyo de diseño 'General' como el tipo 'Acero' son adecuados. Si usa un apoyo de diseño para una barra con material de acero, se predefine el tipo 'Acero'. Los datos sobre el 'Ancho de apoyo' o 'Profundidad de apoyo' no son relevantes para la verificación de la flecha. Si no se debe considerar un apoyo de diseño para la segmentación, desactive la opción 'Activo para diseño de flecha'.

Si desea llevar a cabo la verificación de la introducción local de carga (compactación local, pandeo del alma o pandeo local del alma) para perfiles formados en frío según EN 1993-1-3 [1] 6.1.7, AISI S100 [2] o CSA S136 [3], elija el tipo de apoyo de diseño 'Acero'.

Información

  • EN 1993-1-3: La verificación de la introducción local de carga solo es posible para secciones de la biblioteca con almas no reforzadas conforme con [1] 6.1.7.2 o 6.1.7.3. Las secciones de alma con refuerzos longitudinales no pueden ser verificadas según [1] 6.1.7.4.
  • AISI S100: La verificación contra el pandeo del alma según [2] es posible para todas las secciones especificadas en las tablas G5-1 a G5-4, como perfiles compuestos en I, perfiles en U, C y Z con alma simple y perfiles de sombrero simples.

Con el 'Ancho de apoyo' w, se define la longitud de la introducción rígida de carga sS. Sin embargo, la 'Profundidad de apoyo' d no afecta a la verificación. El "apoyo" no representa un soporte en sentido estricto, sino que describe los parámetros geométricos para considerar la carga.

Indique la acción del apoyo mediante la lista 'Apoyo desde el borde'. Los parámetros +z y -z se refieren a la orientación del eje z local de la barra. Por ejemplo, si la carga actúa en el borde superior del perfil y el eje z local apunta hacia abajo, elija la opción '-z/eje z'. Así, la carga se considerará como compresión para el perfil. En la opción '+z/eje z', sería tensión, ya que la carga actúa en el borde inferior.

Si hay un 'Apoyo final', marque el campo de control correspondiente y defina la 'Longitud de voladizo' c. Con el campo de control desactivado, la longitud de voladizo se considera infinitamente grande, de modo que c > 1.5 hw.

Información

En caso de una combinación de flexión e introducción local de carga, también se verifica si se cumplen las condiciones mencionadas en [1] 6.1.11.

Verificación de la flecha

Segmentos y longitudes de referencia

En la sección derecha del diálogo del registro Apoyos de diseño y flecha, se enumeran los segmentos que se obtienen al asignar los apoyos de diseño para cada dirección de la verificación de la flecha. Para cada punto de verificación en un segmento, la longitud mostrada Lc se utiliza como longitud de referencia para la determinación del valor límite. Si desea cambiar las longitudes de referencia determinadas automáticamente, marque el campo de control 'Longitudes personalizadas'. Los valores serán editables. Sin embargo, estas longitudes personalizadas no se ajustarán automáticamente si modifica posteriormente la longitud de la barra en el modelo.

Valores límite para vigas y voladizos

Los valores límite de la flecha para vigas con soporte bilateral y voladizos se gestionan en las Configuraciones de servicio. El valor límite correspondiente se aplica para cada segmento según la disposición de los apoyos de diseño: Un segmento con apoyos de diseño en ambos lados o sin apoyos de diseño se asume como tipo de segmento Viga, un segmento con un apoyo de diseño en un lado como Voladizo.

Dirección de verificación

Establezca con la 'Dirección de verificación' qué valores de resultados de la flecha deben verificarse. En la lista están disponibles los ejes locales y y z, la flecha resultante, así como los ejes auxiliares locales y' y z'. Los segmentos debajo se ajustan en consecuencia.

Referencia de desplazamiento

Las opciones de la lista 'Referencia de desplazamiento' permiten influir en los valores de flecha a verificar:

  • Sistema no deformado: Los valores de desplazamiento locales uy y uz se toman directamente de los resultados.
  • Extremos de segmento deformados: Los valores de flecha para la verificación se reducen por los valores de desplazamiento de los nudos iniciales o finales, de modo que solo se verifican las deflexiones locales.

Precurvatura

Puede considerar un camber como 'Precurvatura' para cada segmento en la verificación, reduciendo así el valor de la flecha. El camber se asume de forma unitaria para segmentos de viga y de forma lineal para segmentos de voladizo. Ingrese la precurvatura wc,z o wc,y como un valor positivo si está presente en sentido opuesto al eje de la barra local z o y. Para la verificación de la dirección resultante, se realiza una conversión de los componentes del camber en la dirección resultante.

Información

Para la verificación según EN 1993‑1‑1, el camber solo se considera para situaciones de diseño cuasi-permanentes.

Superficies

En el diseño de superficies en el estado límite de resistencia, se estudian las tensiones equivalentes. Las verificaciones se basan en las propiedades del material y los espesores de las superficies. Sin embargo, para la verificación del servicio, se requiere información específica de la superficie. Esta puede establecerse en el registro Flecha del diálogo 'Editar superficie'.

Importante

Si en el diálogo Configuraciones globales está desactivada la Funcionabilidad, no es posible realizar entradas en este registro.

Tipo de superficie

Con el tipo de superficie, establezca los valores límite de la flecha que se aplicarán en la verificación. En la lista hay dos opciones disponibles:

  • Doble soporte
  • Voladizo

Los valores límite están almacenados en el diálogo Configuraciones de funcionabilidad para diferentes situaciones de diseño de superficies con soporte simple o doble.

Referencia de desplazamiento

La referencia de desplazamiento controla qué modelo de referencia se utiliza para la verificación de deformaciones. La lista contiene tres opciones:

  • Plano de referencia deformado definido por el usuario: Si los soportes tienen desplazamientos muy diferentes, debe especificar un plano de referencia inclinado para la deformación uz a verificar. Defina el plano en la sección 'Plano de referencia definido por el usuario' mediante tres puntos del sistema no deformado. RFEM determinará la deformación de los tres puntos de definición, establecerá el plano de referencia a través de estos puntos desplazados y utilizará la deformación máxima relacionada uz para la verificación.
  • Superficie paralela en la posición del nudo menos deformado: Esta opción es recomendable cuando el soporte de la superficie es flexible. La deformación máxima uz se relaciona con un plano de referencia desplazado paralelo al sistema no deformado, que RFEM establece a través del nudo con el menor valor de desplazamiento uz,min.
  • Sistema no deformado: Las deformaciones locales uz se toman directamente de los resultados y se utilizan para la verificación.

Longitud de referencia y tipo de definición

El valor límite de la flecha depende de la longitud de referencia Lz. Con las opciones de tipo de definición 'Según la longitud máxima del borde' y 'Según la longitud mínima del borde' (ajuste predeterminado), RFEM determina automáticamente la longitud del borde más largo o más corto de la geometría de la superficie y establece automáticamente la longitud de referencia. Si desea definir la longitud de referencia, seleccione el tipo de definición 'Manual' en la lista e ingrese el valor.


Referencias
Capítulo principal