1428x
000286
2023-12-05

Детали расчёта

В таблицах результатов категории 'Сталебетон' вы можете вызвать детали проверки одним из следующих способов:

  • Кнопка Подробности расчётной проверки в панели инструментов таблицы
  • Двойной клик по строке результата

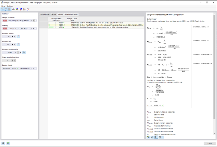
Появляется диалог 'Детали проверки'. Здесь отображаются уравнения проверки вместе с промежуточными результатами для выбранного в таблице результата.

В центральной области вы видите детализированные результаты, в правой колонке - уравнения проверки.

Отображение

В левом разделе установлены параметры строки таблицы, выбранной при вызове диалога. Таким образом, у вас есть контроль над ситуацией расчета, ключевыми объектами и критерием проверки.

Если вы хотите проверить детали для другой конфигурации случая, вы можете в списках выбора изменить параметры – ситуацию расчета, нагрузку, объект, x-положение или узел сетки, узловую точку или слой, проверку – в любое время. Есть варианты выбора для всех рассчитанных типов результатов. Например, если рассчитывались только стержни, то не будут отображаться опции для наборов стержней и поверхностей. Также, в деталях проверки для поверхностей вы не сможете переключиться на стержневые проверки. В этом случае выберите соответствующую таблицу результатов в программе, не закрывая диалог 'Детали проверки'.

Если вы хотите проверить результаты другого объекта, вы можете графически выбрать стержень или поверхность с помощью кнопки Выбрать поштучно в рабочем окне.

В результатах для набора стержней в списке стержней доступны только номера стержней, принадлежащих этому набору. Также в результатах для набора поверхностей в списке содержатся только соответствующие поверхности. Если вы активируете кнопку Абсолютные координаты от начала группы стержней для набора стержней, параметр 'Положение стержня x' будет относиться к началу набора стержней. Если она неактивна, то x-положение будет относиться к началу выбранного стержня. Стержни, вычисленные без набора стержней, доступны в списке, если вы выберете для 'Номер набора стержней' значение '--'.

Для узловых точек возможность выбора есть только для проверок, связанных с узловой точкой (например, проверка напряжений). Все остальные проверки доступны, если вы выберете для узловой точки опцию '--'.

Детали проверки

В центральной области во вкладке Детали проверки перечислены основные входные параметры, промежуточные значения и результаты расчета в древовидной структуре (см. изображение Детали проверки сталебетона). Таким образом, вы можете шаг за шагом проследить выполненные проверки.

Промежуточные значения вы также можете проверить в Уравнения проверки справа. Если вы кликнете на строку категории 'Параметры проверки', соответствующее уравнение проверки будет выделено рамкой.

В категории 'Рассчитанные внутренние усилия' указаны внутренние усилия, использованные для проверки в данной точке. Если внутреннее усилие помечено как 'Незначительное', то оно ниже предельной величины (см. главу Стержни | Основные). В дальнейшей проверке оно не учитывается.

Проверки на месте

Во вкладке Проверки на месте перечислены все проверки, выполненные в конкретной точке стержня x или узле сетки. Здесь вы можете быстро получить обзор использования различных типов проверок.

Если вы кликнете на строку, справа отобразится соответствующее уравнение проверки. Двойным кликом на строку вы переключитесь на вкладку 'Детали проверки', где сможете проверить промежуточные значения и результаты этой проверки.

Некоторые проверки – например, проверки эквивалентного напряжения – выполняются в каждой узловой точке. Другие проверки, такие как проверки устойчивости, не требуют различения между узловыми точками.

Уравнения проверки

В правом разделе указаны основные формулы для определения промежуточных значений, а также финальные вычисления критерия проверки (см. изображение Детали проверки сталебетона). Если вы кликнете на формулу, соответствующая строка в категории 'Параметры проверки' в деталях проверки будет выбрана. Используя кнопку Переключить режим просмотра формулы в нижней части, вы можете переключаться между символами формул и числовыми значениями, а с помощью кнопки Обзор формулы отображать сокращенную версию с уравнением проверки.

Уравнения проверки вы также можете использовать для документации. В выпадающем списке Распечатать сразу доступны различные варианты для печати.

Кнопка Просмотр модели позволяет переключаться между формулами и видом модели. Это позволяет быстро локализовать место проверки в модели.

Меню 'Вид' и 'Опции'

В диалоге 'Детали проверки' вы можете посредством функций меню открыть дополнительные диалоги для анализа результатов или управлять видом. В качестве альтернативы вы можете использовать соответствующие кнопки. Они выполняют следующие функции:

Кнопка Функция
Выбрать объект на графике Синхронизировать детали проверки с выбранными объектами таблицы
Отображение объекта в таблицах Синхронизировать таблицу результатов с выбором деталей проверки
контрольная шкала Включить или отключить цветную шкалу ссылок во вкладке Проверки на месте
Эпюра в сечении Открыть окно Распределение результатов в поперечном сечении
Поиск результатов в точке площади Открыть окно Распределение результатов в точке поверхности
Инфо Открыть окно с информацией о свойствах материала стали
Информация о сечении Открыть окно с информацией о свойствах поперечного сечения
Диаграмма температура-время Открыть окно Диаграмма температура-время
Эпюра результатов Открыть диалог Распределение результатов