1294x
003388
01.08.2019

Considération des combinaisons de résultats et des classes de durée de charge (CDC) dans RF-/TIMBER Pro

Quelles combinaisons de résultats puis-je calculer avec le logiciel RF-/TIMBER Pro et quels sont les aspects à prendre en compte ?


Réponse:

Toutes les combinaisons de résultats peuvent généralement être calculées à l'aide du logiciel RF-/TIMBER Pro. Cependant, dans la construction bois, la combinaison de charges déterminante n'est pas la combinaison avec les efforts internes les plus importants en raison de la classe de la durée de charge (CDC).

Pour les combinaisons de résultats, il est nécessaire de distinguer 4 types de combinaisons de base.

  1. Toutes les actions sont superposées de manière constante et additive (+/-).
  2. Les actions se superposent différemment de manière permanente ou variable, mais toujours additive (+/-).
  3. Toutes les actions sont permanentes mais superposées à l'aide l'option « ou ».
  4. Toutes les actions sont variables, mais superposées avec l'option « ou ».

Les combinaisons venant du module complémentaire RF-/DYNAM Pro sont particulières : les résultats sont superposés et quadrillés en permanence. Cependant, ces combinaisons sont alors comparables à la troisième oben genannten Kombination vergleichbar.

Résultats utilisés dans TIMBER Pro pour chaque combinaison de résultats :

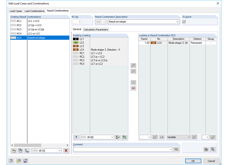
  1. Le moment maximal contenu dans le fichier joint est utilisé. La CDC « Courte » est correctement prise en compte.
  2. Dans l'exemple simple présenté ici, le moment est correctement pris en compte. Il est cependant possible qu'un moment d'appui sur la poutre continue soit pris en compte de manière erronée. La CDC dans la CR2 est considérée comme « Permanente » par défaut. Le calcul devient alors trop onéreux et doit être modifié (Figure 02). La poutre continue mentionnée ci-dessus peut cependant être correcte.
  3. Les CR3 et CR4 ne sont que des évaluations de résultats, donc une opération réalisable dans tous les modules de calcul.

Auteur

M. Kuhn est responsable du développement de produits pour les structures en bois et fournit une assistance technique à nos clients.

Téléchargements


;