1294x
003388
2019-08-01

Considering Result Combinations and Load Duration Classes (LDC) in RF-/TIMBER Pro

Which result combinations can I design with the RF‑/TIMBER Pro program, and what should I pay attention to?


Answer:

In general, all result combinations can be designed with the RF‑/TIMBER Pro program. However, in timber construction, there is a special feature that the governing load combination is not the combination with the largest internal forces due to the load duration class (LDC).

For the result combinations, it is necessary to distinguish between 4 basic types of combinations.

  1. Permanent and additive (+/-) superposition of all actions.
  2. Actions are different in permanent or variable, but additive (+/-) superimposed.
  3. All actions permanent, but superimposed with "or".
  4. All actions variable, but superimposed with "or".

A special feature in this context is the combination of the RF‑/DYNAM Pro add-on module. Here, the results are constantly superimposed and additionally squared. However, these combinations are then comparable to the third combination mentioned above.

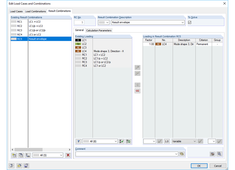
Results used in TIMBER Pro for each result combination.

  1. Maximum moment in the attached file is used. The "Short" LDC is correctly taken into account.
  2. In the simple example, the moment is considered correctly. However, a support moment on the continuous beam can be incorrectly taken into account. The LDC in RC2 is considered as "permanent" by default. Therefore, the design becomes very inefficient and must be changed in this case (see Image 02). However, "permanent" might be correct for the continuous beam mentioned above.
  3. The RC3 and RC4 are purely result evaluations, which is possible in every design module.

Author

Mr. Kuhn is responsible for developing products for timber structures, and provides technical support for our customers.

Downloads


;