1638x
000004
24.11.2016

Génération automatique de combinaisons

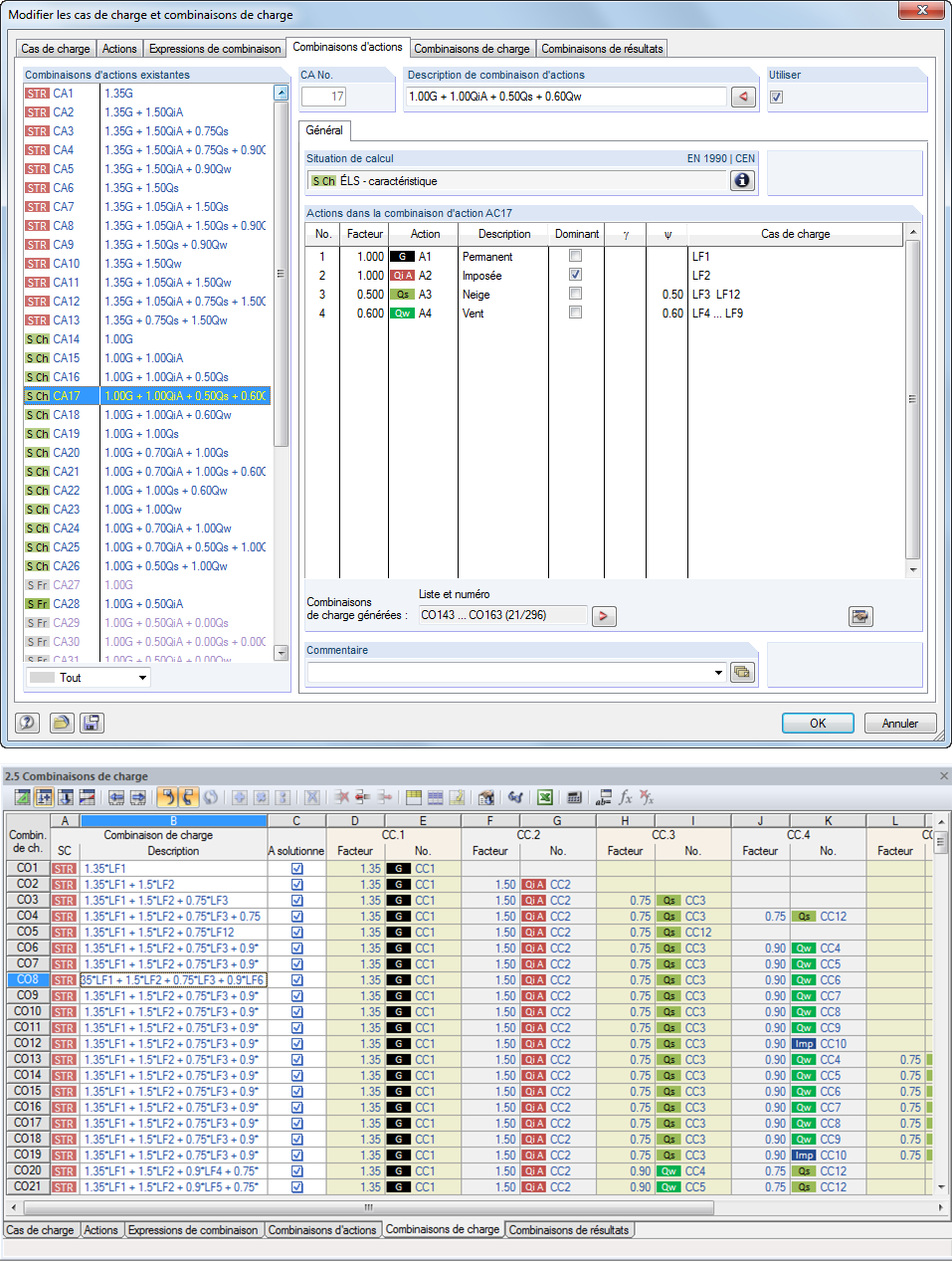
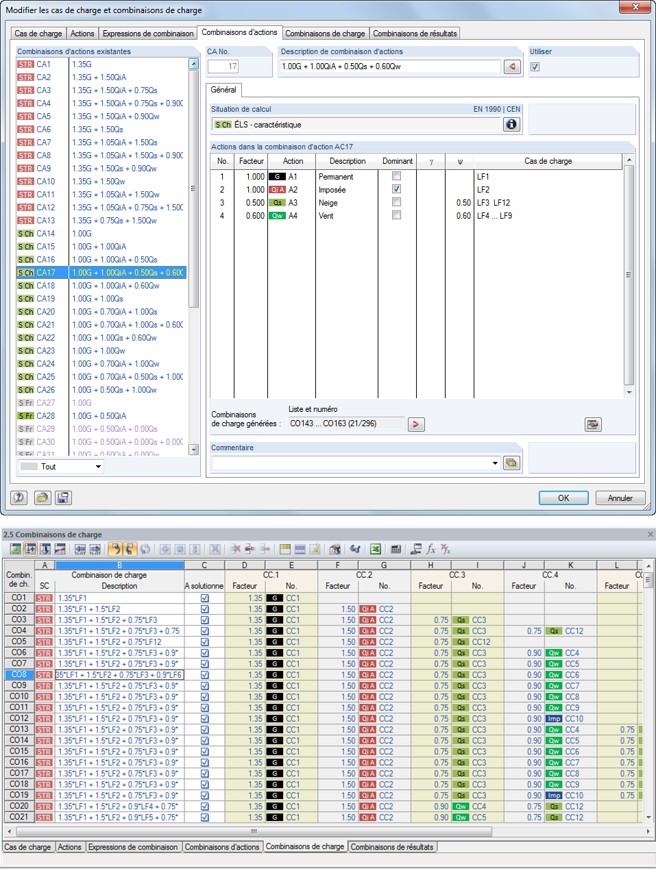
Utilisez toutes les options de la boîte de dialogue 'Modifier les cas de charge et les combinaisons' pour faciliter votre travail. Vous pouvez y créer automatiquement des combinaisons de charges et de résultats après avoir sélectionné les expressions de combinaison correspondantes. Dans cette boîte de dialogue clairement organisée, vous pouvez également copier, ajouter et renuméroter des cas de charge.

Vous pouvez également contrôler vos cas de charge et combinaisons dans les tableaux 2.1 à 2.6.



;