1135x
003533
05.12.2023

Utilisation des paramètres dans les formules

Vous pouvez maintenant utiliser les paramètres définis dans les formules pour définir des valeurs numériques. Tout d'abord, définissez la distance du nœud 5 depuis le nœud de départ de la barre 2 à l'aide d'une formule.

Pour effectuer cela, ouvrez la boîte de dialogue « Modifier le nœud » du nœud 5. La barre simple étant divisée par un nœud intermédiaire, la distance absolue entre le nœud généré et les nœuds de début et de fin de la barre est de 0,5 m. Pour définir la distance entre le nœud sélectionné et le nœud de départ de la barre à l'aide d'une formule, sélectionnez l'option « Modifier la formule » dans la liste.

Astuce

Le bouton Entrée relative/absolue vous permet de contrôler si la valeur doit être saisie en tant que valeur absolue ou en tant que distance relative (en %).

Entrez la formule dans la « zone de texte « Formule » » . Par exemple, l'équation de l'image Modification de la formule montre que cette distance est calculée comme la valeur du paramètre « Xhaut » ajoutée à 0,5 m. Comme « Xhaut » a été initialement défini sur 0, l'équation est de 0,5 m.

Cela signifie que la distance entre le nœud 5 et le nœud de départ de la barre 2 reste de 0,5 m.

L'entrée paramétrée présente l'avantage que si un paramètre est modifié dans la liste des paramètres, les résultats de toutes les formules qui utilisent ce paramètre sont également ajustés. Ainsi, si vous rouvrez la liste des « Paramètres globaux » et définissez la valeur de « Xhaut » sur 0,1 m, la distance entre le nœud et le nœud de départ de la barre changera aussi. Par conséquent, la distance entre le nœud 5 et le nœud 2 est automatiquement modifiée à 0,6 m (Xhaut + 0,5).

Insertion d'une propriété d'objet dans la formule

L'éditeur de formules peut également être utilisé pour insérer une propriété d'objet à la formule. Pour ce faire, calculez la distance entre le nœud 6 et le nœud de départ de la barre 3. L'objectif est de définir la position du nœud 6 par rapport au début de la barre de sorte qu'il soit toujours lié au nœud 4. Autrement dit, si le nœud 4 est déplacé, la position du nœud 6 est également ajustée automatiquement.

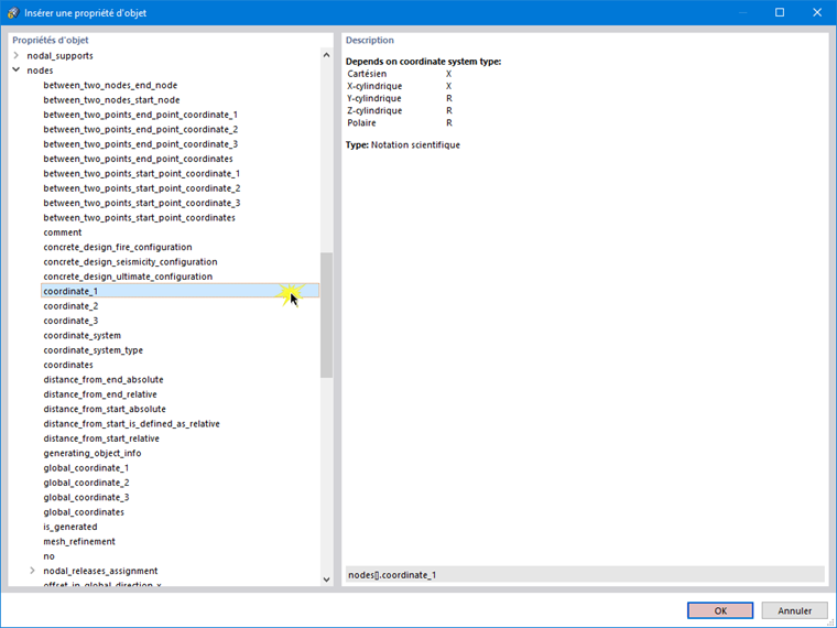
Ouvrez l'éditeur de formule dans la boîte de dialogue « Modifier le nœud » pour le nœud 6 (voir l'image Modifier le nœud 5). Cliquez ensuite sur le bouton Insérer une propriété d'objet .

Une longue liste de propriétés d'objet avec des sous-catégories est disponible. Sélectionnez la propriété souhaitée, dans ce cas coordonnée_1 (c'est-à-dire la coordonnée cartésienne X d'un nœud). Cela vous permet de relier la position du nœud 6 à la coordonnée X d'un autre nœud (dans ce cas, le nœud 4).

Entrez le numéro du nœud 4 entre crochets dans la formule. Dans cet exemple, la « coordonnée_1 » du nœud 4 est incluse dans la formule : si le nœud 4 est déplacé et que sa coordonnée X est modifiée, la position du nœud 6 est également ajustée automatiquement.

Chapitre parent