1135x
003533
5. Dezember 2023

Parameter in Formeln verwenden

Die definierten Parameter können Sie nun in Formeln verwenden, um numerische Werte zu definieren. Definieren Sie zunächst den Abstand des Knotens 5 vom Anfangsknoten des Stabes 2 mit einer Formel.

Öffnen Sie dazu den Dialog 'Knoten bearbeiten' von Knoten 5. Da der Einzelstab durch einen Zwischenknoten geteilt wurde, beträgt der absoluter Abstand zwischen dem erzeugten Knoten und dem Anfangs- und Endknoten des Stabes 0.5 m. Da der Abstand zwischen dem ausgewählten Knoten und dem Anfangsknoten des Stabes mit einer Formel definiert werden soll, wählen Sie in der Liste die Option 'Formel bearbeiten'.

Tipp

Mit der Schaltfläche Relative/absolute Eingabe können Sie steuern, ob Sie den Wert als absolute Angabe oder relativen Abstand (in %) eingeben möchten.

Tragen Sie die Formel in das Textfeld 'Formel' ein. Die Gleichung in Bild Formel bearbeiten zeigt beispielsweise, dass dieser Abstand als Wert des Parameters 'Xoben' addiert mit 0.5 m berechnet wird. Da 'Xoben' zunächst auf 0 gesetzt wurde, ergibt sich für die Gleichung 0.5 m.

Das bedeutet, dass der Abstand zwischen dem Knoten Nr. 5 und dem Anfangsknoten des Stabes Nr. 2 0.5 m bleibt.

Die parametrisierte Eingabe hat den Vorteil, dass bei einer Änderung eines Parameters in der Parameterliste die Ergebnisse aller Formeln angepasst werden, die diesen Parameter verwenden. Wenn Sie also die Liste 'Globale Parameter' erneut öffnen und den Wert von 'Xoben' auf 0.1 m setzen, ändert sich auch der Abstand des Knotens zum Anfangsknoten des Stabes. Daher wird der Abstand des Knotens 5 von Knoten 2 automatisch auf 0.6 m (Xoben + 0.5) geändert.

Objekteigenschaft in die Formel einfügen

Eine weitere Möglichkeit, um die Vorteile des Formeleditors zu nutzen, ist das Einfügen einer Objekteigenschaft in die Formel. Dies wird durch die Berechnung des Abstandes von Knoten Nr. 6 zum Anfangsknoten des Stabes Nr. 3 gezeigt. Ziel ist es, die Position des Knotens Nr. 6 in Bezug auf den Anfang des Stabs so zu definieren, dass sie immer in Bezug auf den Knoten Nr. 4 ist. Das heißt, wenn Knoten 4 verschoben wird, wird auch die Position von Knoten Nr. 6 automatisch angepasst.

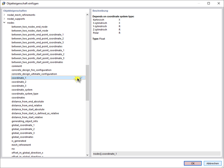
Öffnen Sie den Formeleditor im Dialog 'Knoten bearbeiten' von Knoten Nr. 6 (vgl. Bild Knoten Nr. 5 bearbeiten). Klicken Sie dann auf die Schaltfläche Objekteigenschaft einfügen .

Es steht eine umfangreiche Liste von Objekteigenschaften einschließlich Unterkategorien zur Auswahl. Wählen Sie die gewünschte Eigenschaft aus, in diesem Fall coordinate_1 (d. h. die kartesische X-Koordinate eines Knotens). Damit können Sie die Position des Knotens Nr. 6 mit der X-Koordinate eines anderen Knotens (in diesem Fall Knoten Nr. 4) in Beziehung setzen.

Tragen Sie die Nummer des Knotens 4 in eckigen Klammern in die Formel ein. Damit wird im Beispiel die 'coordinate_1' von Knoten Nr. 4 in die Formel aufgenommen: Wenn Knoten 4 verschoben und dessen X-Koordinate geändert wird, wird auch die Position von Knoten Nr. 6 automatisch angepasst.

Übergeordnetes Kapitel