11139x
001728
23.12.2021

Vérification de la résistance au poinçonnement dans RFEM 6

La vérification de la résistance au poinçonnement selon l'EN 1992-1-1 doit être effectuée pour les dalles avec une charge ou une réaction concentrée. Un nœud de poinçonnement se définit comme un nœud où il y a généralement un défaut de poinçonnement et où la vérification de résistance au poinçonnement est effectuée. La charge concentrée au niveau de ces nœuds peut être introduite par des poteaux, une force concentrée ou des appuis nodaux. La fin de l'introduction de charge linéaire sur les dalles est également considérée comme une charge concentrée et la résistance au cisaillement aux extrémités de voiles, aux coins de voiles et aux extrémités ou aux coins des charges linéiques et des appuis linéiques doit donc être contrôlée.

Périmètre de contrôle

La vérification de résistance au poinçonnement est effectuée dans le périmètre de contrôle de base, où l'on vérifie si l'effort tranchant agissant vEd dépasse la résistance vRd. Selon le chapitre 6.4.2 de l’EC 2 [1], le périmètre de contrôle des dalles se trouve à une distance égale au double de la hauteur efficace (d) de la dalle à partir du point d’application de la charge.

Les dimensions du poteau ainsi que les ouvertures dans la dalle affectent la géométrie du périmètre de contrôle et doivent être considérées jusqu'à une distance de 6 d de la surface de charge. Il est important de définir toutes les ouvertures au préalable (c’est-à-dire lors de l’analyse aux éléments finis), afin que le logiciel puisse les reconnaître automatiquement et les prendre en compte pour la vérification de la résistance au poinçonnement, comme le montre la Figure 1.

Paramètres de la vérification de la résistance au poinçonnement dans RFEM 6

En supposant que le module complémentaire Vérification du béton soit déjà activé, la vérification de la résistance au poinçonnement dans RFEM 6 peut être initialisée en cochant la case « Vérification du poinçonnement » dans les propriétés de vérification du nœud de poinçonnement (Figure 2). Il est possible de sélectionner tous les nœuds où un problème de poinçonnement s’est produit et d’activer la vérification du poinçonnement simultanément pour chacun d’eux. Les nœuds avec poinçonnement peuvent également être sélectionnés pour la vérification dans les « données d’entrée » du tableau du module Vérification du béton (Figure 3).


Les paramètres de vérification du poinçonnement pour les nœuds sélectionnés peuvent être définis dans la « Configuration pour l’ELU » pour la vérification du béton (Figure 4). Par conséquent, la charge de poinçonnement, le facteur d’incrément de charge β pour considérer la distribution asymétrique de l'effort tranchant dans le périmètre de contrôle et l'espacement minimal des armatures peuvent ainsi être définis dans l’onglet « Poinçonnement » de la configuration pour l’ELU (Figure 5).


La charge de poinçonnement pour les voiles est l’effort tranchant (lissé ou non) sur le périmètre critique, tandis que pour les poteaux, la charge de poinçonnement peut être soit l’effort tranchant (lissé ou non) sur le périmètre critique, soit un effort unique du poteau, la charge, ou appui nodal.

Le facteur d’incrément de charge selon l’EN 1992-1-1 [1] peut être estimé en considérant la distribution de cisaillement plastique complète, comme le montre la Figure 6, ou à l’aide de facteurs constants. Il peut également être déterminé par un modèle de secteur ou défini par l’utilisateur.

Vérification de la résistance au poinçonnement dans RFEM 6

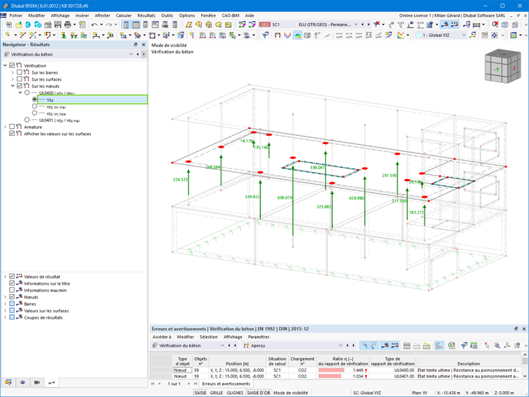
Si les paramètres de vérification du poinçonnement ont été définis, la vérification du béton (poinçonnement inclus) peut être effectuée. Tout d’abord, la vérification peut être effectuée en considérant uniquement les armatures longitudinales, qui ont déjà été assignées à la surface (Figure 7). Une fois que la vérification du béton est effectuée en considérant uniquement ces armatures, les ratio de vérification en termes de résistance au poinçonnement pour tous les nœuds d'intérêt sont disponibles à la fois graphiquement et dans les tableaux (Figure 8).


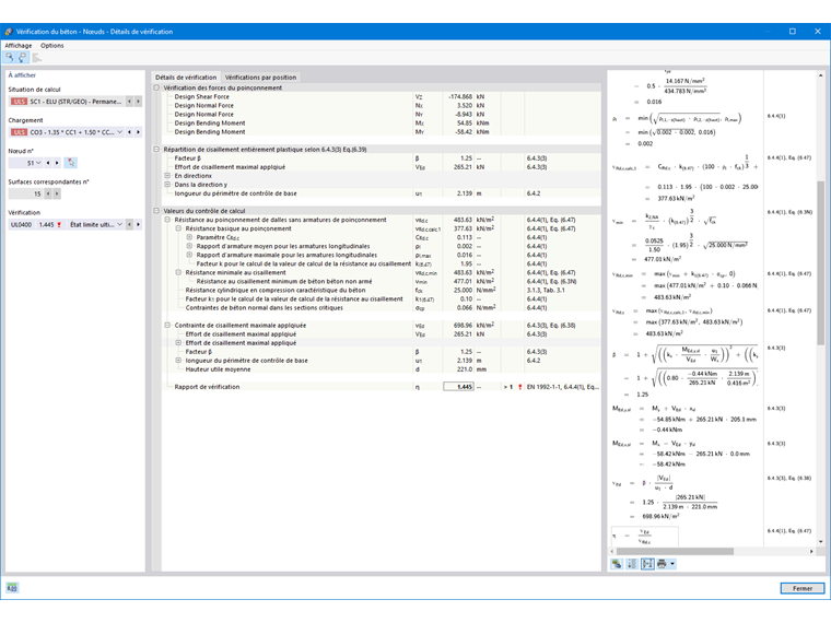
Les ratios de vérification sur les nœuds de poinçonnement sont en fait une comparaison entre la résistance au poinçonnement sans armatures d'effort tranchant vRd,c déterminée selon 6.4.4 (1) [1] et la contrainte de cisaillement maximale appliquée vEd, calculée en concordance avec le chapitre 6.4.3 (3), Éq. (38). Ces équations et l'ensemble de la procédure de calcul sont disponibles dans les « Détails de vérification », comme le montre la Figure 9.

La résistance au poinçonnement sans armatures d’effort tranchant supplémentaires est accomplie si vEd ≤ vRd,c ; dans le cas contraire, il sera nécessaire de définir des armatures supplémentaires. Dans ce dernier cas, il est possible de définir des armatures longitudinales supplémentaires du côté en traction de la dalle.

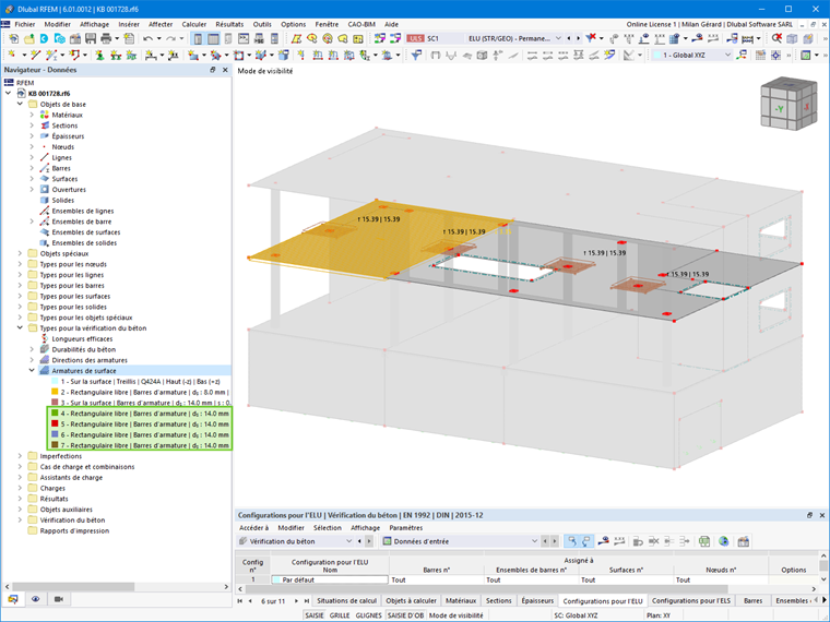
Pour la dalle dans cet exemple, cette opération est effectuée en définissant des armatures longitudinales supplémentaires sur la face supérieure, comme le montre la Figure 10. Les armatures définies peuvent être assignées à un nœud, puis copiée facilement sur l'ensemble des nœuds de poinçonnement à l’aide de la fonction classique « Copier » (Figure 11). Les armatures assignées de cette manière sont alors considérées automatiquement pour la détermination de la capacité de cisaillement.


Les résultats sont à nouveau disponibles graphiquement et dans le tableau « Vérification du béton ». Si la vérification de la résistance au poinçonnement sans armatures d’effort tranchant supplémentaires n’est toujours pas satisfaite, l’utilisateur peut augmenter le nombre d'armatures longitudinales en appliquant le ratio ρ d’armatures longitudinales maximal admissible. Néanmoins, si la vérification de la résistance au poinçonnement est impossible sans armatures d’effort tranchant (vRd,c≤ vEd ), la résistance maximale au poinçonnement vRd,max est calculée et la vérification est effectuée automatiquement.

La quantité d’armatures requises en termes de poinçonnement peut être affichée via l’onglet Résultats du navigateur (Figure 12). Si l’utilisateur est également intéressé par la charge de poinçonnement utilisée pour le calcul, celle-ci peut être affichée dans l’onglet « Résultats » du navigateur, comme le montre la Figure 13.


Remarques finales

La vérification au poinçonnement dans RFEM 6 est incluse dans le module complémentaire Vérification du béton et peut être initialisée en cochant la case Vérification du poinçonnement dans la fenêtre de modification des nœuds de poinçonnement. L’activation des propriétés de calcul permet de définir les paramètres de poinçonnement tels que la charge de poinçonnement, le facteur d’incrément de charge β et l’espacement minimal des armatures dans la Configuration pour l’ELU pour la vérification du béton.

La vérification du béton peut être effectuée sur la base des armatures longitudinales fournies pour les autres types de vérification. Si la vérification de résistance au poinçonnement sans armatures d’effort tranchant supplémentaires n’est pas satisfaite (vRd,c ≤ vEd ), des armatures longitudinales supplémentaires peuvent être assignées sur lecôté en traction de la dalle. La résistance maximale au poinçonnement vRd,max est ainsi calculée et la vérification est effectuée automatiquement.


Auteur

Elle est responsable de la création d'articles techniques et fournit un support technique aux clients de Dlubal Software.

Liens
Références


;