1568x
000286
05-12-2023

Detalles de verificación

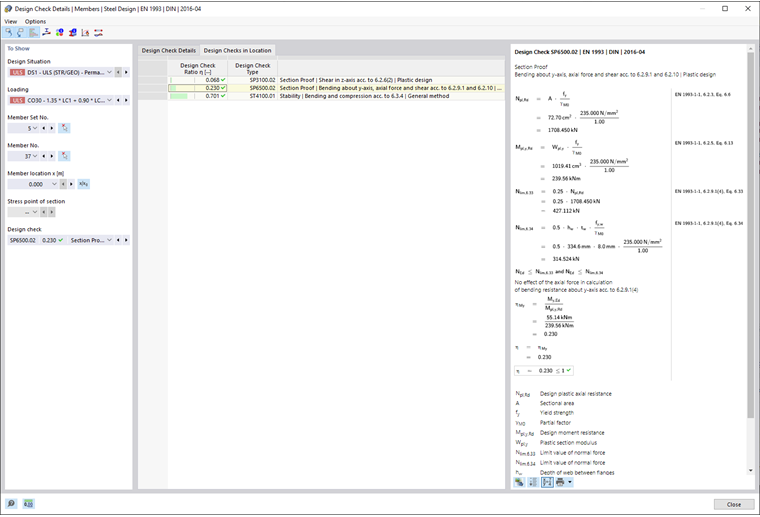
En las tablas de resultados de la categoría 'Dimensionamiento de acero', puede acceder a los detalles de la verificación con una de las siguientes opciones:

  • Botón Detalles de verificación en la barra de herramientas de la tabla
  • Doble clic en una fila de resultados

Aparecerá el diálogo 'Detalles de la verificación'. Allí se muestran las ecuaciones de verificación junto con los resultados intermedios de la verificación, que son válidos para el resultado seleccionado en la tabla.

En el área central, puedes ver los resultados detallados y en la columna derecha, las fórmulas de verificación.

Mostrar

En la sección izquierda se configuran los parámetros de la fila de la tabla que está seleccionada al abrir el diálogo. De esta manera, tienes control sobre la situación de dimensionamiento, los objetos determinantes y el criterio de verificación.

Si deseas verificar los detalles para otra situación, puedes ajustar los parámetros – situación de dimensionamiento, carga, objeto, punto x o nudo de malla, punto de tensión o capa, verificación – en las listas desplegables en cualquier momento. Existen opciones para todos los tipos de resultados calculados. Por ejemplo, si solo se han dimensionado barras, no se mostrarán opciones para conjuntos de barras y superficies. Asimismo, en los detalles de verificación para superficies, no se puede cambiar a las verificaciones de barras. En este caso, selecciona la tabla de resultados correspondiente en el programa, sin cerrar el diálogo 'Detalles de la verificación'.

Si deseas revisar los resultados de otro objeto, puedes seleccionar gráficamente la barra o la superficie con el botón Seleccionar individualmente en la ventana de trabajo.

En los resultados de un conjunto de barras, en la lista de barras solo están disponibles los números de barra que pertenecen a ese conjunto de barras. También, en los resultados de un conjunto de superficies, solo están disponibles en la lista las superficies correspondientes. Si en un conjunto de barras activas el botón Coordenadas absolutas desde el inicio del conjunto de barras , la 'Posición x' se refiere al inicio del conjunto de barras. Si está desactivado, la posición x se refiere al inicio de la barra seleccionada. Las barras dimensionadas sin conjunto están disponibles en la lista si seleccionas el valor '--' para el 'Núm. de conjunto de barras'.

En los puntos de tensión, hay una opción de selección solamente para verificaciones relacionadas con un punto de tensión específico (por ejemplo, la verificación de tensiones). Todas las demás verificaciones están disponibles si estableces la opción '--' para el punto de tensión.

Detalles de la verificación

En el área central, en la pestaña Detalles de la verificación, se enumeran en una estructura de árbol los principales parámetros de entrada, valores intermedios y resultados de dimensionamiento (ver imagen Detalles de la verificación de acero). Así, puedes seguir las verificaciones realizadas paso a paso.

También puedes verificar los valores intermedios en las Fórmulas de verificación a la derecha. Si haces clic en una línea de la categoría 'Valores de verificación', la fórmula de verificación correspondiente se resaltará enmarcada allí.

En la categoría 'Esfuerzos de dimensionamiento' se especifican los esfuerzos utilizados para la verificación en ese punto. Si un esfuerzo es señalado como 'Irrelevante', está por debajo de un valor límite (ver capítulo Barras | Base). No se considerará en la verificación posterior.

Verificaciones en el lugar

En la pestaña Verificaciones en el lugar, se enumeran todas las verificaciones realizadas en la posición x de la barra o en el nudo de malla. Aquí puedes obtener rápidamente una visión general de las utilizaciones de los diferentes tipos de verificación.

Si haces clic en una línea, la fórmula de verificación correspondiente se mostrará a la derecha. Con un doble clic en una línea, cambiarás a la pestaña 'Detalles de la verificación', donde puedes comprobar los valores intermedios y resultados de esa verificación.

Algunas verificaciones, como las de tensiones comparativas, se realizan en cada punto de tensión. Otras verificaciones, como las verificaciones de estabilidad, no requieren distinción entre los puntos de tensión.

Fórmulas de verificación

En la sección derecha se indican las fórmulas principales para determinar los valores intermedios, así como el cálculo final del criterio de verificación (ver imagen Detalles de la verificación de acero). Si haces clic en una fórmula, se seleccionará la línea correspondiente en la categoría 'Valores de verificación' en los detalles de la verificación. Con el botón Cambiar vista de fórmula en la parte inferior, puedes cambiar entre símbolos de fórmula y valores numéricos, con el botón Vista de resumen de la fórmula puedes mostrar una versión abreviada con la ecuación de verificación.

También puedes utilizar las fórmulas de verificación para la documentación. En el botón desplegable Imprimir inmediatamente hay varias opciones para la impresión (ver imagen Detalles de verificación imprimir).

El botón Vista del modelo permite alternar entre las fórmulas y la vista del modelo. Así puedes localizar rápidamente el punto de verificación en el modelo.

Menús 'Ver' y 'Opciones'

En el diálogo 'Detalles de la verificación', tienes la posibilidad mediante las funciones del menú de abrir otros diálogos para la evaluación de resultados o controlar la vista. Alternativamente, puedes usar los botones correspondientes. Estos están asignados a las siguientes funciones:

Botón Función
Seleccionar objeto en el gráfico Sincroniza detalles de la verificación con objetos seleccionados en la tabla
Visualización de objetos en tablas Sincroniza la tabla de resultados con la selección de detalles de verificación
escala de relación Activa o desactiva la escala de referencia de colores en la pestaña Verificaciones en el lugar
Diagrama en la sección Abre la ventana Distribuciones de resultados en la sección
Diagramas de resultados en puntos de la superficie Abre la ventana Distribuciones de resultados en el punto de la superficie
Información Abre la ventana con información sobre propiedades del material del acero
Información sobre la sección Abre la ventana con información sobre propiedades de la sección
Diagrama tiempo-temperatura Abre la ventana Diagrama temperatura-tiempo
Diagrama de resultados Abre el diálogo Distribuciones de resultados