1706x
000286
2023-12-05

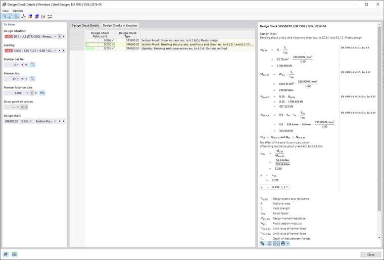
Szczegóły kontroli

W tabelach wyników w kategorii 'Obliczenia stalowe' można wywołać szczegóły weryfikacji za pomocą jednej z następujących możliwości:

  • Przycisk Detaile wyników na pasku narzędzi tabeli
  • Podwójne kliknięcie w wiersz z wynikiem

Pojawia się okno dialogowe 'Szczegóły weryfikacji'. Tam wyświetlane są równania weryfikacyjne wraz z wynikami pośrednimi obliczeń, które odnoszą się do wybranego w tabeli wyniku.

W centralnym obszarze widoczne są szczegółowe wyniki, a w prawej kolumnie formuły weryfikacyjne.

Wyświetlanie

W sekcji po lewej ustawione są parametry wiersza tabeli, który jest wybrany w momencie wywołania dialogu. Dzięki temu masz kontrolę nad sytuacją obliczeniową, odpowiednimi obiektami i kryterium weryfikacyjnym.

Jeśli chcesz sprawdzić szczegóły dla innej sytuacji, możesz w listach wyboru dowolnie dostosować parametry - sytuacja obliczeniowa, obciążenie, obiekt, miejsce x lub węzeł sieci, punkt naprężenia lub warstwa, weryfikacja. Dostępne są opcje dla wszystkich obliczonych wyników końcowych. Na przykład, jeśli obliczenia dotyczyły tylko prętów, nie będą wyświetlane opcje dla grup prętowych i powierzchni. Podobnie w szczegółach weryfikacji dla powierzchni nie można przełączyć się do weryfikacji prętów. W takim przypadku wybierz odpowiednią tabelę wyników w programie, nie zamykając dialogu 'Szczegóły weryfikacji'.

Jeśli chcesz sprawdzić wyniki innego obiektu, możesz wybrać pręt lub powierzchnię przyciskiem Wybór pojedynczo w oknie roboczym graficznie.

W przypadku wyników grupy prętowej, na liście prętów wyświetlane są tylko numery prętów należących do tej grupy. Również dla wyników grup powierzchni na liście znajdują się tylko odpowiednie powierzchnie. Jeżeli dla grupy prętowej aktywujesz przycisk Współrzędne bezwzględne od początku zbioru prętów , 'Miejsce x' odnosi się do początku grupy prętowej. Jeśli jest nieaktywny, miejsce x odnosi się do początku wybranego pręta. Pręty obliczane bez grupy są dostępne na liście, gdy dla 'Nr grupy prętowej' wybierzesz '--'.

W przypadku punktów naprężenia istnieje możliwość wyboru tylko dla weryfikacji odnoszących się do punktu naprężenia (na przykład weryfikacja naprężeń). Wszystkie inne weryfikacje są dostępne do wyboru, gdy dla punktu naprężenia ustawisz opcję '--'.

Szczegóły weryfikacji

W centralnym obszarze, na zakładce Szczegóły weryfikacji, główne parametry wejściowe, wartości pośrednie i wyniki obliczeń są wylistowane w strukturze drzewiastej (patrz rysunek Szczegóły weryfikacji obliczeń stalowych). Dzięki temu możesz krok po kroku prześledzić wykonane obliczenia.

Wartości pośrednie możesz również sprawdzić w Formuły weryfikacyjne po prawej stronie. Jeśli klikniesz w wiersz w kategorii 'Wartości weryfikacyjne', odpowiednia formuła weryfikacyjna zostanie tam wyróżniona w ramce.

W kategorii 'Wielkości przekrojowe' podane są wielkości przekrojowe, które są używane do weryfikacji w tym miejscu. Jeśli wielkość przekrojowa jest oznaczona jako 'Nieistotna', oznacza to, że jest poniżej pewnego progu (patrz rozdział Pręty | Baza). W dalszym procesie weryfikacji nie jest brana pod uwagę.

Weryfikacje w miejscu

Na zakładce Weryfikacje w miejscu wyszczególnione są wszystkie przeprowadzone weryfikacje w miejscu pręta x lub w węźle sieci. Masz tu szybki przegląd nad wykorzystaniem różnych rodzajów weryfikacji.

Kliknięcie w wiersz powoduje wyświetlenie po prawej stronie odpowiedniej formuły weryfikacyjnej. Podwójne kliknięcie na wiersz przenosi do zakładki 'Szczegóły weryfikacji', gdzie można sprawdzić wartości pośrednie i wyniki tej weryfikacji.

Niektóre weryfikacje - na przykład weryfikacje porównawcze naprężeń - są przeprowadzane w każdym punkcie naprężenia. Inne weryfikacje, takie jak weryfikacje stateczności, nie wymagają rozróżnienia między punktami naprężenia.

Formuły weryfikacyjne

W prawej sekcji podane są podstawowe formuły obliczeniowe do określenia wartości pośrednich oraz końcowe obliczenia kryterium weryfikacyjnego (patrz rysunek Szczegóły weryfikacji obliczeń stalowych). Kliknięcie na formułę powoduje zaznaczenie odpowiedniego wiersza w kategorii 'Wartości weryfikacyjne' w szczegółach weryfikacji. Przyciskiem Przełącz widok wzoru na dolnym brzegu można przełączać się między oznaczeniami formuł a wartościami liczbowymi, a przyciskiem Widok podsumowania wzoru wyświetlić skróconą wersję z równaniem weryfikacyjnym.

Formuły weryfikacyjne można również wykorzystać do dokumentacji. Na przycisku listy Natychmiast wydrukuj dostępne są różne opcje wydruku (patrz rysunek Drukowanie szczegółów weryfikacji).

Przycisk Widok modelu umożliwia przełączanie między formułami a widokiem modelu. Dzięki temu można szybko zlokalizować miejsce weryfikacji w modelu.

Menu 'Widok' i 'Opcje'

W dialogu 'Szczegóły weryfikacji' masz możliwość za pomocą funkcji menu otworzyć dodatkowe dialogi do oceny wyników lub sterować widokiem. Alternatywnie, można użyć odpowiednich przycisków. Są one przypisane następującym funkcjom:

Przycisk Funkcja
Wybrać obiekt w grafice Synchronizuje szczegóły weryfikacji z wybranymi obiektami tabeli
Wyświetlanie obiektu w tabelach Synchronizuje tabelę wyników z selekcją weryfikacyjnych szczegółów
pasek odniesienia Włącza lub wyłącza wyświetlanie barwnej skali odniesienia na zakładce Weryfikacje w miejscu
Wykres w przekroju Otwiera okno Rozkłady wyników w przekroju
Wykres wyników w punkcie powierzchni Otwiera okno Rozkłady wyników w punkcie powierzchni
Informacje Otwiera okno z informacjami o właściwościach materiałowych stali
Informacje o przekroju Otwiera okno z informacjami o właściwościach przekroju
Wykres temperatura-czas Otwiera okno Diagram temperatury i czasu
Wykres wyników Otwiera dialog Rozkłady wyników

Rozdział nadrzędny