1754x
000286
2023-12-05

验算细节

在“钢设计”类别的结果表中,您可以通过以下方式之一查看校核详细信息:

  • 表格工具栏中的按钮 验算细节
  • 双击某个结果行

对话框“校核详细信息”将出现。在这里将显示校核方程以及校核的中间结果,这对于表中选定的结果适用。

在中央部分,您可以看到详细的结果,在右侧栏则是校核公式。

显示

左侧部分设置了在调用对话框时选定的表行参数。这样您就能够控制设计情况、主要对象和校核标准。

如果您想检查其他条件的详细信息,可以随时通过下拉列表调整参数——设计情况、载荷、对象、x位置或网格点、应力点或层、校核。有所有计算结果类型的选择。例如如果只设计了杆件,则不会显示杆件集和面的选项。同样,在面的校核详情中无法切换到杆件校核。如果是在这种情况下,请在程序中选择相应的结果表,而不需要关闭“校核详细信息”对话框。

如果您想检查其他对象的结果,可以使用工作窗口中的按钮 选择单独 图形选择杆件或面。

在杆件集的结果中,杆件列表中只有属于该杆件集的杆件号可供选择。面集的结果列表中也仅包含相关的面。如果在杆件集中激活按钮 杆件组开始的绝对坐标 ,则“杆件位置 x”指的是杆件集的起点。未激活时,x位置指的是选定杆件的起点。如果选择“杆件集编号”为'--',则单独设计的杆件则可在列表中得到。

对于应力点,只有与应力点相关的校核(例如应力校核)有选择。其他校核可供选择,当您为应力点设置'--'选项时。

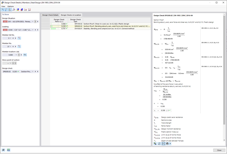
校核详细信息

在中央部分的校核详细信息选项卡中,以树形结构列出了主要输入参数、中间值和设计结果(参见图 钢设计的校核详细信息)。因此,您可以逐步跟踪执行的校核。

您也可以在右侧的校核公式中检验中间值。如果您点击“校核值”类别中的一行,相关的校核公式将在此处被框出高亮显示。

在“设计内力”类别中,列出了此处用于校核的内力。如果某个内力被标记为“可忽略”,则其位于某个限值以下(参见章节 杆件 | 基础)。在后续校核中将不考虑它。

位置校核

位置校核选项卡中,列出了所有在杆件位置 x 或网格点进行的校核。您可以快速概览各种校核类型的利用率。

如果您点击某行,右侧将显示相应的校核公式。双击某行可以切换到“校核详细信息”选项卡,在那里您可以检查此校核的中间值和结果。

某些校核例如对比应力校核将在每个应力点执行。而其他校核如稳定性校核则不需要区分应力点。

校核公式

在右侧部分,列出了主要公式以确定中间值以及校核标准的最终计算(参见图 钢设计的校核详细信息)。如果您点击一个公式,相关行将在“校核值”类别中在校核详细信息中选定。使用底部的按钮 切换公式视图 可以在符号和数值之间切换,并使用按钮 汇总公式视图 显示包含校核方程的简短版本。

校核公式也可以用于文档。在列表按钮 立即打印 中有多种输出选项可供选择(参见图 打印校核详细信息)。

按钮 模型视图 可在公式和模型视图之间切换。这样您可以快速在模型中定位校核位置。

“视图”和“选项”菜单

在“校核详细信息”对话框中,您可以通过菜单功能打开其他用于结果评估的对话框或控制视图。或者使用相应的按钮。它们具有以下功能:

按钮 功能
在图形中选择对象 将校核详细信息与表格中选定的对象同步
在表格中显示对象 将结果表与校核详细信息的选择同步
关系刻度 显示或隐藏位置校核选项卡中的彩色参考刻度
剖面图 打开窗口 截面内力分布
面点的结果图 打开窗口 面点的内力分布
信息 打开显示钢材材料特性的信息窗口
截面信息 打开显示截面特性的信息窗口
温度-时间曲线 打开窗口 温度-时间图
结果图 打开对话框 内力分布

上级章节