1422x
000286
2023-12-05

Dettagli della verifica

Nelle tabelle dei risultati della categoria 'Verifica dell'acciaio' è possibile richiamare i dettagli delle verifiche con una delle seguenti modalità:

  • Pulsante Dettagli verifica nella barra degli strumenti della tabella
  • Doppio clic su una riga di risultati

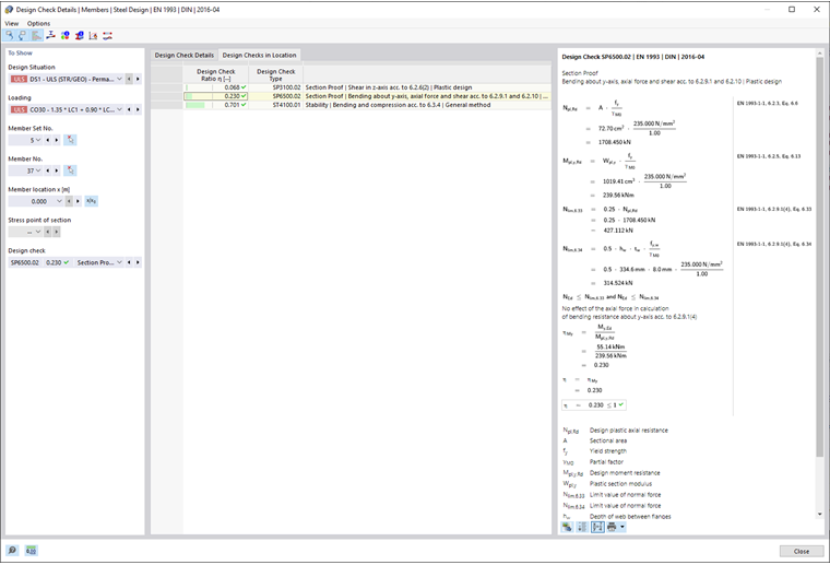
Appare la finestra di dialogo 'Dettagli delle verifiche'. Qui vengono visualizzate le equazioni delle verifiche insieme ai risultati intermedi relativi alla risultato selezionato nella tabella.

Nella parte centrale appaiono i risultati dettagliati, mentre nella colonna a destra sono visibili le formule di verifica.

Visualizzazione

Nella sezione a sinistra sono impostati i parametri della riga di tabella selezionata al momento dell'apertura della finestra di dialogo. Si ha così il controllo sulla situazione di verifica, sugli oggetti principali e sul criterio di verifica.

Se si desidera controllare i dettagli per un'altra situazione, è possibile modificare in qualsiasi momento i parametri dalle liste di selezione: situazione di verifica, carico, oggetto, posizione x o nodo di rete, punto di tensione o strato, verifica. Sono disponibili selezioni per tutti i tipi di risultati calcolati. Ad esempio, se sono stati dimensionati solo gli elementi, non vengono visualizzate opzioni per set di barre e superfici. Allo stesso modo, nei dettagli di verifica per le superfici, non è possibile passare alle verifiche delle barre. In questo caso, selezionare la tabella dei risultati corrispondente nel programma, senza chiudere la finestra di dialogo 'Dettagli delle verifiche'.

Se si desidera controllare i risultati di un altro oggetto, è possibile selezionare graficamente la barra o la superficie usando il pulsante Seleziona singolo nella finestra di lavoro.

Per i risultati di un set di barre, nell'elenco delle barre sono disponibili solo i numeri delle barre che appartengono a tale set. Allo stesso modo, per i risultati di un set di superfici, l'elenco contiene solo le superfici pertinenti. Se si attiva il pulsante Coordinate assolute dall'inizio del set di aste per un set di barre, il 'punto x' fa riferimento all'inizio del set di barre. Se è disattivato, il punto x si riferisce all'inizio della barra selezionata. Le barre dimensionate senza set di barre sono disponibili nell'elenco selezionando '--' per la 'Nr. set di barre'.

Nei punti di tensione è possibile selezionare solo le verifiche riferite a un punto di tensione (ad esempio la verifica delle tensioni). Tutte le altre verifiche sono disponibili selezionando l'opzione '--' per il punto di tensione.

Dettagli della verifica

Nella parte centrale, nella scheda Dettagli della verifica, sono elencati in una struttura ad albero i parametri di input fondamentali, i valori intermedi e i risultati delle verifiche (vedi figura Dettagli della verifica dell'acciaio). Così è possibile seguire passo passo i controlli effettuati.

I valori intermedi possono essere controllati anche nelle formule di verifica a destra. Cliccando su una riga della categoria 'Valori di verifica', corrispondente formula di verifica viene evidenziata con un bordo.

Nella categoria 'Forze interne di dimensionamento' sono specificate le forze interne usate per la verifica in quel punto. Se una forza interna è indicata come 'Trascurabile', significa che è inferiore a un valore limite (vedi capitolo Barre | Base). Nel resto della verifica questa forza non viene considerata.

Verifiche nel punto

Nella scheda Verifiche nel punto sono elencate tutte le verifiche eseguite nel punto x della barra o nel nodo della rete. Si ha qui un rapido riepilogo delle utilizzazioni di diversi tipi di verifica.

Cliccando su una riga, la formula di verifica corrispondente viene visualizzata a destra. Facendo doppio clic su una riga si passa alla scheda 'Dettagli della verifica', dove è possibile controllare i valori intermedi e i risultati di quella verifica.

Alcune verifiche, come quelle delle tensioni equivalenti, vengono eseguite in ogni punto di tensione. Altre verifiche, come quelle di stabilità, non richiedono invece una distinzione tra i punti di tensione.

Formule di verifica

Nella sezione destra sono riportate le formule principali per il calcolo dei valori intermedi e il calcolo finale del criterio di verifica (vedi figura Dettagli della verifica dell'acciaio). Cliccando su una formula, la riga corrispondente nella categoria 'Valori di verifica' nei dettagli di verifica viene selezionata. Con il pulsante Cambia visualizzazione formula in basso è possibile passare dalla notazione simbolica ai valori numerici e con il pulsante Riepilogo vista formula visualizzare una versione abbreviata con l'equazione di verifica.

Le formule di verifica possono essere usate anche per la documentazione. Nel pulsante del menu a tendina Stampa immediata sono disponibili diverse opzioni per la stampa.

Il pulsante Vista del modello consente di passare tra le formule e la vista del modello. Così è possibile localizzare rapidamente il punto di verifica nel modello.

Menu 'Vista' e 'Opzioni'

Nella finestra di dialogo 'Dettagli delle verifiche', attraverso le funzioni del menu è possibile aprire ulteriori finestre di dialogo per il controllo dei risultati o gestire la vista. In alternativa, è possibile utilizzare i pulsanti corrispondenti. Questi sono assegnati alle seguenti funzioni:

  1. table.uni.withheader#

width=17%|width=83%
Pulsante|Funzione
Seleziona oggetto nell'area di lavoro |Sincronizza i dettagli delle verifiche con gli oggetti selezionati nella tabella
Visualizzazione di oggetti nelle tabelle |Sincronizza la tabella dei risultati con la selezione dei dettagli delle verifiche
barra di relazione |Mostra o nasconde la scala di riferimento colorata nella scheda Verifiche nel punto
Diagramma nella sezione |Apre finestra Andamenti dei risultati nella sezione
Diagrammi dei risultati nel punto della superficie |Apre finestra Andamenti dei risultati nel punto della superficie
Info |Apre finestra con informazioni sulle proprietà del materiale dell'acciaio
Informazioni sulla sezione |Apre finestra con informazioni sulle proprietà della sezione trasversale
Diagramma temperatura-tempo |Apre finestra Diagramma temperatura-tempo
Diagramma dei risultati |Apre dialogo Andamenti dei risultati

  1. / #
Capitolo principale