1428x
000286
2023-12-05

Detalhes de verificação

Nas tabelas de resultados da categoria 'Dimensionamento de Aço', você pode acessar os detalhes de verificação de uma das seguintes maneiras:

  • Botão Detalhes da verificação na barra de ferramentas da tabela
  • Duplo clique em uma linha de resultado

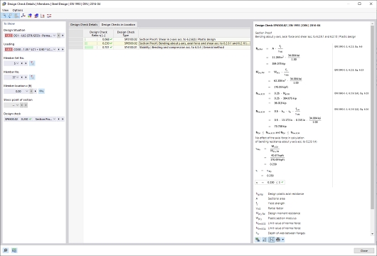
Aparece o diálogo 'Detalhes de Verificação'. Nele, são exibidas as equações de verificação juntamente com os resultados intermediários da verificação, que se aplicam ao resultado selecionado na tabela.

Na área central, você vê os resultados detalhados, enquanto na coluna da direita estão as fórmulas de verificação.

Exibição

No painel à esquerda, os parâmetros da linha da tabela estão definidos, os quais estão selecionados quando o diálogo é chamado. Isso lhe proporciona controle sobre a situação de dimensionamento, os objetos principais e o critério de verificação.

Se você deseja verificar os detalhes para uma configuração de caso diferente, pode ajustar os parâmetros nas listas de seleção – situação de dimensionamento, carga, objeto, posição x ou nó de malha, ponto de tensão ou camada, verificação – a qualquer momento. Existem opções de seleção para todos os tipos de resultado calculados. Por exemplo, se apenas barras foram dimensionadas, não serão exibidas opções para conjuntos de barras e superfícies. Da mesma forma, nos detalhes de verificação para superfícies, não é possível alternar para verificações de barras. Nesse caso, selecione a tabela de resultados correspondente no programa, sem fechar o diálogo 'Detalhes de Verificação'.

Se você deseja verificar os resultados de outro objeto, pode selecionar graficamente a barra ou superfície com o botão Selecionar individualmente na janela de trabalho.

Nos resultados de um conjunto de barras, apenas os números de barra pertencentes a esse conjunto estão disponíveis para seleção na lista. Além disso, nos resultados de um conjunto de superfícies, somente as superfícies associadas estão incluídas na lista. Se você ativar o botão Coordenadas absolutas do início do conjunto de barras em um conjunto de barras, a 'posição da barra x' refere-se ao início do conjunto de barras. Se estiver inativo, a posição x refere-se ao início da barra selecionada. As barras dimensionadas sem conjunto de barras estão disponíveis na lista ao selecionar a entrada '--' para 'Número do Conjunto de Barras'.

Para pontos de tensão, há uma opção de seleção apenas para verificações que se referem a um ponto de tensão (por exemplo, verificação de tensão). Todas as outras verificações estão disponíveis para seleção ao definir a opção '--' para o ponto de tensão.

Detalhes de Verificação

Na área central, a aba Detalhes de Verificação lista os principais parâmetros de entrada, valores intermediários e resultados de dimensionamento em uma estrutura de árvore (ver imagem Detalhes de Verificação de Dimensionamento de Aço). Assim, você pode acompanhar as verificações realizadas passo a passo.

Também é possível verificar os valores intermediários nas fórmulas de verificação à direita. Ao clicar em uma linha da categoria 'Valores de Verificação', a fórmula de verificação correspondente é destacada com um contorno.

Na categoria 'Esforços Solicitantes de Dimensionamento', os esforços solicitantes usados para a verificação naquele local são indicados. Se um esforço solicitante estiver marcado como 'Desprezível', isso significa que ele está abaixo de um valor limite (ver capítulo Barras | Base). Na verificação subsequente, ele não é considerado.

Verificações no Local

A aba Verificações no Local lista todas as verificações conduzidas na posição da barra x ou no nó de malha. Isso fornece uma visão rápida das utilizações dos diferentes tipos de verificações.

Ao clicar em uma linha, a fórmula de verificação correspondente é exibida à direita. Com um duplo clique em uma linha, você alterna para a aba 'Detalhes de Verificação', onde pode verificar os valores intermediários e os resultados dessa verificação.

Algumas verificações – por exemplo, verificações de tensão comparativa – são realizadas em todos os pontos de tensão. Outras verificações, como verificações de estabilidade, não requerem distinção entre pontos de tensão.

Fórmulas de Verificação

Na seção direita, as principais fórmulas para determinar os valores intermediários e o cálculo final do critério de verificação são apresentadas (ver imagem Detalhes de Verificação de Dimensionamento de Aço). Ao clicar em uma fórmula, a linha correspondente na categoria 'Valores de Verificação' nos detalhes de verificação é selecionada. Com o botão Alterar vista de fórmula na parte inferior, você pode alternar entre símbolos de fórmula e valores numéricos, e com o botão Vista de resumo da fórmula , exibir uma versão reduzida com a equação de verificação.

As fórmulas de verificação também podem ser usadas para documentação. Há várias opções de impressão disponíveis no menu suspenso Imprimir imediatamente .

O botão Vista do modelo permite alternar entre as fórmulas e a visão do modelo. Assim, você pode localizar rapidamente o ponto de verificação no modelo.

Menus 'Exibir' e 'Opções'

No diálogo 'Detalhes de Verificação', você tem a possibilidade, através das funções do menu, de abrir outros diálogos para avaliação de resultados ou controlar a exibição. Alternativamente, utilize os botões correspondentes. Eles têm as seguintes funções atribuídas:

Botão Função
Selecionar objeto no gráfico Sincroniza detalhes de verificação com objetos selecionados na tabela
Exibindo objetos em tabelas Sincroniza tabela de resultados com a seleção dos detalhes de verificação
escala de relação Alterna escala de referência colorida na aba Verificações no Local
Diagrama na secção Abre janela Gráficos de Resultados na Secção Transversal
Diagramas de resultados no ponto de superfície Abre janela Gráficos de Resultados no Ponto de Superfície
Informação Abre janela com informações sobre propriedades do material de aço
Informação sobre a secção Abre janela com informações sobre propriedades da secção
Diagrama temperatura-tempo Abre janela Diagrama Temperatura-Tempo
Diagramas de resultados Abre diálogo Gráficos de Resultados