1422x
000286
05.12.2023

Détails de vérification

Dans les tableaux de résultats de la catégorie 'Vérification de l'acier', vous pouvez appeler les détails de vérification avec l'une des options suivantes :

  • Bouton Détails de vérification dans la barre d'outils du tableau
  • Double-clic sur une ligne de résultat

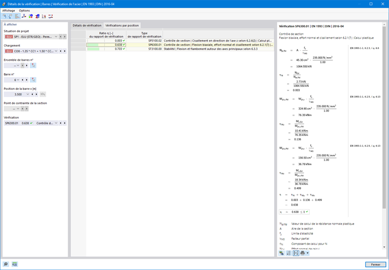
La boîte de dialogue 'Détails de la vérification' apparaît. Elle affiche les équations de vérification ainsi que les résultats intermédiaires de la vérification applicables au résultat sélectionné dans le tableau.

Dans la zone centrale, vous voyez les résultats détaillés et dans la colonne de droite, les formules de vérification.

Affichage

Dans la section de gauche, les paramètres de la ligne de tableau sélectionnée lors de l'appel de la boîte de dialogue sont définis. Vous avez ainsi un contrôle sur la situation de vérification, les objets déterminants et le critère de vérification.

Si vous souhaitez vérifier les détails pour un autre cas de figure, vous pouvez ajuster les paramètres – situation de vérification, charge, objet, position x ou nœud de maillage, point de contrainte ou couche, vérification – à tout moment dans les listes déroulantes. Des options sont disponibles pour tous les types de résultats calculés. Par exemple, si seuls des barres ont été vérifiées, aucune option pour ensembles de barres et surfaces n'est affichée. De même, vous ne pouvez pas passer aux vérifications de barres dans les détails de vérification des surfaces. Dans ce cas, sélectionnez le tableau de résultats approprié dans le programme sans fermer le dialogue 'Détails de la vérification'.

Si vous souhaitez vérifier les résultats d'un autre objet, vous pouvez sélectionner graphiquement la barre ou la surface avec le bouton Sélection unique dans la fenêtre de travail.

Pour les résultats d'un ensemble de barres, la liste des barres ne propose que les numéros des barres appartenant à cet ensemble. De même, pour les résultats d'un ensemble de surfaces, seules les surfaces concernées figurent dans la liste. Si vous activez le bouton Coordonnées absolues du début de l'ensemble de barres pour un ensemble de barres, la 'Position x de la barre' se rapporte au début de l'ensemble. Si elle est inactive, la position x se rapporte au début de la barre sélectionnée. Les barres vérifiées sans ensemble de barres sont disponibles dans la liste si vous sélectionnez l'entrée '--' pour le 'Numéro de l'ensemble de barres'.

Pour les points de contrainte, une sélection n'est possible que pour les vérifications rapportées à un point de contrainte (par exemple, vérification des contraintes). Toutes les autres vérifications sont disponibles si vous sélectionnez l'option '--' pour le point de contrainte.

Détails de la vérification

Dans la zone centrale, les paramètres d'entrée essentiels, les valeurs intermédiaires et les résultats de vérification sont répertoriés dans un arbre dans l'onglet Détails de la vérification (voir image Détails de la vérification de l'acier). Vous pouvez ainsi suivre les vérifications effectuées étape par étape.

Vous pouvez également vérifier les valeurs intermédiaires dans les formules de vérification à droite. Si vous cliquez sur une ligne de la catégorie 'Valeurs de vérification', la formule de vérification correspondante est mise en surbrillance dans un cadre là-bas.

Dans la catégorie 'Efforts intérieurs de vérification', les efforts utilisés pour la vérification à cet endroit sont indiqués. Si un effort est marqué 'Négligeable', il est en dessous d'une limite (voir chapitre Barres | Base). Il n'est pas pris en compte lors de la vérification ultérieure.

Vérifications au point

L'onglet Vérifications au point répertorie toutes les vérifications effectuées au point x de la barre ou au nœud de maillage. Vous avez ici un aperçu rapide des exploitations des différentes catégories de vérification.

Si vous cliquez sur une ligne, la formule de vérification correspondante est affichée à droite. Avec un double-clic sur une ligne, vous accédez à l'onglet 'Détails de la vérification' où vous pouvez vérifier les valeurs intermédiaires et les résultats de cette vérification.

Certaines vérifications – par exemple les vérifications des contraintes équivalentes – sont effectuées à chaque point de contrainte. D'autres vérifications comme les vérifications de stabilité ne nécessitent pas de distinction entre les points de contrainte.

Formules de vérification

Sur la droite, les principales formules pour la détermination des valeurs intermédiaires ainsi que le calcul final du critère de vérification sont indiqués (voir image Détails de la vérification de l'acier). Si vous cliquez sur une formule, la ligne correspondante dans la catégorie 'Valeurs de vérification' est sélectionnée dans les détails de la vérification. Avec le bouton Changer d'affichage de formule en bas, vous pouvez basculer entre les symboles de formule et les valeurs numériques, et avec le bouton Vue de la formule de synthèse afficher une version abrégée avec l'équation de vérification.

Les formules de vérification peuvent également être utilisées pour la documentation. Dans la liste déroulante Imprimez immédiatement , différentes options d'impression sont disponibles.

Le bouton Vue du modèle permet de basculer entre les formules et la vue du modèle. Vous pouvez ainsi localiser rapidement le point de vérification dans le modèle.

Menus 'Affichage' et 'Options'

Dans la boîte de dialogue 'Détails de la vérification', vous avez la possibilité, via les fonctions de menu, d'ouvrir d'autres dialogues pour l'évaluation des résultats ou de contrôler l'affichage. Vous pouvez également utiliser les boutons correspondants. Ils ont les fonctions suivantes :

  1. table.uni.withheader#

width=17%|width=83% Bouton|Fonction Sélection d'un objet dans le graphique |Synchronise les détails de la vérification avec les objets sélectionnés dans le tableau Affichage d'un objet dans des tableaux |Synchronise le tableau des résultats avec la sélection des détails de la vérification afficher les barres de couleur |Affiche ou masque l'échelle de référence colorée dans l'onglet Vérifications au point Diagramme dans la section |Ouvre la fenêtre Efforts internes dans la section Diagrammes de résultats au point de surface |Ouvre la fenêtre Efforts internes au point de surface Informations |Ouvre la fenêtre avec les informations sur les propriétés du matériau de l'acier Informations sur la section |Ouvre la fenêtre avec les informations sur les propriétés de la section Courbe température-temps |Ouvre la fenêtre Diagramme température-temps Diagramme de résultats |Ouvre la boîte de dialogue Efforts internes