1568x
000286
5.12.2023

Detaily posouzení

V výsledkových tabulkách kategorie 'Posouzení oceli' můžete zobrazit detaily posouzení jedním z následujících způsobů:

  • Tlačítko Detaily posouzení v panelu nástrojů tabulky
  • Dvojklik na řádek s výsledkem

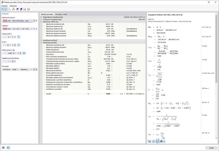
Zobrazí se dialog 'Detaily posouzení'. Zde jsou zobrazeny rovnice posouzení včetně dílčích výsledků posouzení, které platí pro vybraný výsledek v tabulce.

V centrální oblasti vidíte podrobné výsledky, v pravém sloupci vzorce posouzení.

Zobrazení

V levé části jsou nastaveny parametry řádku tabulky, který je při otevření dialogu vybrán. Tím máte kontrolu nad dimenzační situací, rozhodujícími objekty a kritériem posouzení.

Pokud chcete ověřit detaily pro jinou konstelaci případů, můžete v seznamech nastavení kdykoli změnit parametry – dimenzační situaci, zatížení, objekt, x-místo nebo uzel sítě, bod napětí nebo vrstvu, posouzení. Existují možnosti výběru pro všechny vypočtené typy výsledků. Byly-li například posouzeny pouze pruty, nebudou zobrazeny žádné možnosti pro soustavy prutů a plochy. Také v posouzeních pro plochy nemůžete přepnout na posouzení prutů. V tomto případě vyberte v programu odpovídající výsledkovou tabulku, aniž byste zavřeli dialog 'Detaily posouzení'.

Pokud chcete ověřit výsledky jiného objektu, můžete prut nebo plochu graficky vybrat tlačítkem Vybrat jednotlivě v pracovním okně.

U výsledků soustavy prutů jsou ve výběrovém seznamu prutů k dispozici pouze čísla prutů, které patří do této soustavy. I u výsledků soustavy ploch jsou v seznamu zahrnuty pouze odpovídající plochy. Pokud v soustavě prutů aktivujete tlačítko Absolutní souřadnice od počátku sady prutů , vztahuje se 'Prutová místa x' na začátek soustavy prutů. Pokud je neaktivní, vztahuje se x-místo na začátek vybraného prutu. Pruty dimenzované bez soustav prutů jsou v seznamu dostupné, pokud pro 'Č. soustavy prutů' vyberete položku '--'.

U bodů napětí je možnost výběru pouze pro posouzení, která se vztahují na bod napětí (například napěťové posouzení). Pro všechna ostatní posouzení je možné vybrat možnost '--' pro bod napětí.

Detaily posouzení

V centrální oblasti jsou v záložce Detaily posouzení uvedeny základní vstupní parametry, mezihodnoty a výsledky dimenzování ve stromové struktuře (viz obrázek Detaily posouzení oceli). Takto můžete krok za krokem sledovat prováděná posouzení.

Mezihodnoty můžete také zkontrolovat u vzorců posouzení vpravo. Pokud kliknete na řádek kategorie 'Hodnoty posouzení', bude odpovídající vzorec posouzení tam zvýrazněn v rámečku.

V kategorii 'Dimenzační vnitřní síly' jsou uvedeny vnitřní síly, které jsou pro posouzení v tomto místě používány. Pokud je vnitřní síla označena jako 'Zanedbatelná', leží pod limitem (viz kapitola Pruty | Základ). V dalším posouzení se nebude brát v úvahu.

Posouzení v místě

V záložce Posouzení v místě jsou uvedena všechna posouzení provedená na prutovém místě x nebo v uzlu sítě. Zde máte rychlý přehled o využití různých typů posouzení.

Pokud kliknete na řádek, zobrazí se vpravo odpovídající vzorec posouzení. Dvojklikem na řádek přepnete na záložku 'Detaily posouzení', kde můžete zkontrolovat mezihodnoty a výsledky tohoto posouzení.

Některá posouzení – například srovnávací napěťová posouzení – jsou prováděna v každém bodě napětí. Jiná posouzení jako stabilitní posouzení však nevyžadují rozlišení mezi body napětí.

Vzorce posouzení

V pravé části jsou uvedeny důležité vzorce pro stanovení mezihodnot a konečný výpočet posuzovacího kritéria (viz obrázek Detaily posouzení oceli). Pokud kliknete na vzorec, bude odpovídající řádek v kategorii 'Hodnoty posouzení' vybrán. Pomocí tlačítka Přepněte zobrazení vzorců ve spodní části můžete přepínat mezi znaménky a číselnými hodnotami, pomocí tlačítka Shrňte zobrazení vzorců zobrazit zkrácenou verzi s posuzovací rovnicí.

Vzorce posouzení můžete také použít pro dokumentaci. V seznamu příkazů Ihned k vytištění jsou k dispozici různé možnosti tisku (viz obrázek Tisk detailů posouzení).

Tlačítko Pohled na model umožňuje přepnutí mezi vzorci a zobrazením modelu. Tak můžete posouzené místo rychle lokalizovat v modelu.

Menu 'Zobrazení' a 'Možnosti'

V dialogu 'Detaily posouzení' máte pomocí funkcí menu možnost otevřít další dialogy pro vyhodnocení výsledků nebo řídit zobrazení. Alternativně můžete použít příslušná tlačítka. Jsou naprogramována na následující funkce:

Tlačítko Funkce
Vybrat objekt v grafice Synchronizuje detaily posouzení s vybranými objekty tabulky
Zobrazení objektu v tabulkách Synchronizuje výsledkovou tabulku s výběrem detailů posouzení
referenční stupnice Zobrazuje nebo skrývá barevnou referenční škálu v záložce Posouzení v místě
Diagram v průřezu Otevírá okno Výsledkové průběhy v průřezu
Průběhy výsledků v bodě plochy Otevírá okno Výsledkové průběhy v bodě plochy
Informace Otevírá okno s informacemi o materiálových vlastnostech oceli
Informace o průřezu Otevírá okno s informacemi o vlastnostech průřezu
Diagram teplota-čas Otevírá okno Teplotně-časový diagram
Průběh výsledků Otevírá dialog Výsledkové průběhy

Nadřazená kapitola