561x
003168
2022-05-09

打印报告模板

在章节 打印报告管理器 中描述的内容的选择与努力有关。 然后可以将包含图形的编辑结果保存为模板,然后用于其他模型。 这使您可以高效地从模板创建打印报告。 一些模板是在安装过程中设置的。

导入模板

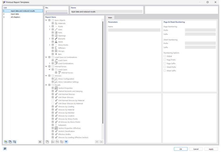
要为当前的打印报告使用模板,请点击 打印报告管理器 对话框左下角的 打印报告模板 按钮。 出现'打印报告模板'对话框。

'列表'包含各种打印模板。 无法修改预设的打印报告模板。

如果您已经创建了一些用户自定义模板(参见创建模板),那么您可以在该列表中选择其中一个,并在必要时调整报告项目。 点击确定,将模板的设置应用于当前的打印报告。

'列表'下方的按钮有以下功能:

新建 创建新的打印报告模板
复制 复制所选的打印报告模板
设为默认 将所选模板的设置定义为新建打印报告的默认设置
删除 删除所选用户自定义打印报告模板
信息

您可以在对话框的'名称'部分中重命名用户自定义的模板。

创建模板

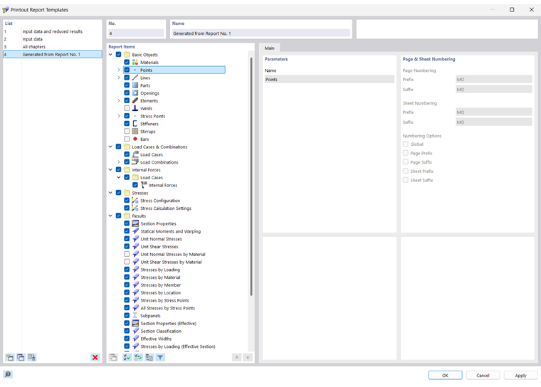
要想将当前打印报告的设置(包括图形)保存为模板,请点击【编辑】打印报告菜单上的【编辑打印报告】。 或者,单击打印报告工具栏中的 编辑计算书 按钮。 出现'打印报告管理器'对话框。 点击左下角的 另存为模板 按钮。

出现'打印报告模板'对话框。

新建的模板将作为列表中的最后一项出现。 您可以在对话框的'名称'部分中更改预设的描述。

点击确定,保存新的打印报告模板。

上级章节