554x
003168
2022-05-09

Template di relazione di calcolo

La selezione dei contenuti descritta nel capitolo Gestore relazione di calcolo è associata allo sforzo. Pertanto, è possibile salvare una compilation, grafica inclusa, come modello e utilizzarla per altri modelli. Ciò consente di creare in modo efficiente relazioni di calcolo dai modelli. Alcuni modelli sono impostati durante l'installazione.

Importazione di un modello

Per utilizzare un modello per la relazione di calcolo corrente, fare clic sul pulsante Template di relazione di calcolo in basso a sinistra della finestra di dialogo PrintoutReportManager . Appare la finestra di dialogo 'Modelli di relazione di calcolo'.

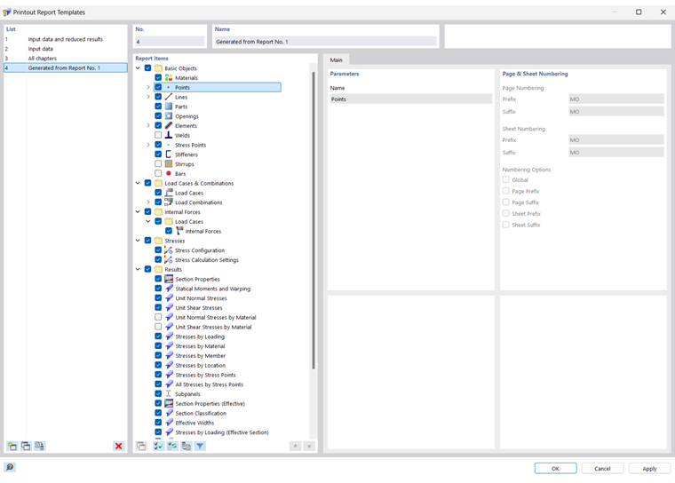
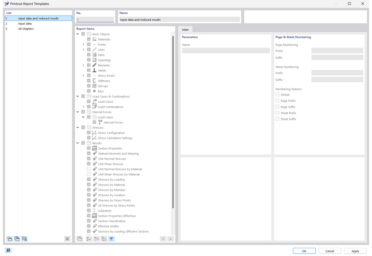
Lelenco' contiene vari modelli per la stampa. I modelli preimpostati per la relazione di calcolo non possono essere modificati.

Se hai creato alcuni modelli definiti dall'utente (vedi Creazione di un modello), puoi selezionare una di queste voci nell'elenco e, se necessario, modificare gli elementi del rapporto. Fare clic su OK per applicare le impostazioni del modello alla relazione di calcolo corrente.

I pulsanti sotto lElenco' hanno le seguenti funzioni:

Nuovo Crea un nuovo modello di relazione di calcolo
Copia Copia il modello della relazione di calcolo selezionato
Imposta come predefinito Definisce le impostazioni del modello selezionato come predefinito per le nuove relazioni di calcolo
Eliminazione Elimina il modello della relazione di calcolo selezionato dall'utente
Informazione

Puoi rinominare un modello definito dall'utente nella sezione di dialogo 'Nome'.

Creazione di un modello

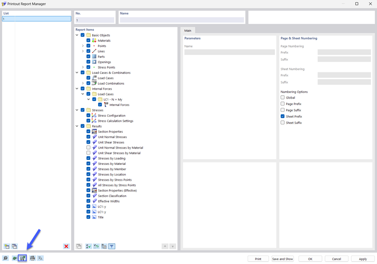
Per salvare le impostazioni della relazione di calcolo corrente, compresa la grafica, come modello, fare clic su Modifica relazione di calcolo nel menu Modifica. In alternativa, fare clic sul pulsante Modifica relazione di calcolo nella barra degli strumenti della relazione di calcolo. Appare la finestra di dialogo 'Gestore relazione di calcolo'. Cliccare il pulsante Salva come template in basso a sinistra.

Appare la finestra di dialogo 'Modelli di relazione di calcolo'.

Il nuovo modello appare come l'ultima voce nell'elenco. È possibile modificare la descrizione preimpostata nella sezione di dialogo 'Nome'.

Salvare il nuovo modello di relazione di calcolo facendo clic su OK.

Capitolo principale