561x
003168
09-05-2022

Plantilla del informe

La selección de contenidos descrita en el capítulo Administrador de informes está asociada con el esfuerzo. Por lo tanto, es posible guardar una compilación, incluidos los gráficos, como plantilla y utilizarla para otros modelos. Esto le permite crear informes de manera eficiente a partir de plantillas. Algunas plantillas se configuran durante la instalación.

Importar una plantilla

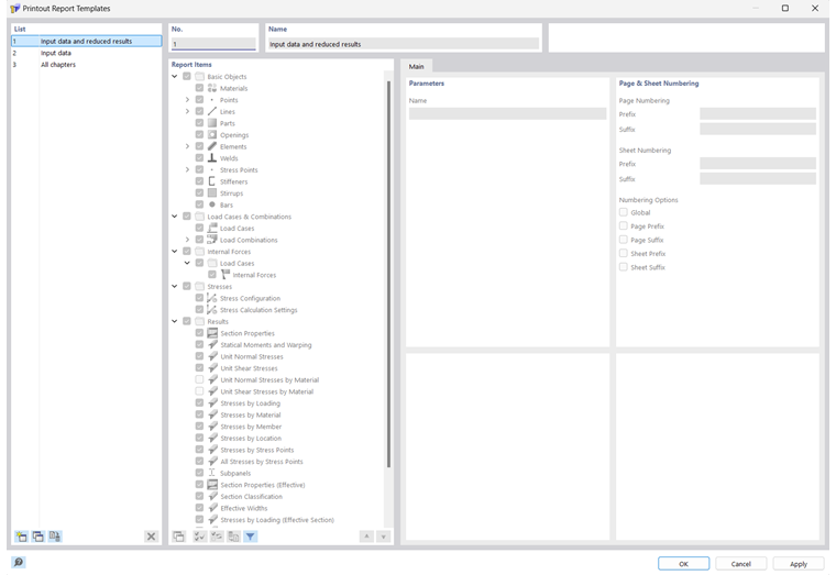
Para usar una plantilla para el informe actual, haga clic en el botón plantilla del informe en la parte inferior izquierda del cuadro de diálogo Administrador de informes . Aparece el cuadro de diálogo 'Plantillas de informes'.

La 'lista' contiene varias plantillas para imprimir. Las plantillas de informes preestablecidas no se pueden modificar.

Si ha creado algunas plantillas definidas por el usuario (consulte Creación de una plantilla), puede seleccionar una de estas entradas en la lista y, si es necesario, ajustar los elementos del informe. Haga clic en Aceptar para aplicar la configuración de la plantilla al informe actual.

Los botones debajo de la 'Lista' tienen las siguientes funciones:

Nuevo Crea una nueva plantilla de informe
CC Copia la plantilla de informe seleccionada
Establecer como predeterminado Define la configuración de la plantilla seleccionada como predeterminada para los nuevos informes
Eliminando Elimina la plantilla de informe definida por el usuario seleccionada
Información

Puede cambiar el nombre de una plantilla definida por el usuario en la sección de diálogo 'Nombre'.

Creación de una plantilla

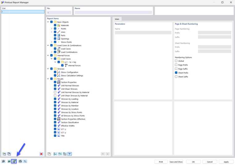
Para guardar la configuración del informe actual, incluidos los gráficos, como plantilla, haga clic en Editar informe en el menú del informe Edición. Alternativamente, haga clic en el botón Editar informe en la barra de herramientas del informe. Aparece el cuadro de diálogo 'Administrador de informes'. Haga clic en el botón Guardar como plantilla en la parte inferior izquierda.

Aparece el cuadro de diálogo 'Plantillas de informes'.

La nueva plantilla aparece como la última entrada en la lista. Puede cambiar la descripción preestablecida en la sección de diálogo 'Nombre'.

Guarde la nueva plantilla de informe haciendo clic en Aceptar.

Capítulo principal