561x
003168
2022-05-09

Szablon raportu z obliczeń

Wybór treści opisanych w rozdziale Menedżer protokołu wydruku jest powiązany z nakładem pracy. Z tego względu istnieje możliwość zapisania swojego zestawienia, wraz z elementami graficznymi, jako wzoru i wykorzystania go dla innych modeli. Pozwala to na efektywne tworzenie raportów na podstawie szablonów. Część szablonów zostaje skonfigurowana już podczas instalacji.

Wczytywanie szablonu

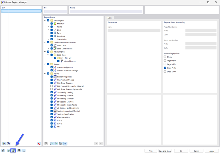
Aby użyć szablonu dla bieżącego raportu, należy kliknąć przycisk Szablony protokołu wydruku w lewym dolnym rogu okna dialogowego PrintoutReportManager . Pojawi się okno dialogowe 'Szablony raportów z obliczeń'.

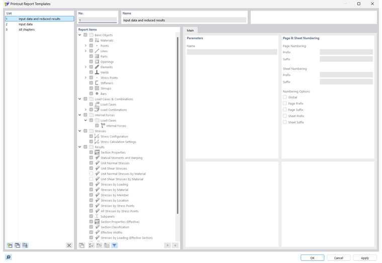
'Lista' zawiera różne szablony do drukowania. Wstępnie ustawione szablony raportów nie mogą być modyfikowane.

Jeżeli utworzono szablony zdefiniowane przez użytkownika (zob. rozdz. Tworzenie szablonu), można wybrać jedną z pozycji na liście i w razie potrzeby dostosować elementy raportu. Po potwierdzeniu przyciskiem OK ustawienia szablonu zostaną zastosowane do bieżącego raportu.

Przyciski pod 'Listą' mają następujące funkcje:

Nowy Tworzy nowy szablon protokołu wydruku
Kopiuj Kopiuje wybrany szablon protokołu
Ustawić jako domyślne Określa ustawienia wybranego szablonu jako domyślne dla nowych raportów wydruku
Usuń Usuwa wybrany szablon raportu wydruku
Informacje

Nazwę szablonu zdefiniowanego przez użytkownika można zmienić w sekcji 'Nazwa'.

Tworzenie szablonu

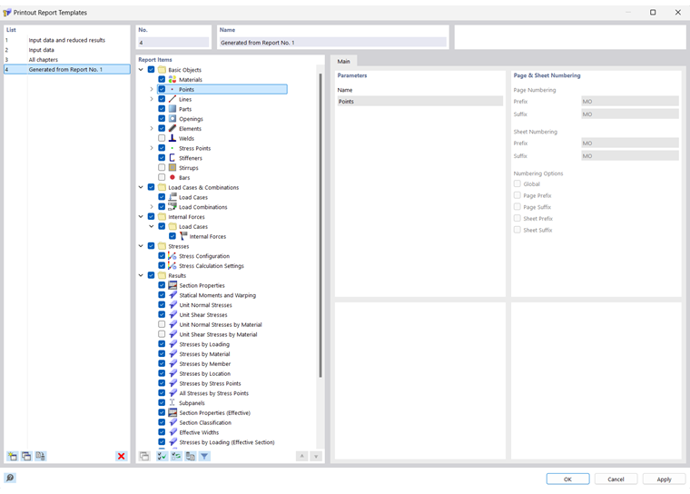
Aby zapisać ustawienia bieżącego raportu wraz z elementami graficznymi jako szablon, należy kliknąć przycisk Edytuj raport w menu Edytuj. Inną opcją jest użycie przycisku Edytuj raport w pasku narzędzi raportu. Powoduje to otwarcie okna dialogowego 'Menedżer raportów z obliczeń'. W oknie tym należy kliknąć przycisk Zapisz jako szablon w lewym dolnym rogu.

Pojawi się okno dialogowe 'Szablony raportów z obliczeń'.

Nowy szablon pojawi się jako ostatnia pozycja na liście. W sekcji 'Nazwa' można zmienić wstępnie ustawioną nazwę.

Aby zapisać nowy szablon raportu, należy użyć przycisku OK.

Rozdział nadrzędny