615x
003163
2022-05-09

打印报告管理器

【打印报告管理器】管理打印报告,包括任何元素。 使用以下选项之一打开该对话框:

  • 打印报告的【编辑】菜单下的【编辑打印报告】
  • 打印报告工具栏中的 编辑计算书 按钮
  • 【打印报告导航器】中条目的右键菜单

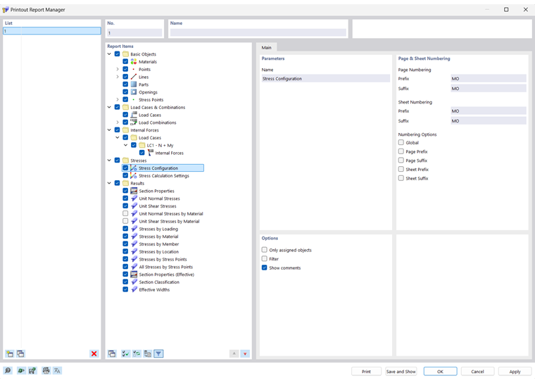
【打印报告管理器】对话框会列出所有打印报告和一个章节目录树。

列表

在该列表中选择哪个报告您想要调整其内容。 在对话框的【报告项目】区域中,您可以详细定义文档所要包含的元素。

如果您要处理多个打印报告,则应该在'名称'部分中为每个打印报告输入一个名称。 这样您可以轻松地区分您的文档。

要创建一个新的打印报告,请使用列表末尾的 新建 复制 按钮。

可以从模板导入报告元素或将当前选择的内容保存为模板。 有关这些功能的介绍,请参见章节 打印报告模板

计算书项目

打印报告的章节以目录树方式列出。 它们基本上与'导航器 - 数据'中的条目相对应。 如果您勾选复选框,则会将相应的章节添加到文档中。

某些章节包含子类别,您可以在打印输出中单独激活它们。 例如,如果您勾选 ' 线 ' 下的 '圆弧' 选项,则 RSECTION 会在计算书中插入一个包含圆弧参数的子章节。

全部

在【基本】选项卡中,您可以给所选的章节输入特定设置。 选项与章节一致。

参数

章节的'名称'与'报告项目'导航器中的描述相对应。 如果更改了描述,那么修改后的名称将作为文档中的章节标题。

页面和纸张编号

默认情况下页面是连续的,并且在一张'纸张'下作为一个整体进行管理。 您可以给'页码编号'和'纸张编号'添加前缀或后缀的缩写。 '前缀'和'后缀'预设了以下缩写:

  • MO: 模型数据
  • RE: 结果

如果您想使用其他描述,请选择相应的类别并输入缩写。 由于空间限制,我们建议您选择不超过两个字母的缩写。

使用'编号选项'复选框可以控制页面或纸张显示哪个缩写。

勾选'全局'复选框,将当前类别的缩写应用于整个打印报告。

选项

这里的复选框与当下选择的报告目录有关系。 在图片 image031455 寄存器 'Base' 中您可以看到线的选项。

仅已分配的对象

该复选框控制报告是包含所有定义的对象和对象类型,还是只包含模型中实际使用的对象和对象类型。比如有些材料和截面虽然定义了但是没有被分配给杆件。

设置筛选

如果您想在报告中仅包括某些对象,请勾选该复选框。 然后,您可以在对话框的 过滤面板中定义这些对象。

设置筛选

只有在'选项'面板中选择了 '筛选' 复选框时,才会显示相关设置。 在这里您可以定义其属性与您的文档相关的对象。

在下面的栏中输入对象的'编号'。 您可以使用 选择单独 按钮在模型上以图形方式定义对象。 点击 选择对象 按钮,可以在列表中选择对象。

要在列表中选择多个条目,请按住 Ctrl 键并单击鼠标。

按钮

在该对话框左下角和右下角的按钮有以下功能:

打印报告模板 打开对话框 打印报告模板 以导入模板
另存为模板 打开 打印报告模板 对话框,并将当前选择的内容保存为模板
打印设置 打开 打印机和页面设置 对话框,设置打印机
语言设置 打开 选择语言 对话框,设置语言
打印 将所选打印报告发送到打印机
保存并显示 关闭对话框并创建所选打印报告的预览
确定 退出对话框而不显示打印报告
取消 关闭对话框而不保存更改
应用 在不关闭对话框或显示打印报告的情况下保存更改

上级章节