561x
003168
2022-05-09

Printout Report Template

Selecting contents as described in the Printout Report Manager chapter involves a lot of effort. Therefore, it is possible to save a compilation, including graphics, as a template and use it for other models. This allows you to efficiently create printout reports from templates. Some templates are set up during the installation.

Importing Template

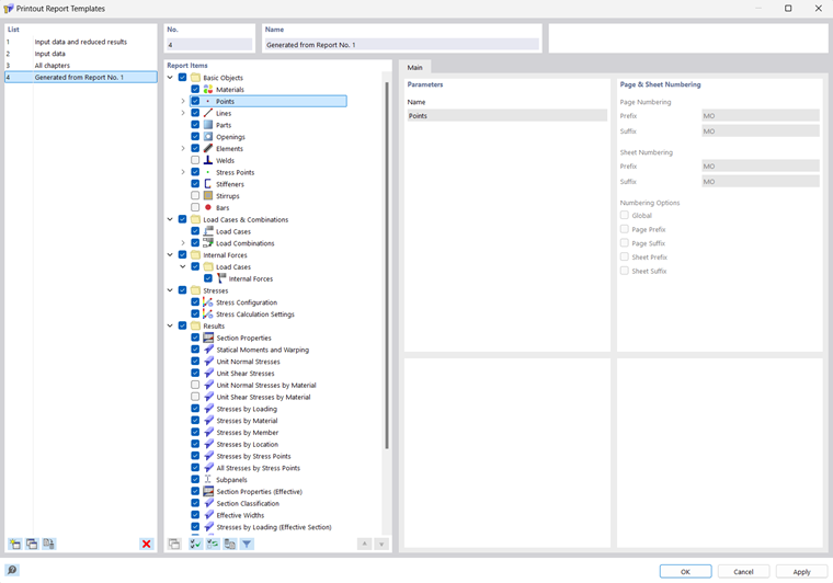
To use a template for the current printout report, click the Printout Report Template button in the bottom left of the Printout Report Manager . The "Printout Report Templates" dialog box appears.

The "List" contains various templates for the printout. The preset printout report templates cannot be modified.

If you have created some user-defined templates (see the section Creating Template), you can select one of these entries in the list and, if necessary, adjust the report items. Click OK to apply the settings of the template to the current printout report.

The buttons below the "List" have the following functions:

New Create a new printout report template
Copy Copy the selected printout report template
Set as Default Define the settings of the selected template as default for new printout reports
Delete Delete the selected user-defined printout report template
Info

You can rename a user-defined template in the "Name" section.

Creating Template

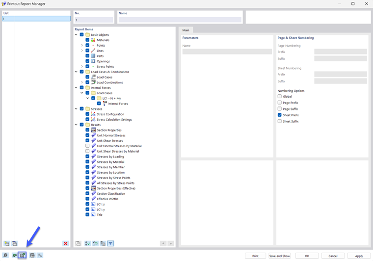
To save the settings of the current printout report, including graphics, as a template, click Edit Printout Report in the Edit menu of the printout report. You can also click the Editing Printout Report button in the printout report toolbar. The "Printout Report Manager" dialog box appears. Click the Save as Template button at the bottom left.

The "Printout Report Templates" dialog box appears.

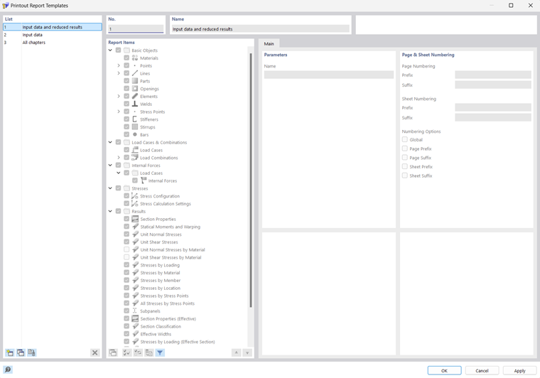
The new template appears as the last entry in the list. You can change the preset description in the "Name" section.

Save the new printout report template by clicking OK.

Parent Chapter