554x
003168
9.5.2022

Šablona tiskového protokolu

Výběr obsahu, který popisujeme v kapitole Správce tiskových protokolů , je velmi náročný. Proto můžete svoje nastavení včetně obrázků uložit jako šablonu a použít ji pro jiné modely. Ze šablon tak lze vytvářet tiskové protokoly velmi efektivně. Některé šablony se vytvoří již během instalace.

Načtení ze šablony

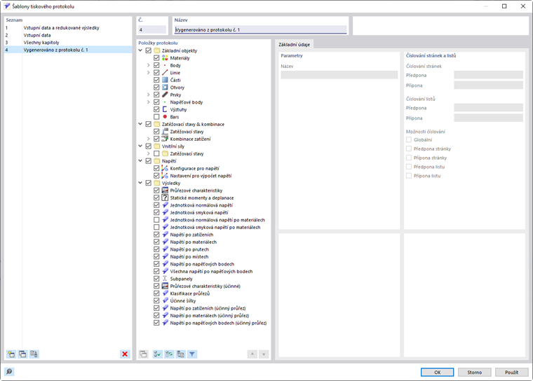
Chcete -li použít předlohu pro aktuální tiskový protokol, klikněte na tlačítko Předloha protokolu v levé dolní části dialogu PrintoutReportManager . Otevře se dialog 'Šablony tiskového protokolu'.

V 'seznamu' najdete různé předlohy pro tisk. Přednastavené šablony tiskového protokolu nelze měnit.

Pokud jste vytvořili uživatelské šablony (viz odstavec Vytvoření šablony), můžete vybrat jednu z těchto položek v seznamu a - pokud je to nutné - upravit položky protokolu. Po kliknutí na tlačítko OK se nastavení šablony projeví v aktuálním tiskovém protokolu.

Tlačítka pod 'seznamem' mají následující funkce:

Nový
  1. Vytvoří novou předlohu tiskového protokolu
Kopírovat
  1. Zkopíruje vybranou předlohu tiskového protokolu
Nastavit jako výchozí
  1. Výchozí nastavení pro novou tiskovou sestavu
Smazat
  1. Smazání vybrané uživatelské šablony tiskového protokolu
Informace

Uživatelskou šablonu lze přejmenovat v sekci ' Název '.

Vytvoření šablony

Chcete-li uložit nastavení aktuálního tiskového protokolu včetně grafik jako šablonu, použijte funkci Upravit tiskový protokol v nabídce Upravit. Další možností je kliknout na tlačítko Upravit tiskový protokol v panelu nástrojů tiskového protokolu. Otevře se dialog "Správce protokolů". Klikněte na tlačítko Uložit jako šablonu vlevo dole.

Otevře se dialog 'Šablony tiskového protokolu'.

Nová šablona se objeví jako poslední položka v seznamu. V sekci 'Název' můžete změnit výchozí název.

Uložte novou šablonu tiskového protokolu pomocí OK.

Nadřazená kapitola