561x
003168
09.05.2022

Modèle type de rapport d’impression

La sélection du contenu décrite dans le chapitre Gestionnaire des rapports d'impression demande beaucoup d’efforts. Il est donc possible d'enregistrer une compilation, avec des graphiques, comme modèle-type et de l’utiliser pour d’autres modèles. Cela vous permet de créer efficacement des rapports d’impression à partir de modèles-type. Certains modèles types sont définis lors de l’installation.

Importation d’un modèle type

Pour utiliser un modèle type pour le rapport d’impression actuel, cliquez sur Modèle type de rapport d'impression en bas à gauche de la boîte de dialogue Gestionnaire des rapports d’impression . La boîte de dialogue « Modèles types du rapport d’impression » apparaît.

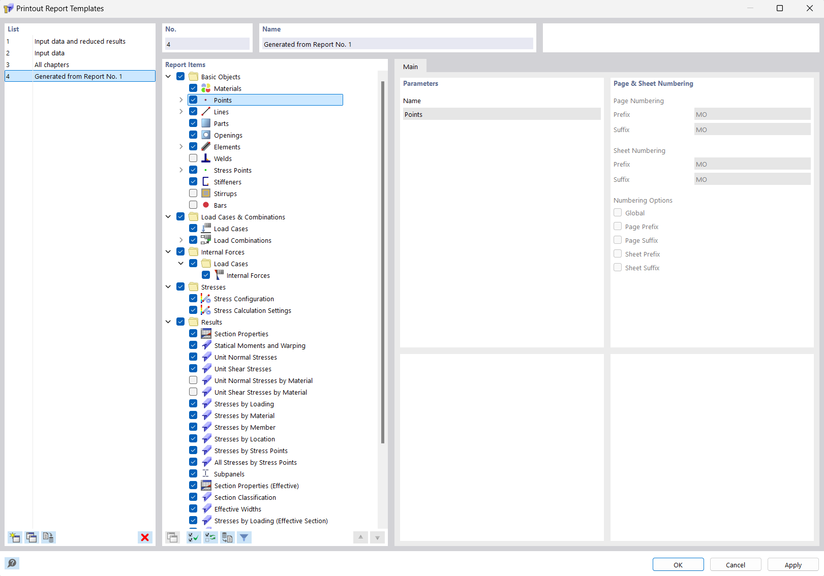
La « liste » contient divers modèles de rapports d’impression. Les modèles types de rapport d’impression prédéfinis ne peuvent pas être modifiés.

Si vous avez créé des modèles définis par l’utilisateur (voir Création d’un modèle type), vous pouvez sélectionner l’une de ces entrées dans la liste et, si nécessaire, ajuster les éléments du rapport. Cliquez sur OK pour appliquer les paramètres du modèle type au rapport d’impression actuel.

Les boutons situés sous la « Liste » ont les fonctions suivantes :

Nouveau Crée un nouveau modèle de rapport d’impression
Copier Copie le modèle de rapport d’impression sélectionné
Définir par défaut Définit les paramètres du modèle sélectionné par défaut pour les nouveaux rapports d’impression
Suppression Supprime le modèle de rapport d’impression sélectionné
Informations

Vous pouvez renommer un modèle défini par l’utilisateur dans la section « Nom ».

Créer un modèle type

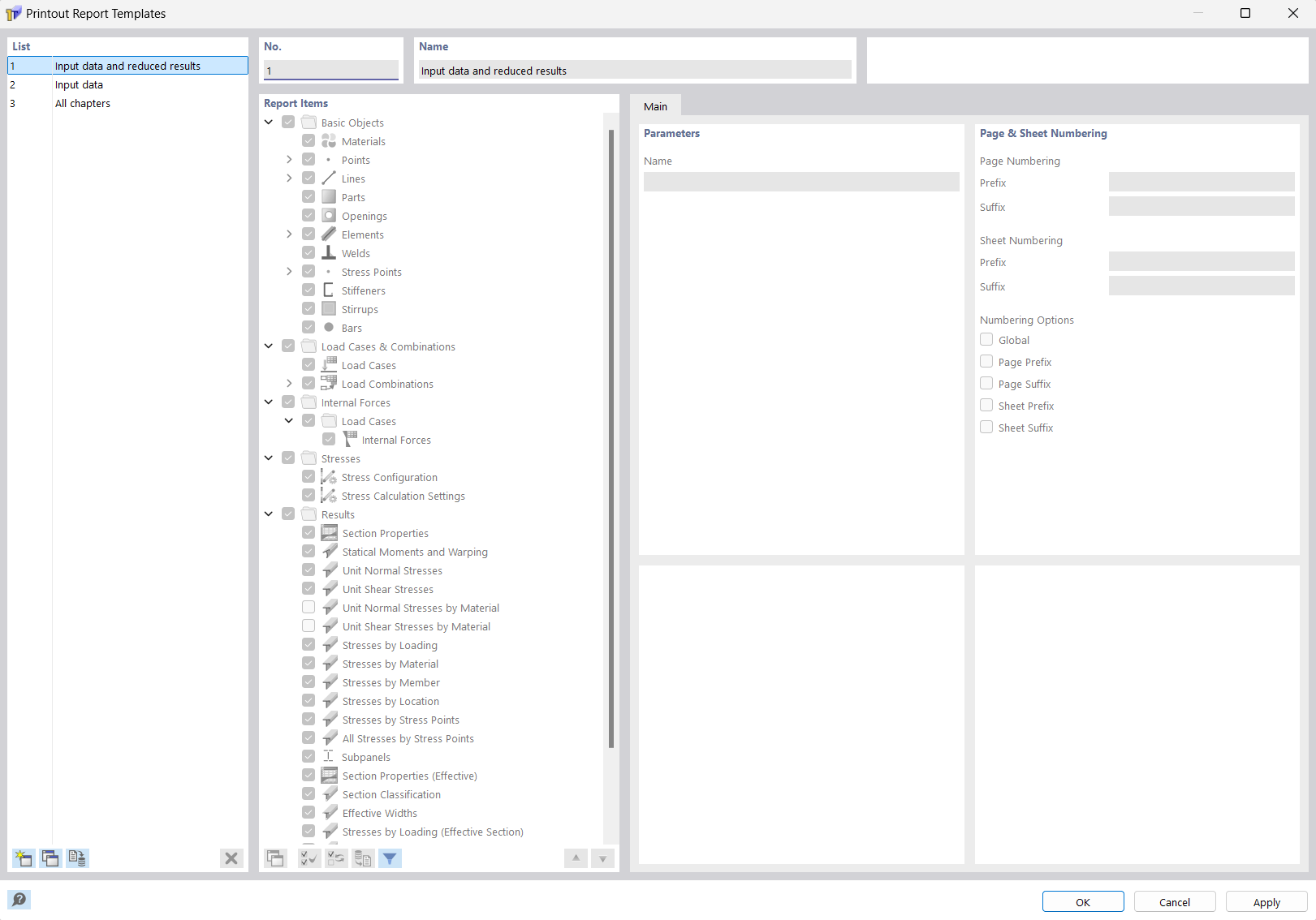
Pour enregistrer les paramètres du rapport d'impression actuel, y compris les graphiques, comme modèle type, cliquez sur Modifier le rapport d’impression dans le menu Modifier du rapport d’impression. Vous pouvez également cliquer sur Modifier le rapport d'impression dans la barre d’outils du rapport d’impression. La boîte de dialogue « Gestionnaire des rapports d’impression » apparaît. Cliquez sur Enregistrer comme modèle type en bas à gauche.

La boîte de dialogue « Modèles types du rapport d’impression » apparaît.

Le nouveau modèle apparaît comme la dernière entrée de la liste. Vous pouvez modifier la description du préréglage dans la section « Nom ».

Enregistrez le nouveau modèle type de rapport d’impression en cliquant sur OK.

Chapitre parent