561x
003168
2022-05-09
Функции программы

Шаблон протокола результатов

Выбор содержания, описанный в главе Диспетчер распечаток отчетов , связан с трудозатратами. Таким образом, можно сохранить проект, включая графику, в качестве шаблона и использовать его для других моделей. Это позволяет вам эффективно создавать распечатки отчетов по шаблонам. Некоторые шаблоны настраиваются во время установки.

Импорт шаблона

Чтобы использовать шаблон для текущего отчета о распечатке, нажмите кнопку Шаблон протокола результатов в левом нижнем углу диалогового окна PrintoutReportManager . Откроется диалоговое окно ' Шаблоны отчетов '.

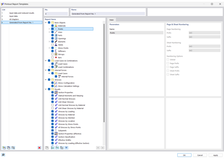
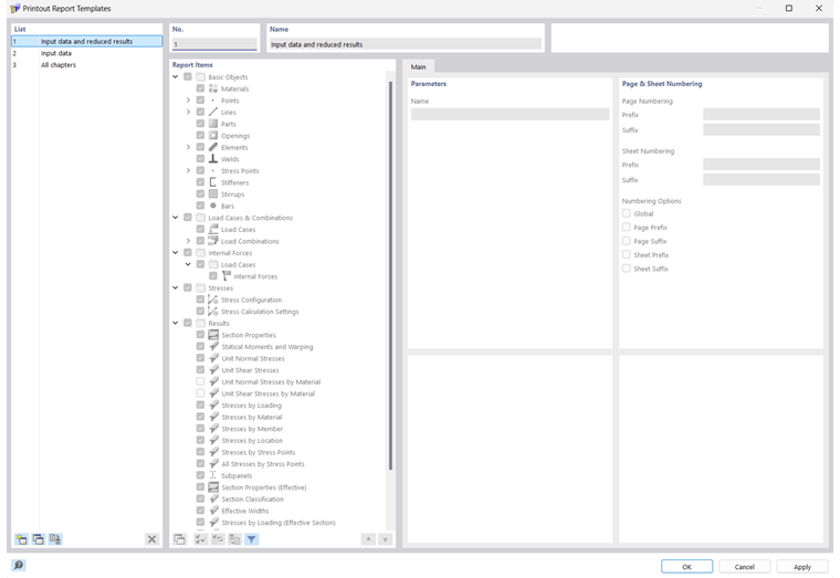
Список ' ' содержит различные шаблоны для печати. Предварительно установленные шаблоны отчетов на печать не могут быть изменены.

Если вы создали несколько пользовательских шаблонов (см. Create-template Создание шаблона ), вы можете выбрать одну из этих записей в списке и, при необходимости, настроить элементы отчета. Нажмите OK, чтобы применить настройки шаблона к текущему отчету о распечатке.

Кнопки под 'списком' имеют следующие функции:

Новые
  1. Создает новый шаблон распечатки отчета
Копия
  1. Копирует выбранный шаблон распечатки отчета
Задать по умолчанию
  1. Определяет настройки выбранного шаблона по умолчанию для новых распечаток
Удалить
  1. Удаляет выбранный пользовательский шаблон распечатки отчета
Инфо

Вы можете переименовать пользовательский шаблон в разделе диалога ' Имя '.

Создание шаблона

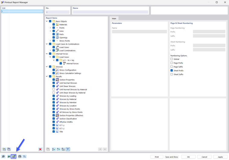
Чтобы сохранить настройки текущего отчета о распечатке, включая графику, в качестве шаблона, нажмите Изменить отчет о распечатке в меню Изменить отчет о распечатке. Либо нажмите кнопку Изменить протокол результатов на панели инструментов отчета о распечатке. Появится диалоговое окно ' Диспетчер отчетов '. Нажмите кнопку Сохранить как шаблон в левом нижнем углу.

Откроется диалоговое окно ' Шаблоны отчетов '.

Новый шаблон отображается как последняя запись в списке. Вы можете изменить описание предустановки в разделе диалога ' Имя '.

Сохраните новый шаблон отчета о распечатке, нажав OK.

Исходная глава