Community
    Connectez-vous à votre compte

    Inscrivez-vous à l’Extranet Dlubal pour tirer le meilleur parti du logiciel et avoir un accès exclusif à vos données personnelles.

    Créer un compte
    En vous connectant à votre compte Dlubal, vous acceptez les conditions générales de vente de Dlubal Software. Veuillez consulter notre Politique de confidentialité et notre Politique de cookies.
    0
    Boutique en ligne
    Contactez l'équipe commerciale
    Langue
    • Deutsch
    • English
    • Français
    • Español
    • Português
    • Italiano
    • Česky
    • Polski
    • Pусский
    • 中文(简体)
    • Secteurs d’activités
      • Structures en béton armé
      • Structures en béton précontraint
      • Structures acier
      • Structures en bois
      • Structures en maçonnerie
      • Structures en aluminium et légères
      • Bâtiments
      • Structures industrielles
      • Systèmes de canalisation
      • Construction de pont
      • Grues et ponts roulants
      • Tours et pylônes
      • Structures en verre
      • Structure en toile tendue et structure textile
      • Structures à câbles et à réseaux de câbles
      • Structures stratifiées et sandwich
      • Structures temporaires
      • Construction d’échafaudages et de rayonnages
      • Structures offshore
      • Silos et réservoirs de stockage
      • Installations d'exploitation des énergies renouvelables
      • Structures solaires et systèmes de montage
      • Construction navale et structures flottantes
      • Structures de convoyage
      • Structures de forage
      • Piscines et parcs aquatiques
      • Structures de conteneurs
      • Fondations sur pieux forés
      • Escaliers
      • Centrales électriques
      • Ingénierie hydraulique acier
      • Génie mécanique
      • Structures à coussins gonflables en ETFE
      Champs d'application
      • Ingénierie structurale
      • Analyse selon la méthode des éléments finis (MEF)
      • Simulation des flux de vent et génération des charges de vent
      • Analyse des contraintes
      • Analyse non linéaire
      • Analyse de stabilité
      • Analyse de flambement non linéaire
      • Analyse de la torsion de gauchissement
      • Analyses dynamiques et sismiques
      • Analyse dynamique non linéaire
      • Analyse pushover
      • Recherche de forme et patrons de coupe
      • Assemblages acier
      • Planification orientée BIM
      • Profilés formés à froid
      • Interaction sol-structure
      • Calcul de façades
      • Fondations et géotechnique
      • Phases de construction
      • Résistance au feu
      Normes
      • Eurocodes (EC)
      • Normes allemandes (DIN)
      • Normes britanniques (BS EN, BS)
      • Normes techniques de construction Italienne (NTC)
      • Normes américaines
      • Normes canadiennes (CSA)
      • Normes australiennes (AS)
      • Normes suisses (SIA)
      • Normes chinoises (GB, HK)
      • Normes indiennes (IS)
      • Normes mexicaines (RCDF, CFE Sismo 15)
      • Normes russes (SP)
      • Normes sud-africaines (SANS)
      • Normes brésiliennes (NBR)
      Services en ligne
      • Icône dans le menu supérieur de l’outil de géolocalisation Carte des charges de neige, des vitesses de vent et des charges sismiques
      • Icône Calcul dans le Cloud Calculs dans le Cloud
      • Icône Wiki calcul de structure Wiki du calcul de structure
      • Icône Propriétés de section des sections acier et bois Propriétés de sections en acier
      Ingénierie des structures pour systèmes solaires

      Dlubal Software vous aide à créer et à vérifier tout système de montage solaire. Travaillez efficacement avec des structures en acier, en aluminium et en béton dans un seul environnement.

      Explorer les outils
      Structures solaires Structures solaires | Version mobile
      API Dlubal

      Le nouveau service API Dlubal (gRPC) vous fournit une interface flexible pour le logiciel d'analyse structurelle basée sur Python et C#, avec un accès direct à l'ensemble de la gamme de produits Dlubal.

      Débuter avec l’API
      Arrière-plan pour la bannière du menu principal API Arrière-plan pour la bannière du menu principal API
    • Une icône RFEM 6 pour application de logiciel de calcul de structure. RFEM 6 Le seul logiciel MEF pour tous vos projets

      RFEM 6 constitue la base de la famille modulaire de programmes et sert à la définition de structures, de matériaux et d'actions pour des systèmes porteurs en plaques, voiles, coques et barres ainsi que pour des solides.

      En savoir plus
      Icône de changement de module complémentaire Modules complémentaires
      • Analyses supplémentaires
      • Analyse dynamique
      • Solutions spéciales
      • Vérification
      • Assemblages
      Icône RSTAB 9 sans bord RSTAB 9 Logiciel de structures filaires emblématique

      Grâce à RSTAB, l'ingénieur structure a accès à un logiciel de structures filaires 3D qui répond aux exigences du calcul de structure moderne et reflète l'état actuel des techniques de construction.

      En savoir plus
      Icône de changement de module complémentaire Modules complémentaires
      • Analyses supplémentaires
      • Analyse dynamique
      • Solutions spéciales
      • Vérification
      Icône RSECTION 1 sans bord RSECTION 1 Calculs de section utilisateurs

      RSECTION aide les ingénieurs en structure en déterminant les caractéristiques des sections transversales pour une grande variété de profils et permet une analyse de contrainte subséquente.

      En savoir plus
      Icône RWIND 3 sans bord RWIND 3 Logiciel CFD pour souffleries numériques

      RWIND 3 est une soufflerie numérique pour la simulation des flux de vent autour de toutes géométries de bâtiments et pour le calcul des charges de vent sur leurs surfaces.

      En savoir plus
      Icône API API Dlubal Votre porte vers la modélisation paramétrique et l’automatisation

      Le nouveau service API de Dlubal (gRPC) vous offre une interface flexible basée sur Python et C# pour le logiciel de calcul de structure, avec un accès direct à toute la gamme de produits Dlubal. Profitez d’une intégration transparente et puissante dans votre logiciel Dlubal – idéal pour la modélisation paramétrique et les tâches d’optimisation complexes.

      Découvrir l’API
      Documentation de l’API Documentation API
      • Index
      • Premiers pas
      • Applications
      • Objets de modèle
      • Abonnements & prix
      • Exemples
      Analyse aux éléments finis pour les assemblages en acier

      Concevez et analysez des connexions en acier en utilisant le CBFEM, conforme aux normes EN 1993‑1‑8 et AISC 360, entièrement intégré dans RFEM 6 pour des flux de travail structurels plus rapides et plus précis.

      En savoir plus
      Assemblages acier Assemblages en acier
      Outil de zone géographique

      Le service en ligne Dlubal fournit des cartes de zones pour la détermination rapide des charges de neige, des vitesses de vent et des données sismiques.

      Zones de charge
      Outil de visualisation de zone géographique affichant des cartes de neige, de vent et sismiques avec des illustrations pour les évaluations des charges environnementales. Illustration des cartes des zones géographiques de neige, de vent et sismiques sur une version mobile montrant différentes régions et données.
      Versions précédentes
    • Support technique
      • Foire aux Questions (FAQ)
      • Base de connaissance
      • Fonctionnalités de produit
      • Licences
      • Poser une question
      • Notre équipe de support
      • Soumettre une fonctionnalité ou une idée
      • Résolution des problèmes de licences et autorisations
      • Signaler un problème ou un bug
      • Mises à jour du logiciel
      • Problèmes de logiciel
      • Formules | Les mathématiques, c'est amusant !
      Formations
      • Premiers pas avec RFEM
      • Premiers pas avec RSTAB
      • Formation en ligne
      • Formation chez Dlubal
      • Catalogue de formation
      • Formation Intra-entreprises
      • Vidéos
      • Vidéos d’e-learning
      • Webinaires Dlubal
      • Cours en ligne
      Service
      • Support / service client gratuit
      • Extranet | Mon compte
      • Contrat de service
      • Outil de géolocalisation pour la détermination des charges
      • Mises à jour et mises à niveau
      • Versions antérieures des logiciels Dlubal
      Vente
      • Boutique en ligne
      • Notre équipe commerciale
      • Contacter notre équipe commerciale
      • Demander une démonstration de produit en ligne
      • Pourquoi choisir Dlubal Software ?
      Assistante IA
      • Mia - Votre assistante IA disponible 24 h/24
      • Découvrez votre assistante IA personnelle
      Support technique et services gratuits

      Besoin d'aide ? Accédez à des options d'assistance gratuites incluant une assistance IA 24h/24 et 7j/7, un support par email et des webinaires.

      En savoir plus
      Support et services gratuits Support et service gratuits
      Trouver rapidement des réponses

      Trouvez des réponses rapides aux questions courantes concernant Dlubal Software. Recherchez ou filtrez des centaines de FAQ pour résoudre les problèmes en un rien de temps.

      Voir la FAQ
      FAQ FAQ | Version mobile
    • Nouveautés
      • Actualités
      • Nouvelles fonctionnalités de produit
      • S’abonner à la newsletter
      • Nouveaux programmes
      • Blog Dlubal
      Formations
      • Formations en ligne
      • Formation individuelle
      Événements
      • Vue d'ensemble des événements Dlubal
      • Conférences et salons
      • Webinaires
      Maîtriser l’ingénierie avec les webinaires

      Rejoignez les leaders de l'industrie et explorez des solutions en génie structurel et logiciel. Améliorez vos compétences avec nos sessions en direct !

      Voir les prochains webinaires
      3D FEA Software RFEM 6 | First Steps Menu Image de bannière | Actualités webinaires | Version mobile
      Libérez le pouvoir de l’innovation

      Découvrez des outils et améliorations de pointe conçus pour optimiser votre flux de travail en ingénierie.

      Découvrir les nouvelles fonctionnalités
      Explore New Features Image de bandeau de menu | Nouveaux_FonctionnalitésProduit | Version mobile
    • Télécharger la version complète

      Souhaitez-vous essayer les logiciels performants de Dlubal Software ? C’est possible ! Grâce à la version d’essai complète gratuite de 90 jours, vous pouvez tester entièrement toutes nos solutions.

      Télécharger la version d’essai
      Espace gratuit Dlubal

      Dans l’espace gratuit de Dlubal, vous avez accès à des webinaires, des articles et des versions d’essai - et ce, sur une seul et même plateforme.

      En savoir plus
      Exemples
      • Modèles de calcul de structure à télécharger
      • Soumettre un modèle de calcul de structure
      • Exemples introductifs et tutoriels
      • Exemples de vérification
      • Vue d'ensemble des figures
      Documentation
      • Manuels en ligne
      • Manuels
      • Dépliants, brochures et certificats
      Références
      • Projets clients
      • Pourquoi soumettre un projet client ?
      • Comment soumettre un projet client ?
      • Soumettre un projet client
      Télécharger des modèles gratuits

      Explorez des milliers de modèles structurels prêts à l'emploi. Téléchargez-les, adaptez-les et utilisez-les comme modèles pour accélérer votre processus de conception.

      Découvrir les modèles
      Modèles de calcul de structure à télécharger Modèles gratuits à télécharger | Version mobile
      Espace Dlubal

      Obtenez de l'aide d'experts quand vous en avez besoin. Profitez de l'assistance IA gratuite, du support par email, des webinaires en direct et des services premium pour les utilisateurs du contrat de service Pro.

      Obtenir de l’assistance
      Support et services gratuits Support et services gratuits | Version mobile - Dlubal Software
    • E-learning
      • RFEM 6 pour débutants
      • RFEM 6 pour les étudiants
      • Programmation avec RFEM 6 et Python
      • RFEM 6 avec Rhino & Grasshopper
      • RFEM 5 pour débutants
      • Modélisation avec RFEM 5
      • Vidéos d'apprentissage pour les étudiants
      • Tutoriels sur les logiciels Dlubal
      • Les meilleurs trucs et astuces pour RFEM
      • Formations en ligne enregistrées
      • Webinaires enregistrés
      Étudiants et établissements scolaires
      • Logiciels de calcul de structure gratuits pour les étudiants
      • Demander ou renouveler la licence étudiante gratuite
      • Demander une licence enseignante gratuite
      • Soumettre un mémoire de fin d’études
      • Pourquoi soumettre votre projet de fin d’études ?
      • Projets de fin d’études avec les logiciels de calcul de structure Dlubal
      • Logiciels de calcul de structure gratuits pour les universités et centres de formation
      • Demander un pack éducation
      • Formation d’introduction gratuite pour les universités
      • Demander une date de formation
      Plateforme de connaissance
      • Premiers pas avec RFEM
      • Vidéos
      • Manuels en ligne
      • Wiki du calcul de structure
      • Base de connaissance
      • Foire aux Questions (FAQ)
      Infodivertissement
      • Podcast
      • Blog Dlubal
      • Introduction au calcul de structure
      Premiers pas avec RFEM 6

      Faites vos premiers pas avec RFEM 6 et découvrez à quelle vitesse vous pouvez modéliser et calculer. Personnalisez avec des modules complémentaires pour encore plus de possibilités.

      Premiers pas
      3D FEA Software RFEM 6 | First Steps Menu Image de bannière | Actualités webinaires | Version mobile
      Logiciel de calcul de structure gratuit pour les étudiants

      Des milliers d'étudiants dans le monde bénéficient déjà des logiciels Dlubal. Profitez d'un accès gratuit, de formations et du soutien d'experts tout au long de vos études.

      Obtenir une version gratuite
      Logiciel de calcul de structures gratuit pour les étudiants Logiciel de calcul de structures gratuit pour étudiants
    • À propos
      • Historique et chiffres
      • Philosophie de la société
      • Pourquoi choisir Dlubal Software ?
      • Comparaison de produits
      • Politique de qualité
      • Notre équipe
      Contact
      • Sites de Dlubal Software dans le monde
      • Revendeur Dlubal agréés
      Références
      • Retours d'expérience
      • Projets clients
      • Études de cas
      • Pourquoi soumettre un projet client ?
      • Exemples de vérification
      • Votre avis
      • Participation à des projets de recherche
      Nos clients

      Nous présentons nos clients qui réalisent leurs projets avec les logiciels Dlubal. Découvrez comment nos clients du monde entier mettent en œuvre des solutions innovantes dans le domaine de la construction et de l’ingénierie à l’aide d’outils avancés pour les analyses statiques et dynamiques.

      Voir nos clients
      Réussir ensemble

      Découvrez comment les ingénieurs de premier plan à travers le monde font confiance à nos solutions pour élever leurs projets avec nous.

      Voir nos clients
      See Our Customers Image de bannière du menu | Entreprise_NosClients_Mobile
      Rencontrez les experts

      Nos ingénieurs dédiés sont là pour vous aider avec la modélisation, la conception et les défis techniques—à tout moment, n'importe où.

      Contacter le support
      Our Team Image de bannière de menu | Société_Notre équipe | Version mobile
    • Carrière
      • Offres d’emploi
      • Équipes
      • Blog des collègues
      • Informations
      Offres d’emploi
      • Toutes les offres d’emploi
      • Développement de produit
      • Support client
      • Vente
      • Marketing
      • Développement logiciel
      • Administration
      • Stagiaires
      • Autres
      Équipes
      • Développement de produits
      • Support client
      • Ventes
      • Marketing
      • Développement de logiciels
      • Administration
      Pourquoi choisir Dlubal ?
      • Culture d’entreprise
      • Avantages pour les employés
      Construisez votre avenir avec nous

      Découvrez comment notre équipe façonne l'avenir de l'ingénierie. Expérimentez l'innovation, la croissance et des défis passionnants.

      Carrière chez Dlubal Image de bannière de menu | Carrière chez Dlubal Mobile
      Trouvez l’emploi de vos rêves

      Rejoignez un leader mondial des logiciels d'ingénierie et faites passer votre carrière à un niveau supérieur.

      Découvrir les offres d’emploi
      All Open Positions Image de menu | Postes vacants sur mobile
    • Boutique en ligne
    Produits principaux
    Une icône RFEM 6 pour application de logiciel de calcul de structure.
    RFEM 6
    Icône RSTAB 9 sans bord
    RSTAB 9
    Icône RWIND 3 sans bord
    RWIND 3
    Icône RSECTION 1 sans bord
    RSECTION
    Services en ligne
    Icône de l’outil Geo-Zone Tool
    Outil de géolocalisation
    Propriétés de section
    Propriétés de section
    Icône API
    API
    Icône « Calcul dans le Cloud »
    Calcul dans le Cloud
    Modèles téléchargeables
    Télécharger le modèle
    Icône Communauté Dlubal
    Communauté Dlubal
    Icône Articles de la base de connaissances
    Base de connaissances
    Webinaires en ligne
    Webinaires
    Connectez-vous à votre compte

    Inscrivez-vous à l’Extranet Dlubal pour tirer le meilleur parti du logiciel et avoir un accès exclusif à vos données personnelles.

    Se connecter Créer un compte
    Essai gratuit de 90 jours
    Connectez-vous à votre compte

    Inscrivez-vous à l’Extranet Dlubal pour tirer le meilleur parti du logiciel et avoir un accès exclusif à vos données personnelles.

    Se connecter Créer un compte
    • Produits
    • Analyse de structures filaires
    • Modules complémentaires pour RSTAB 9
    • Vérification
    • Vérification du bois pour RSTAB 9
    • Vérification du bois pour RSTAB 9 | Fonctionnalités
    Icône RSTAB 9 | Dlubal Software Vérification du bois
    Manuels en ligne
    • manuel d'utilisation | Vérification du bois
    • RFEM 6 / RSTAB 9 | Vos premiers pas
    }
    calculator icon
    Nos prix
    Vérification du bois pour RSTAB | Fonctionnalités

    Vérification du bois pour RSTAB | Fonctionnalités

    Le module complémentaire Vérification du bois comporte de nombreuses fonctionnalités pour la vérification des barres en bois. Nous avons sélectionné pour vous quelques fonctionnalités et les détaillons ici.

    Affichage des fonctionnalités de vérification du bois dans RSTAB 9 pour des analyses de structures.
    Subnavigation
    01
    Résistance et stabilité
    02
    Fonctionnalités
    03
    État limite de service
    04
    Résistance au feu
    05
    Normes

    Fonctions puissantes du module complémentaire Vérification du bois

    Avec l'add-on Calcul des structures en bois, vous pouvez vérifier efficacement la capacité portante, la stabilité et la fonctionnalité des structures en bois.

    Vérification intuitive de structures bois

    Concevoir et vérifier les structures en bois – y compris la conception de la résistance et l'analyse de la stabilité des structures en poutres et plaques à l'état limite ultime.

    • Éléments de rigidification en compression transversale pour appuis de vérification

      Cet add-on vous permet de définir des vis entièrement filetées comme éléments de raidissement en compression transversale pour la conception "Compression perpendiculaire au fil du bois" dans les supports de conception. Il analyse l'enfoncement et le flambement des boulons, tout en vérifiant également la résistance de conception au cisaillement dans le plan de la pointe de la vis.

    • Ajustement manuel des longueurs de référence et de la segmentation par direction

      L'add-on Timber Design permet un ajustement manuel des longueurs de référence et de la segmentation en fonction de la direction. Vous pouvez définir individuellement les longueurs de référence prises en compte dans le calcul de la valeur limite de flèche et spécifier les segments à vérifier, selon la direction. Les supports de conception peuvent être définis aux nœuds intermédiaires d'un élément et assignés à la direction respective pour l'analyse de déformation. De plus, pour chaque direction et segment, un bombement préalable peut être défini.

    • Affichage graphique de la déformée pour l’analyse du déversement

      L'extension de conception de bois offre un affichage graphique de la forme modale pour l'analyse de flambement latéral-torsionnel. Après avoir utilisé le solveur de valeurs propres pour déterminer le facteur de charge critique dans l'analyse de stabilité, vous pouvez visualiser la forme modale dominante de l'objet en cours de conception. Le solveur de valeurs propres est disponible pour l'analyse de flambement latéral-torsionnel, selon la norme de conception appliquée.

    • Vérification selon l’EN 1995-1-1 des barres en bois lamellé-collé (LVL)

      Avec cet add-on, vous pouvez concevoir des barres en utilisant le type de matériau "Laminated Veneer Lumber". Les fabricants disponibles incluent Pollmeier (Baubuche), Metsä (Kerto LVL), STEICO et Stora Enso.

      Accéder à la vidéo explicative

    Éléments de raidissement en compression transversale pour les appuis de calcul
    Boîte de dialogue « Modifier la barre » affichant les paramètres de flèche et des appuis pour les barres.
    Affichage visuel de la déformée déterminante pour l’analyse de stabilité dans la vérification du bois, en mettant en évidence les résultats du déversement
    Base de données de matériaux affichant les options du bois lamellé croisé (LVL) de fabricants tels que Pollmeier, Metsä, STEICO et Stora Enso, pour la vérification selon l’EN 1995-1-1.
    Icône des retours d'expérience des clients

    Découvrez ce que nos clients disent des produits Dlubal !

    Icône d'appui

    Découvrez Dlubal en direct et organisez une démonstration de produit en ligne !

    Icône de téléchargement

    Testez la version complète gratuitement pendant 90 jours

    Fonctionnalités et services recommandés

    Icône vectorielle blanche représentant un symbole de communauté sur un fond sombre.

    Communauté Dlubal

    Rejoignez une communauté dynamique d'ingénieurs et de designers. Posez des questions, partagez des idées, proposez des fonctionnalités et connectez-vous avec d'autres personnes confrontées à des défis similaires.

    Icône représentant l’interface de programmation d’applications, dessinée avec des graphiques blancs adaptés aux arrière-plans sombres.

    API

    Utilisez l'API Dlubal pour automatiser les processus, intégrer des outils externes et créer des flux de travail personnalisés adaptés aux besoins spécifiques de votre projet.

    Icône blanche d’une plateforme d’apprentissage sur un fond sombre, convenant pour le contenu de formation Dlubal.

    Apprentissage et base de connaissance

    Commencez rapidement avec des didacticiels vidéo étape par étape et des guides utiles. Trouvez des réponses, des conseils et des contenus d'apprentissage pour tous les niveaux d'expérience.

    Icône de cloud computing blanc pour utilisation sur fond sombre.

    Calculs dans le Cloud

    Exécutez vos analyses dans le cloud – sans limites matérielles. Économisez des ressources locales, traitez des modèles complexes et travaillez n'importe où, à tout moment.

    Considération de différentes longueurs efficaces pour la vérification de la résistance au feu

    Le module complémentaire Vérification du bois permet de définir des longueurs de barre équivalente alternatives pour le cas d’incendie afin de tenir compte des maintiens latéraux d’une structure pour la protection au feu. Cela permet une évaluation plus réaliste des longueurs efficaces dans des conditions d’incendie, il en résulte une vérification plus précise de la structure.

    En savoir plus
    Explication de l’ajustement de la longueur efficace pour la protection passive contre l’incendie dans les structures en bois, en se concentrant sur les appuis latéraux.

    Vérification de barres à inertie variable et courbées

    Le module complémentaire Vérification du bois vous permet de prendre en compte les angles de la coupe au fil, les contraintes de traction transversale et les rayons de courbure dépendant du volume pour les barres à inertie variable et courbées. Lors du calcul des angles de la coupe au fil, la résistance en traction ou en compression par flexion est ajustée en conséquence.

    Pour assurer l’analyse de stabilité, y compris avec la méthode de la barre équivalente, vous pouvez indiquer la hauteur pour déterminer les longueurs efficace et de déversement à une distance de 0,65 x h par rapport au point de vérification réel. Cela permet un calcul précis et complet des barres courbées et à inertie variable.

    En savoir plus
    Poutre bois à inertie variable avec propriétés géométriques et design structurel pour l’ingénierie.

    Vérification de la pression sous appui pour appuis intérieurs et extérieurs

    Avec ce module complémentaire, vous pouvez effectuer la vérification de la pression d'appui en des points quelconques pour des charges dans la direction y et z de la section. Vous êtes libre de distinguer entre appuis internes et externes.

    Le facteur kc,90 pour la compression perpendiculaire au fil peut être défini par l'utilisateur (par exemple, 1,75 pour le bois lamellé-collé). Si autorisé, la longueur de l'appui est automatiquement augmentée selon les normes, ce qui conduit à un dimensionnement plus économique - sans effort supplémentaire.

    En savoir plus
    Boîte de dialogue affichant les paramètres de compression d’appui pour la vérification du bois, y compris les options pour les points de charge dans les directions y et z et l’ajustement des facteurs.

    Considération d’un évidement

    Avec ce module complémentaire, vous pouvez prendre en compte les évidements de début, intérieur ou fin d'une poutre à l'aide de réductions de section transversale de barre. La réduction de la poutre est prise en compte dans le calcul de la capacité portante, tandis qu'elle n'a pas d'effet sur la rigidité. Cette fonction permet un ajustement précis des calculs à la géométrie réelle de la poutre.

    En savoir plus
    Boîte de dialogue pour définir les réductions de section dans la vérification de poutres en bois afin de gérer efficacement les entailles.

    Quelles autres fonctionnalités attendez-vous ?

    Le module complémentaire Vérification du bois est continuellement développée et amélioré avec de nouvelles fonctionnalités. Découvrez tout ce qu’il peut vous offrir et faites passer vos projets au niveau supérieur !

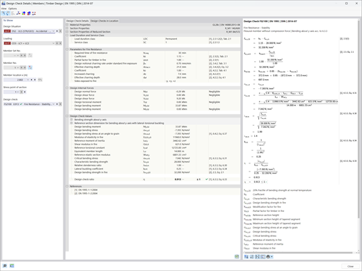
    Résultats illustrant la vérification de la résistance au feu des structures en bois selon les normes EN 1995, crucial pour la sécurité des constructions

    Vérification de la protection incendie

    L'add-on permet une définition flexible de la durée de combustion et prend en compte différentes longueurs de flambement pour la dimensionnement en cas d'incendie. Il offre la possibilité de calculer avec ou sans adhésion de la couche pour le CLT et permet une vérification de la compression perpendiculaire au bois. Les résultats sont affichés graphiquement et intégrés dans le rapport d'impression.

    Vérification du bois montrant les paramètres de ressort et la définition de l’excentrement avec des maintiens latéraux.

    Considérer l’emplacement des anti-déversements

    L'extension "Dimensionnement Bois" pour RSTAB 9 permet une prise en compte précise de la position des contreventements à renversement dans les structures en bois. En cas de vent en dessous, les contreventements à renversement placés sur le dessus ne sont pas utilisés pour raccourcir les longueurs de flambement et de renversement, ce qui garantit un calcul précis de la stabilité de la structure.

    Vérification de la torsion dans les structures en bois selon la norme ANSI/AWC NDS pour l’évaluation des contraintes de cisaillement.

    Mesure de la torsion selon la norme américaine ANSI/AWC NDS

    L'add-on permet la dimensionnement de la torsion selon la norme américaine ANSI/AWC NDS. Pour la torsion, vous pouvez décider si la vérification est effectuée, si d'autres vérifications sont autorisées lorsque la contrainte de cisaillement ne dépasse pas la limite, ou si la torsion est vérifiée ou ignorée conformément au Timber Construction Manual, section 4.6.

    Découvrez toutes les fonctionnalités du module complémentaire Vérification du bois

    L'add-on Calcul des structures en bois possède de nombreuses fonctionnalités utiles qui vous assistent dans le calcul statique et dynamique.

    Découvrez l’intérieur

    Boutique en ligne

    Configurez votre propre package de logiciels et trouvez les prix en ligne !

    • Famille de programmes RFEM 6
    • Famille de programmes RSTAB 9
    Accéder à la boutique en ligne

    Calculez votre prix

    2 410,00 USD
    +110,00 USD
    Structure bois
    Montant total 2 520,00 USD
    Logiciels de calcul de structures
    Dlubal Software SARL

    32, rue de Cambrai
    75019 Paris
    France

    +33 9 80 40 58 20 [email protected]
    Dlubal Software GmbH

    Am Zellweg 2
    93464 Tiefenbach
    Allemagne

    +49 9673 9203-0 [email protected]
    Solutions
    • Structures en béton armé
    • Structures acier
    • Structures en bois
    • Assemblages acier
    Produits
    • RFEM 6
    • RSTAB 9
    • RSECTION 1
    • RWIND 3
    Support technique
    • Foire aux Questions (FAQ)
    • Poser une question
    • Carte des charges de neige, des vitesses de vent et des charges sismiques
    • Contacter notre équipe commerciale
    Actualités
    • S’abonner à la newsletter
    • Actualités
    • Vue d'ensemble des événements Dlubal
    • Formations en ligne
    Ressources
    • Télécharger la version d’essai complète
    • Soumettre un projet client
    • Projets clients
    • Manuels en ligne
    Rejoindre l'équipe Dlubal
    Communauté Dlubal YouTube Facebook Pinterest TikTok Instagram
    © 2001-2026 Dlubal Software GmbH | Tous droits réservés
    Mentions légales
    À propos
    Plan du site
    Langue
    • Deutsch
    • English
    • Français
    • Español
    • Português
    • Italiano
    • Česky
    • Polski
    • Pусский
    • 中文(简体)