Community
    Zaloguj się na swoje konto

    Zarejestruj się w Extranecie Dlubal, aby maksymalnie wykorzystać możliwości oprogramowania oraz mieć ekskluzywny dostęp do swoich danych osobowych.

    Utwórz konto
    Logując się, wyrażasz zgodę na Warunki użytkowania firmy Dlubal. Zapoznaj się z naszą Polityką prywatności, naszą Informacją o plikach cookie.
    0
    Sklep internetowy
    Kontakt z zespołem sprzedaży
    Język
    • Deutsch
    • English
    • Français
    • Español
    • Português
    • Italiano
    • Česky
    • Polski
    • Pусский
    • 中文(简体)
    • Branże
      • Konstrukcje żelbetowe
      • Konstrukcje z betonu sprężonego
      • Konstrukcje stalowe
      • Konstrukcje drewniane
      • Konstrukcje murowe
      • Lekkie konstrukcje aluminiowe
      • Budynki
      • Konstrukcje przemysłowe
      • Rurociągi
      • Konstrukcje mostów
      • Suwnice i belki podsuwnicowe
      • Kratowe konstrukcje wsporcze
      • Konstrukcje szklane
      • Rozciągane konstrukcje membranowe
      • Konstrukcje linowe i kablowe
      • Konstrukcje warstwowe i typu sandwich
      • Konstrukcje tymczasowe
      • Rusztowania i konstrukcje stelażowe
      • Konstrukcje offshore
      • Silosy i zbiorniki
      • Konstrukcje dla energii odnawialnej
      • Konstrukcje pod panele fotowoltaiczne i systemy montażowe
      • Przemysł stoczniowy
      • Przenośniki taśmowe
      • Konstrukcje wiertnicze
      • Baseny i parki wodne
      • Konstrukcje kontenerowe
      • Fundamenty z pali wierconych
      • Konstrukcje schodów
      • Elektrownie
      • Inżynieria hydrotechniczna
      • Inżynieria mechaniczna
      • Konstrukcje Pneu
      Obszary zastosowania
      • Inżynieria konstrukcyjna
      • Analiza metodą elementów skończonych (MES)
      • Symulacja przepływu wiatru i generowanie obciążenia wiatrem
      • Analiza naprężeń
      • Analiza nieliniowa
      • Analiza stateczności
      • Nieliniowa analiza wyboczenia
      • Analiza skręcania skrępowanego
      • Analiza sejsmiczna i dynamiczna
      • Nieliniowa analiza dynamiczna
      • Analiza pushover
      • Form-Finding i szablony cięcia
      • Połączenia stalowe
      • Modelowanie Informacji o Budynku (BIM)
      • Profile formowane na zimno
      • Interakcja grunt-konstrukcja
      • Analiza konstrukcji fasadowych
      • Fundamenty i ich projektowanie
      • Etapy budowy
      • Odporność ogniowa
      Normy
      • Eurokody (EC)
      • Normy niemieckie (DIN)
      • Normy brytyjskie (BS EN, BS)
      • Normy włoskie (NTC)
      • Normy amerykańskie
      • Normy kanadyjskie (CSA)
      • Normy australijskie (AS)
      • Normy szwajcarskie (SIA)
      • Normy chińskie (GB, HK)
      • Normy indyjskie (IS)
      • Normy meksykańskie (RCDF, CFE Sismo 15)
      • Normy rosyjskie (SP)
      • Normy południowoafrykańskie (SANS)
      • Normy brazylijskie (NBR)
      Usługi online
      • Ikona menu głównego narzędzia do lokalizacji stref Mapa obciążeń śniegiem, prędkości wiatru i obciążeń sejsmicznych
      • Ikona obliczeń w chmurze Obliczenia w chmurze
      • Ikona Wiki analizy statyczno-wytrzymałościowej Wiki dotyczące statyki
      • Przekrój icon Właściwości przekrojów stalowych
      Projektowanie konstrukcji dla instalacji fotowoltaicznych

      Dlubal Software pomaga w tworzeniu i weryfikacji dowolnego systemu montażu solarnego. Pracuj wydajnie z konstrukcjami stalowymi, aluminiowymi i betonowymi w jednym środowisku.

      Poznaj narzędzia
      Konstrukcje pod instalacje solarne Konstrukcje wsporcze paneli słonecznych | Wersja mobilna
      API Dlubal

      Nowa usługa API Dlubal (gRPC) oferuje elastyczny interfejs do oprogramowania do analizy statycznej bazujący na językach Python i C#, z bezpośrednim dostępem do całego asortymentu produktów Dlubal.

      Rozpocznij z API
      Tło dla banera głównego menu API Tło dla banera głównego menu API
    • Ikona przedstawiająca RFEM 6, aplikację do analizy metodą elementów skończonych RFEM 6 Jedyny program do analizy konstrukcji, jakiego potrzebujesz do swoich projektów

      RFEM 6 stanowi podstawę modułowej rodziny programów i służy do definiowania konstrukcji, materiałów i oddziaływań dla układów składających się z płyt, ścian, powłok i prętów, a także dla brył i elementów kontaktowych.

      Więcej informacji
      Ikona przełącznika rozszerzenia Rozszerzenia
      • Dodatkowe analizy
      • Obliczenia dynamiczne
      • Rozwiązanie specjalne
      • Obliczenia
      • Połączenia
      Ikona programu RSTAB 9 bez obramowania RSTAB 9 Kultowy program do obliczania konstrukcji szkieletowych

      RSTAB 9 to wydajne oprogramowanie do obliczeń konstrukcji szkieletowych 3D, odzwierciedlające aktualny stan wiedzy i pomagające inżynierom sprostać wymaganiom współczesnej inżynierii lądowej.

      Więcej informacji
      Ikona przełącznika rozszerzenia Rozszerzenia
      • Dodatkowa analiza
      • Obliczenia dynamiczne
      • Rozwiązania specjalne
      • Obliczenia
      Symbol RSECTION 1 bez obramowania RSECTION 1 Właściwości przekrojów zdefiniowanych przez użytkownika

      RSECTION wspiera projektantów konstrukcji poprzez określanie właściwości przekrojów dla szerokiej gamy profili oraz możliwość przeprowadzenia analizy naprężeń.

      Więcej informacji
      Ikona RWIND 3 bez obramowania RWIND 3 Oprogramowanie CFD do cyfrowych tuneli aerodynamicznych

      RWIND 3 to cyfrowy tunel aerodynamiczny do symulacji przepływów wiatru wokół budynków o dowolnej geometrii i do obliczania obciążeń wiatrem na ich powierzchniach.

      Więcej informacji
      Ikona API API Dlubal Twoja brama do modelowania parametrycznego i automatyzacji

      Nowa usługa Dlubal API (gRPC) oferuje elastyczny interfejs do oprogramowania statycznego na bazie Pythona i C#, z bezpośrednim dostępem do całego asortymentu produktów Dlubal. Skorzystaj z bezproblemowej i wydajnej integracji z oprogramowaniem Dlubal – idealnej do modelowania parametrycznego i zadań złożonej optymalizacji.

      Odkryj API
      Dokumentacja API Dokumentacja API
      • Indeks
      • Pierwsze kroki
      • Zastosowania
      • Obiekty modelu
      • Abonamenty i ceny
      • Przykłady
      MES dla połączeń stalowych

      Projektuj i analizuj połączenia stalowe za pomocą CBFEM, zgodnie z EN 1993‑1‑8 i AISC 360, w pełni zintegrowane z RFEM 6 dla szybszych, dokładniejszych przepływów pracy w inżynierii konstrukcyjnej.

      Dowiedz się więcej
      Połączenia stalowe Połączenia stalowe
      Narzędzie stref geologicznych

      Usługa online Dlubal zapewnia mapy stref do szybkiego określania obciążeń śniegiem, prędkości wiatru i danych sejsmicznych.

      Sprawdź strefy obciążeń
      Narzędzie do wizualizacji stref geograficznych wyświetlające mapy śniegu, wiatru i sejsmiczne z ilustracjami do ocen obciążeń środowiskowych. Ilustracja map stref geograficznych śniegu, wiatru i sejsmiczności w wersji mobilnej pokazująca różne regiony i dane.
      Przestarzałe produkty
    • Wsparcie techniczne
      • Często zadawane pytania (FAQ)
      • Baza informacji
      • Funkcje produktu
      • Licencjonowanie
      • Zadaj indywidualne pytanie
      • Nasz zespół wsparcia technicznego
      • Prześlij propozycję funkcji lub pomysł
      • Najczęściej zadawane pytania dotyczące licencji i autoryzacji
      • Zgłoś problem lub błąd w programie
      • Aktualizacje programu
      • Problemy z programem
      • Wzory | Matematyka jest fajna!
      Szkolenie
      • Pierwsze kroki z RFEM
      • Pierwsze kroki z RSTAB
      • Szkolenia online
      • Szkolenie w firmie Dlubal
      • Szkolenie indywidualne
      • Filmy wideo
      • Filmy do e-learningu
      • Webinaria - ucz się online
      • Szkolenia online
      Serwis
      • Bezpłatne wsparcie / Obsługa
      • Ekstranet | Moje konto
      • Umowa serwisowa
      • Geo-Zone Tool do definiowania obciążenia
      • Aktualizacje i upgrade'y
      • Poprzednie wersje programów
      Sprzedaż
      • Sklep internetowy
      • Nasz dział sprzedaży
      • Skontaktuj się z działem sprzedaży
      • Umów się na prezentację online
      • Dlaczego Dlubal Software
      Asystentka ds. wsparcia oparta na sztucznej inteligencji
      • Mia – Twoja asystentka AI 24/7
      • Poznaj swoją osobistą asystentkę AI
      Bezpłatne wsparcie i serwis

      Potrzebujesz pomocy? Skorzystaj z bezpłatnych opcji wsparcia, w tym 24/7 pomocy AI, wsparcia e-mail i webinariów.

      Dowiedz się więcej
      Bezplatne wsparcie i serwis Bezpłatne wsparcie techniczne i obsługa
      Znajdź odpowiedzi szybko

      Znajdź szybkie odpowiedzi na typowe pytania dotyczące oprogramowania Dlubal. Przeszukaj lub filtruj setki FAQ, aby błyskawicznie rozwiązać problemy.

      Zobacz FAQ
      Najczęściej zadawane pytania (FAQ) FAQ | Wersja mobilna
    • Aktualności
      • Aktualności
      • Nowe funkcje produktu
      • Subskrybuj newsletter
      • Nowe produkty
      • Blog Dlubal
      Szkolenie
      • Szkolenie online
      • Szkolenie indywidualne
      Wydarzenia
      • Przegląd wydarzeń
      • Targi i konferencje
      • Webinaria
      Opanuj inżynierię dzięki webinariom

      Dołącz do liderów branży i odkrywaj rozwiązania w inżynierii budowlanej i oprogramowaniu. Zwiększ swoje umiejętności dzięki naszym sesjom na żywo!

      Zobacz kolejne webinaria
      3D FEA Software RFEM 6 | First Steps Obraz menu baneru | Aktualności webinaria | Wersja mobilna
      Odkryj siłę innowacji

      Odkryj nowoczesne narzędzia i ulepszenia zaprojektowane, aby zwiększyć wydajność Twojego przepływu pracy w inżynierii.

      Poznaj nowe funkcje
      Explore New Features Obraz banera z menu | News_ProductFeatures | Wersja mobilna
    • Pobierz pełną wersję

      Chcesz wypróbować możliwości programów Dlubal Software? To Twoja szansa! Dzięki 90-dniowej pełnej wersji, możesz w pełni przetestować wszystkie nasze programy.

      Uruchom teraz wersję trial
      Bezpłatna strefa Dlubal

      W bezpłatnym obszarze Dlubal otrzymasz dostęp do webinariów, artykułów i możliwości testowania oprogramowania – wszystko bezpłatnie i przejrzyście w jednym miejscu.

      Więcej informacji
      Przykłady
      • Modele analityczne do pobrania
      • Wyślij model konstrukcyjny
      • Przykłady wprowadzające i tutoriale
      • Przykłady obliczeniowe
      • Przegląd obrazów
      Dokumenty
      • Instrukcje online
      • Instrukcje obsługi
      • Ulotki, broszury i certyfikaty
      Odniesienia
      • Projekty klientów
      • Dlaczego warto przesłać swój projekt?
      • W jaki sposób mogę przesłać swój projekt?
      • Prześlij projekt klienta
      Bezpłatne modele do pobrania

      Odkryj tysiące gotowych do użycia modeli konstrukcyjnych. Pobierz, dostosuj i użyj ich jako szablonów, aby przyspieszyć swój proces projektowania.

      Poznaj modele
      Modele do analizy konstrukcji do pobrania Bezpłatne modele do pobrania | Wersja mobilna
      Strefa bezpłatnych materiałów Dlubal

      Uzyskaj fachową pomoc, gdy tylko jej potrzebujesz. Ciesz się darmową pomocą AI, wsparciem e-mailowym, webinarami na żywo i usługami premium dla użytkowników umowy serwisowej Pro.

      Skontaktuj się z działem pomocy technicznej
      Bezpłatne wsparcie i obsługa Bezpłatne wsparcie i obsługa techniczna | Wersja mobilna
    • E-learning
      • RFEM 6 dla początkujących
      • RFEM 6 dla studentów
      • Programowanie w RFEM 6 i Python
      • RFEM 6 z programem Rhino & Grasshopper
      • RFEM 5 dla początkujących
      • Modelowanie w RFEM 5
      • Wykłady dla studentów
      • Krótkie tutoriale wideo dla programów Dlubal
      • Najlepsze porady i wskazówki dotyczące RFEM
      • Nagrania ze szkoleń online
      • Zrealizowane i nagrane webinaria
      Studenci i uczelnie
      • Bezpłatne oprogramowanie do analizy statyczno-wytrzymałościowej dla studentów
      • Złóż wniosek o bezpłatną wersję studencką lub przedłużenie
      • Prośba o bezpłatną licencję dla nauczycieli
      • Przyślij pracę dyplomową
      • Dlaczego warto przysłać pracę dyplomową?
      • Prace dyplomowe wykorzystujące oprogramowanie Dlubal
      • Bezpłatne oprogramowanie do analizy statyczno-wytrzymałościowej dla uczelni
      • Poproś o pakiet dla uczelni
      • Bezpłatne szkolenie wprowadzające dla Twojej uczelni
      • Zapytaj o termin szkolenia
      Platforma wiedzy
      • Pierwsze kroki z RFEM
      • Filmy wideo
      • Instrukcje online
      • Wiki dla analizy konstrukcyjnej
      • Baza informacji
      • Często zadawane pytania (FAQs)
      Infotainment
      • Podcast
      • Blog Dlubal
      • Wprowadzenie do analizy statyczno-wytrzymałościowej
      Pierwsze kroki z programem RFEM 6

      Zrób swoje pierwsze kroki z RFEM 6 i odkryj, jak szybko możesz modelować i obliczać. Dostosuj za pomocą dodatków, aby uzyskać jeszcze więcej możliwości.

      Zacznij teraz
      3D FEA Software RFEM 6 | First Steps Obraz menu baneru | Aktualności webinaria | Wersja mobilna
      Bezpłatne oprogramowanie do analizy statyczno-wytrzymałościowej dla studentów

      Tysiące studentów na całym świecie czerpią już korzyści z oprogramowania Dlubal. Ciesz się darmowym dostępem, szkoleniami i wsparciem ekspertów przez cały okres studiów.

      Uzyskaj bezpłatną licencję
      Darmowe oprogramowanie do analizy konstrukcyjnej dla studentów Bezpłatne oprogramowanie do analizy konstrukcji dla studentów
    • O nas
      • Historia i fakty
      • Filozofia firmy
      • Dlaczego Dlubal Software?
      • Porównanie produktów
      • Polityka zapewnienia jakości
      • Nasz zespół
      Kontakt
      • Lokalizacje firmy Dlubal na świecie
      • Autoryzowani dystrybutorzy Dlubal
      Odniesienia
      • Opinie klientów
      • Projekty klientów
      • Projekty klientów
      • Dlaczego warto przesłać swój projekt?
      • Przykłady obliczeniowe
      • Twoja opinia
      • Udział w projektach badawczych
      Nasi klienci

      Przedstawiamy naszych klientów, którzy realizują swoje projekty za pomocą oprogramowania Dlubal. Dowiedz się, jak nasi klienci na całym świecie wdrażają innowacyjne rozwiązania w budownictwie i inżynierii dzięki zaawansowanym narzędziom do analiz statycznych i dynamicznych.

      Zobacz naszych klientów
      Razem budujemy sukces

      Odkryj, jak wiodący inżynierowie na całym świecie ufają naszym rozwiązaniom, aby podnosić swoje projekty z nami.

      Zobacz naszych klientów
      See Our Customers Obraz w pasku menu | Firma_NasiKlienci_Mobile
      Poznaj ekspertów

      Nasi dedykowani inżynierowie są tutaj, aby pomóc Ci w modelowaniu, projektowaniu i wyzwaniach technicznych—zawsze i wszędzie.

      Skontaktuj się z wsparciem technicznym
      Our Team Baner Menu Image | Firma_NaszZespół | Wersja mobilna
    • Kariera
      • Praca
      • Zespoły
      • Blog pracowników
      • Informacje
      Oferty pracy
      • Wszystkie oferty pracy
      • Rozwój produktu
      • Wsparcie klienta
      • Sprzedaż
      • Marketing
      • Rozwój oprogramowania
      • Administracja
      • Stażyści
      • Inne
      Zespoły
      • Rozwój produktów
      • Obsługa klienta
      • Sprzedaż
      • Marketing
      • Rozwój oprogramowania
      • Administracja
      Dlaczego Dlubal?
      • Kultura firmy
      • Korzyści dla pracowników
      Zbuduj z nami swoją przyszłość

      Ujawniamy, jak nasz zespół kształtuje przyszłość inżynierii. Doświadcz innowacji, rozwoju i ekscytujących wyzwań.

      Kariera w Dlubal Obraz banera menu | Kariera mobilna w Dlubal
      Znajdź swoją wymarzoną pracę

      Dołącz do globalnego lidera w dziedzinie oprogramowania inżynierskiego i wynieś swoją karierę na nowe wyżyny.

      Sprawdź oferty pracy
      All Open Positions Obraz Menu Baner | Oferty pracy
    • Sklep internetowy
    Główne produkty
    Ikona przedstawiająca RFEM 6, aplikację do analizy metodą elementów skończonych
    RFEM 6
    Ikona programu RSTAB 9 bez obramowania
    RSTAB 9
    Ikona RWIND 3 bez obramowania
    RWIND 3
    Symbol RSECTION 1 bez obramowania
    RSECTION
    Usługi online
    Ikona narzędzia Geo-Zone
    Geo-Zone Tool
    Właściwości przekroju
    Właściwości przekroju
    Ikona API
    Interfejs API
    Ikona obliczeń w chmurze
    Obliczenia w chmurze
    Modele do pobrania
    Modele do pobrania
    Dlubal Community – ikona
    Społeczność Dlubal
    Ikona artykułów technicznych
    Baza wiedzy
    Webinary online
    Webinaria
    Zaloguj się na swoje konto

    Zarejestruj się w Extranecie Dlubal, aby maksymalnie wykorzystać możliwości oprogramowania oraz mieć ekskluzywny dostęp do swoich danych osobowych.

    Login Utwórz konto
    90-dniowa bezpłatna wersja trial
    Zaloguj się na swoje konto

    Zarejestruj się w Extranecie Dlubal, aby maksymalnie wykorzystać możliwości oprogramowania oraz mieć ekskluzywny dostęp do swoich danych osobowych.

    Login Utwórz konto
    • Produkty
    • Analiza metodą elementów skończonych (MES)
    • RFEM 6
    • Ogólne informacje
    Ikona RFEM 6 | Dlubal Software RFEM 6
    Instrukcje online
    • Instrukcja RFEM 6
    • Tutorial dla programu RFEM 6
    • RFEM 6 / RSTAB 9 | Pierwsze kroki
    }
    calculator icon
    Cennik
    RFEM 6 – Program MES
    • Program główny
    • Analiza metodą elementów skończonych (MES)

    RFEM 6 – Program MES

    RFEM, szósta generacja najnowocześniejszego oprogramowania opartego na MES firmy Dlubal Software, jest programem rozpoznawalnym przez inżynierów na całym świecie. Oprogramowanie umożliwia szybkie i efektywne modelowanie złożonych konstrukcji oraz analizę statyczną i dynamiczną. Umożliwia ona kompleksowe wymiarowanie elementów prętowych, płytowych, ściennych, giętych, powłokowych i bryłowych.

    Program RFEM charakteryzuje się łatwością obsługi i elastycznością, co pozwala na precyzyjne dostosowanie do wymagań konkretnego projektu. Dzięki swojej modułowej koncepcji program RFEM może zostać rozbudowany o liczne rozszerzenia, dzięki czemu można go stosować w różnych specjalistycznych obszarach, takich jak konstrukcje betonowe, stalowe, drewniane i szklane.

    RFEM to innowacyjne rozwiązanie ułatwiające pracę inżynierów konstrukcyjnych.

    Bezpłatna 90-dniowa wersja trial
    Graficzne prezentacje modelowania konstrukcji dachów membranowych za pomocą MES w programie RFEM 6 © FHS Ingeniería Estructural Ltda. | www.fhsingenieria.cl
    Subnavigation
    01
    Przegląd
    02
    Funkcje
    03
    Interfejs
    04
    Modelowanie
    05
    Obciążenia i kombinacje
    06
    Obliczenia i wyniki
    07
    Interfejsy
    08
    Centrum Dlubal
    09
    Pierwsze kroki
    Ikona przedstawiająca RFEM 6, aplikację do analizy metodą elementów skończonych

    Wydajny, prosty i intuicyjny

    Efektywne oprogramowanie RFEM do analizy konstrukcyjnej firmy Dlubal to najlepszy wybór dla wymagających inżynierów konstrukcyjnych. Program 3D bazujący na MES spełnia wszystkie wymagania nowoczesnego budownictwa lądowego. Zaawansowana technika wprowadzania danych zapewnia szybkie wdrożenie i umożliwia efektywne oraz intuicyjne modelowanie zarówno prostych, jak i złożonych konstrukcji.

    Wydajny program RFEM 6 do analizy konstrukcyjnej firmy Dlubal stanowi bazę modułowej rodziny programów, które można wybierać i łączyć zgodnie z własnymi wymaganiami. W głównym programie RFEM można definiować konstrukcje, materiały i oddziaływania dla płaskich oraz przestrzennych układów obejmujących płyty, ściany, powłoki i pręty. Możliwe jest również tworzenie układów mieszanych oraz modelowanie brył i elementów kontaktowych.

    RFEM zapewnia możliwość prowadzenia obliczeń odkształceń, sił wewnętrznych, naprężeń, reakcji w podporach i naprężeń w bryłach kontaktowych. Generatory obciążeń ułatwiają uwzględnianie obciążeń wiatrem, śniegiem oraz innymi czynnikami atmosferycznymi. Dzięki rozszerzeniom bezpośrednio zintegrowanym z programem można łatwo przeprowadzać dalsze analizy i wymiarowanie według różnych norm (na przykład w konstrukcjach żelbetowych, stalowych i drewnianych).

    Dołącz do grona naszych zadowolonych klientów i skomponuj swój własny pakiet programów, idealnie dopasowany do Twoich indywidualnych potrzeb i projektów. W każdej chwili istnieje możliwość rozszerzenia pakietu.

    • Zobacz, co nowego w programie RFEM
    • Wymagania sprzętowe i systemowe
    Model konstrukcji żelbetowej w RFEM 6
    Wideo: Wprowadzenie do RFEM 6 | Program 3D oparty na MES
    Analiza spektrum odpowiedzi RFEM 6
    Metoda spektrum odpowiedzi dla RFEM 6
    Drewniany sterowiec nad Centrum DOX w Pradze | © Ing. Zbyněk Šrůtek
    Projektowanie konstrukcji drewnianych dla RFEM 6 | © Ing. Zbyněk Šrůtek | www.timberdesign.cz
    Obraz przedstawiający analizę geotechniczną w RFEM 6 dla realistycznej oceny warunków gruntowych
    Analiza geotechniczna dla RFEM 6
    Model konstrukcji żelbetowej w RFEM 6 Wideo: Wprowadzenie do RFEM 6 | Program 3D oparty na MES
    Analiza spektrum odpowiedzi RFEM 6 Metoda spektrum odpowiedzi dla RFEM 6
    Drewniany sterowiec nad Centrum DOX w Pradze | © Ing. Zbyněk Šrůtek Projektowanie konstrukcji drewnianych dla RFEM 6 | © Ing. Zbyněk Šrůtek | www.timberdesign.cz
    Obraz przedstawiający analizę geotechniczną w RFEM 6 dla realistycznej oceny warunków gruntowych Analiza geotechniczna dla RFEM 6
    Wideo: Wprowadzenie do RFEM 6 | Program 3D oparty na MES
    Główne cechy programu RFEM 6
    Integracja wszystkich rozszerzeń Powierzchnia przenoszenia obciążenia Kontakt między powierzchniami Ulepszony raport wydruku Pręty reprezentatywne i reprezentatywny zbiór prętów Generowanie wzorów do kontroli obliczeń Wszystkie funkcje
    Ilustracja przedstawiająca najważniejsze zalety i poprawę wydajności zaawansowanego narzędzia do analizy metodą elementów skończonych.
    Zalety programu RFEM 6
    • Szybkie modelowanie dzięki zaawansowanej technologii wprowadzania danych
    • Jeden program do wszystkich typów konstrukcji, od dźwigarów jednoprzęsłowych po złożone konstrukcje powłokowe 3D lub bryły NURBS
    • Szybkie obliczenia dzięki technologii wieloprocesorowej
    • Obsługa norm krajowych i międzynarodowych
    • Szybkie generowanie profesjonalnie wyglądającego raportu
    • Automatyczne generowanie obciążeń wiatrem przy użyciu zintegrowanej symulacji wiatru CFD (wymagany RWIND)
    • Nowoczesna usługa API gRPC
    • Program rozpoznawany na całym świecie, z ponad 130 000 użytkowników
    • Profesjonalne wsparcie techniczne zapewniane przez ponad 20 inżynierów

    Obliczone w programie RFEM 6

    Konstrukcja z drewna przy ruchu powietrza w RFEM 6

    Pawilon kinetyczny przy zamku Radíč

    Pawilon kinetyczny w ogrodzie zamkowym Radíč łączy architekturę rzymską z nowoczesnym wykorzystaniem drewna. Czerpiąc inspirację ze świątyni Westy, budynek łączy tradycję i innowację z elementem kinetycznym.

    Model RFEM sklepu BORA, konstrukcja bez podpór.

    Sklep flagowy BORA w Herford, Niemcy

    Ta imponująca konstrukcja oferuje miejsce na wystawy współczesnej kuchni, na organizację szkoleń, na restaurację i na eventy. Połączenie ocynkowanej, perforowanej stali i kolorowego szkła nadaje konstrukcji wspornikowej wrażenie, że unosi się w powietrzu.

    Model RFEM stacji poboru opłat Dawang z innowacyjnym łukowym dźwigarem i membraną

    Stacja poboru opłat Dawall w Shaanxi, Chiny

    Ciekawym projektem jest szybki punkt poboru opłat firmy Jiangsu Jingong Space Structure Co., Ltd. Tutaj innowacyjna belka łukowa podtrzymuje membranę, co jest imponujące zarówno pod względem wizualnym, jak i funkcjonalnym.

    Wzór 005007 | Budowa pawilonu w ZOO Tabor
    • 3D Viewer
    • 3D Viewer | Babylon
    • Wirtualna rzeczywistość

    Pavillon des CITES-Rettungszentrums im Zoo Tábor

    Pawilon Centrum Ratownictwa CITES w Ogrodzie Zoologicznym Tabor (Republika Czeska) w celu zapewnienia schronienia dla dzikich zwierząt uratowanych przed nadużyciami na terenie prywatnym.

    Więcej projektów klientów
    Przestrzeń robocza typu CAD z menu kontekstowym (prawy przycisk myszy) do szybkiego tworzenia obiektów konstrukcyjnych za pomocą interfejsów graficznych i tabelarycznych.
    Graficzne pole robocze

    Graficzny obszar roboczy stanowi centralną część interfejsu użytkownika. W tym obszarze modelujesz konstrukcję, definiujesz obciążenia i analizujesz wyniki. Poprzez klikanie lub obracanie sześcianu (przytrzymanie lewego przycisku myszy i przesunięcie kursora) intuicyjnie kontrolujesz widok. Alternatywnie możesz bezpośrednio dostosować widok za pomocą funkcji myszy.

    Nawigator

    Nawigator zarządza danymi modelu w przejrzystej strukturze drzewa. Na dolnym pasku znajdują się trzy zakładki (po obliczeniach cztery), które umożliwiają wygodne przełączanie między sekcjami Dane, Wyświetlanie, Widoki i Wyniki.

    Tabele

    Tabele umożliwiają przejrzyste zarządzanie danymi w formie arkusza kalkulacyjnego. Można wybrać konkretną tabelę z list głównych kategorii i odpowiadających im podkategorii.

    Panel sterujący

    W Panelu sterowania znajduje się legenda ułatwiająca orientację w wynikach modelu. Ponadto panel sterowania oferuje podstawowe elementy sterujące, dzięki którym można dostosować i zoptymalizować wyświetlanie wyników.

    Nowoczesny interfejs użytkownika

    Jedną z głównych zalet programów Dlubal jest intuicyjny i łatwy do nauczenia interfejs użytkownika – RFEM 6 nie jest tu wyjątkiem. Twórz i edytuj swoje konstrukcje w wygodnym środowisku przypominającym CAD lub przejrzyście za pomocą tabel.

    Kliknięcie prawym przyciskiem myszy na obiekty graficzne lub obiekty w nawigatorze otwiera menu kontekstowe, które umożliwia szybkie tworzenie lub dostosowywanie tych obiektów. Dzięki intuicyjnej obsłudze możesz w krótkim czasie zdefiniować obiekty konstrukcyjne i obciążenia.

    • Interfejs użytkownika w wielu językach
    • Fotorealistyczny rendering
    • Właściwości wyświetlania
    • Wyświetlanie i ukrywanie obiektów
    Więcej o powierzchni
    Co mówią użytkownicy?

    Doskonałe wsparcie, pomocne, szybkie, a obsługa uprzejma i sympatyczna. Polecam.

    Enrico Frezzini
    Enrico Frezzini Inżynier

    Wspaniale jest widzieć, jak Dlubal stał się znakomitym oprogramowaniem dla inżynierów konstrukcyjnych. Gratulacje!

    Pedro R. Munoz PRM Engineering

    Lubię RFEM, ponieważ jest przyjazny dla użytkownika, upraszcza powtarzalne zadania i umożliwia pełną kontrolę nad parametrami.

    Marco Parolin
    Ing. Marco Parolin Inżynier budownictwa

    Idealne rozwiązanie do analizy statyczno-wytrzymałościowej zgodnie z normami europejskimi i szwajcarskimi

    Guillaume Faillenet
    Guillaume Faillenet Perreten et Milleret

    Prostota, modularność i responsywne wsparcie dla analizy stali konstrukcyjnych!

    Cédric Dubois Skyray

    Zadowolenie z firmy Dlubal od dziesięciu lat!

    Jérémy Vigouroux BDP Conception
    • Zaproszenie na internetowy pokaz produktu ukazujący zaawansowane funkcjonalności oprogramowania
      Umów się na prezentację produktu online

      Poznaj Dlubal Live: umów się na prezentację online już dziś!

    • Baner promocyjny zapraszający do zapisania się na darmowy 90-dniowy okres próbny produktów Dlubal
      Pełna wersja za darmo przez 90 dni

      Najskuteczniejszym sposobem na poznanie oprogramowania Dlubal jest samodzielne wypróbowanie go.

    • Skontaktuj się z naszym działem sprzedaży w celu uzyskania fachowego wsparcia w zakresie zaawansowanych rozwiązań programowych.
      Kontakt z działem sprzedaży

      Jesteśmy do Państwa dyspozycji!

    Szybkie i intuicyjne modelowanie

    Modelowanie w RFEM 6 będzie dla Ciebie łatwe. Pomogą w tym przydatne funkcje pomocnicze i narzędzia do generowania obciążeń, takich jak śnieg i wiatr. Możliwe jest również uwzględnienie nieliniowości prętów (płynięcie, pęknięcia, poślizg, przegub plastyczny itp.), jak również sprzężenia czy mimośrody dla prętów i powierzchni. Te funkcje także wspierają Cię w modelowaniu:

    • Biblioteki materiałów i przekrojów z listą ulubionych
    • Łatwe tworzenie widoków i widoczności
    • Łatwe wprowadzanie modelu
    Model podwieszanego dachu membranowego z wyraźnym otworem pierścieniowym do efektywnego projektowania konstrukcji
    Szczegółowy model zawieszonego dachu membranowego z otworem pierścieniowym i intuicyjnym generowaniem konstrukcji

    Liniowa i nieliniowa analiza konstrukcji

    Obliczenia modelu są dokładne i szybkie. Liniowe obliczenia modelu wykonywane są zgodnie z teorią I rzędu, nieliniowe według teorii II lub III rzędu. W celu wyznaczenia obliczeniowych sił wewnętrznych można łączyć wyniki w kombinacje.

    Inne funkcje to:

    • Indywidualne ustawienia parametrów obliczeniowych
    • Opcjonalna aplikacja obciążenia za pomocą przyrostów
    • Jądro obliczeniowe z technologią obsługującą procesory wielordzeniowe
    Interfejs RFEM 6 wyświetla wyniki analizy liniowej i nieliniowej z dokładnymi danymi symulacyjnymi.
    Ikona przedstawiająca liniowe i nieliniowe techniki analizy konstrukcyjnej w RFEM 6 z abstrakcyjnymi elementami graficznymi

    Usługi online dla RFEM 6

    Poznaj Dlubal API

    Odblokuj możliwości interfejsu API Dlubal (gRPC) dla RFEM, RSTAB i RSECTION. Automatyzuj zadania, twórz niestandardowe rozwiązania i udoskonalaj modelowanie parametryczne dzięki płynnej integracji z Pythonem.

    Rozpoczęcie pracy z API
    Interfejs API w języku Python integrujący RFEM, RSTAB i RSECTION z obsługą transmisji strumieniowej gRPC Python API integrujący RFEM, RSTAB i RSECTION z obsługą strumieniową dla modeli parametrycznych i zadań optymalizacyjnych

    Obliczenia w chmurze

    Wykorzystaj chmurę obliczeniową do przeprowadzania obliczeń w programie RFEM 6 bez ograniczeń lokalnej mocy obliczeniowej. Wykonuj złożone zadania w dowolnym miejscu i czasie, oszczędzając cenne zasoby.

    Odkryj teraz
    Środowisko obliczeń w chmurze wykonujące obliczenia w programie RFEM 6 w celu optymalizacji zużycia zasobów bez lokalnych ograniczeń sprzętowych Obliczenia RFEM 6 w środowisku chmury obliczeniowej w celu optymalizacji wykorzystania zasobów bez lokalnych ograniczeń sprzętowych

    Pierwsze kroki z RFEM 6

    Nie pracowałeś jeszcze lub rzadko pracowałeś z programem RFEM? Tutaj znajdziesz pomocne wskazówki i porady, które ułatwią Ci rozpoczęcie pracy z oprogramowaniem Dlubal.

    Więcej informacji
    Pierwsze kroki w interfejsie użytkownika RFEM 6 z wyraźnie widocznymi menu i paskami narzędzi Zrzut ekranu z początkowym interfejsem użytkownika RFEM 6 i opcjami konfiguracji

    Modele analityczne do pobrania

    Zapoznaj się z szeroką gamą modeli do analizy statyczno-wytrzymałościowej dla programów RFEM, RSTAB, RSECTION i RWIND. Idealne do tutoriali lub inspiracja dla własnych projektów.

    Modele do pobrania
    Pobieranie technicznych szablonów modeli do precyzyjnej analizy inżynierskiej Widok mobilny z wyświetlonymi modelami analizy konstrukcji do pobrania z widocznymi miniaturami i etykietami

    Generowanie obciążenia wiatrem dla modelu o dowolnym kształcie

    RWIND to cyfrowy tunel aerodynamiczny do numerycznej symulacji przepływów wiatru wokół dowolnych obiektów budowlanych oraz określania obciążeń wiatrem na ich powierzchniach. RWIND dostępny jest w wersji Basic i Pro.

    Model budynku z obliczonymi obciążeniami wiatrem za pomocą symulacji numerycznej w RWIND
    Strzałki

    RFEM 6

    Aby modelować bryły w RWIND, w RFEM dostępna jest specjalna aplikacja. Określa się w niej kierunki wiatru do analizy przez odniesienie do kątowych pozycji wokół pionowej osi modelu.

    Numeryczny model CFD symuluje przepływy wiatru wokół budynku i określa obciążenia wiatrem.

    RWIND 3

    RWIND wykorzystuje numeryczny model CFD (computational fluid dynamics) do symulacji przepływów wiatru wokół obiektów w cyfrowym tunelu aerodynamicznym.

    Your browser does not support the video tag.

    • Wyniki
    • Centrum Dlubal
    • Generowanie obciążenia
    • Kombinacje obciążeń
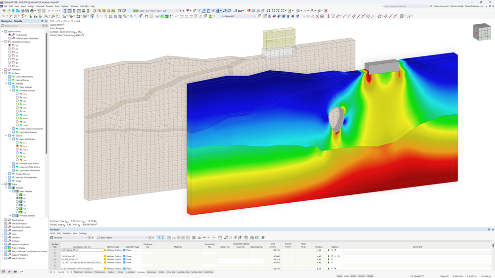
    Analiza wyników i raport konstrukcji łupinowej z drewna

    Ocena wyników i raport

    Wyniki i dane w programie RFEM 6 są przejrzyście przedstawione i wygodnie zapisywane. Siły wewnętrzne, odkształcenia i siły podporowe są przejrzyście dostępne w tabelach i grafikach bezpośrednio na modelu. Wyniki można wybierać według różnych kryteriów filtrowania. Wszystkie dane są zapisywane w wielojęzycznym raporcie, którego zawartość można łatwo dostosować i zapisać jako szablon. Ponadto, w raporcie można łatwo zintegrować grafikę, teksty, wzory MathML i dokumenty PDF. Inne funkcje wyświetlania wyników to:

    • Kolorowe przedstawienie sił wewnętrznych i momentów
    • Wykresy wyników
    • Wizualizacja wyników
    • Wyświetlanie wyników za pomocą płaszczyzny przycinania
    • Wielojęzyczny raport z obliczeń
    • Ustawienia zakresu protokołu wydruku
    Więcej informacji
    Interfejs organizacji do zarządzania projektami, danymi klientów i blokami w cyfrowym środowisku

    Centralne zarządzanie projektami, danymi klientów, blokami itp.

    Centrum Dlubal zapewnia szybkie i efektywne planowanie. Centrum Dlubal umożliwia, między innymi, zarządzanie projektami i plikami modeli w jednym miejscu. Szczegółowe informacje i zdjęcia ułatwiają przyporządkowanie wszystkich modeli i umożliwiają nieskomplikowaną i przejrzystą realizację zamówienia. Ponadto w Centrum Dlubal znajdują się dane klienta, w tym dostępne licencje i moduły dodatkowe.

    • Nawigator projektów
    • Moje konto
    • Bloki
    Szybkie generowanie obciążeń w RFEM 6 | Narzędzia do obciążeń wiatrowych i śniegiem, obciążeń na otwarciach oraz konwersji obciążeń powierzchniowych na prętowe

    Szybkie i łatwe generowanie obciążeń

    Podczas generowania obciążeń w programie RFEM domyślnie dostępnych jest wiele przydatnych narzędzi, które ułatwiają pracę. W programie znajdują się między innymi narzędzia do generowania obciążeń wiatrem, śniegiem, otworem i innymi obciążeniami oraz narzędzia do konwersji obciążeń powierzchniowych na obciążenia prętowe.

    • Generowanie obciążeń śniegiem
    • Generowanie obciążenia wiatrem
    • Generowanie obciążeń prętowych/liniowych na podstawie obciążeń powierzchniowych
    • Generować obciążenia prętowe z wolnych obciążeń liniowych
    Więcej informacji
    Automatyczne generowanie przypadków obciążeń i kombinacji w przejrzystym oknie

    Automatyczne generowanie kombinacji obciążeń

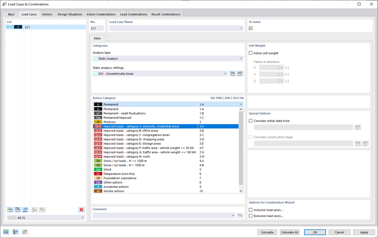
    Programy firmy Dlubal koncentrują się na wydajnej i nieskomplikowanej pracy. Dlatego program RFEM może automatycznie generować kombinacje oddziaływań i obciążeń, a także sytuacje obliczeniowe zgodnie z Eurokodem i innymi międzynarodowymi normami. Wynika z odpowiednich wyrażeń kombinacji. W przejrzyście zorganizowanym oknie można na przykład kopiować lub dodawać przypadki obciążeń. Przypadkami obciążeń i kombinacjami obciążeń można zarządzać w tabelach.

    • Przypadki obciążeń i kombinacje
    • Formuły kombinacji
    • Wyjątkowa sytuacja obliczeniowa (np. równina północnoniemiecka)
    • Kombinacje oddziaływań
    • Kombinacje obciążeń
    • Kombinacje wyników
    Więcej informacji

    Sklep internetowy

    Skonfiguruj swój indywidualny pakiet programów i sprawdź ceny online!

    • Rodzina programu RFEM 6
    • Rodzina programu RSTAB 9
    • Web Services
    Do sklepu internetowego

    Oblicz swoją cenę

    5 320,00 USD
    +900,00 USD
    Hala z dachem łukowym
    Całkowita kwota netto 6 220,00 USD
    Oprogramowanie do statycznych obliczeń i projektowania konstrukcji
    Dlubal Software Sp. z o.o.

    Jesionowa 22
    40-158 Katowice
    Polska

    +48 884 794 700 [email protected]
    Dlubal Software GmbH

    Am Zellweg 2
    93464 Tiefenbach
    Niemcy

    +49 9673 9203-0 [email protected]
    Rozwiązania
    • Konstrukcje żelbetowe
    • Konstrukcje stalowe
    • Konstrukcje drewniane
    • Połączenia stalowe
    Produkty
    • RFEM 6
    • RSTAB 9
    • RSECTION 1
    • RWIND 3
    Wsparcie
    • Często zadawane pytania (FAQ)
    • Zadaj indywidualne pytanie
    • Mapa obciążeń śniegiem, prędkości wiatru i obciążeń sejsmicznych
    • Skontaktuj się z działem sprzedaży
    Nowości
    • Subskrybuj newsletter
    • Aktualności
    • Przegląd wydarzeń
    • Szkolenie online
    Zasoby
    • Bezpłatna pełna wersja trial
    • Prześlij projekt klienta
    • Projekty klientów
    • Instrukcje online
    Dołącz do Dlubal
    Społeczność Dlubal YouTube Facebook Pinterest TikTok Instagram
    © 2001-2026 Dlubal Software GmbH | Wszelkie prawa zastrzeżone
    Nota prawna
    O nas
    Mapa strony
    Język
    • Deutsch
    • English
    • Français
    • Español
    • Português
    • Italiano
    • Česky
    • Polski
    • Pусский
    • 中文(简体)