5418x
000015
2018-12-03
N

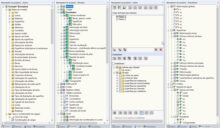
Navegador de projetos

No navegador de projetos das gerações de programas RFEM 5 e RSTAB 8, são apresentados todos os dados de um modelo aberto numa estrutura em árvore bem organizada.

Na parte inferior do navegador de projetos há três separadores (após o cálculo são quatro). Esses separadores permitem alternar entre os navegadores Dados, Mostrar, Vistas e Resultados.

Navegador Dados

No navegador Dados, são geridos os dados do modelo e das cargas assim como dos resultados e dos relatórios de impressão.

navegador Mostrar

Este navegador controla a visualização gráfica dos objetos na janela de trabalho.

Navegador Vistas

O navegador Vistas gere as vistas definidas pelo utilizador assim como as visibilidades definidas pelo utilizador e as criadas automaticamente.

Navegador Resultados

Com este navegador, o utilizador decide quais os resultados a serem exibidos no gráfico.

Informação

Nas gerações de programas RFEM 6 e RSTAB 9, o navegador de projetos é designado como Navegador.


Ligações
Referências