5420x
000015
03.12.2018
D

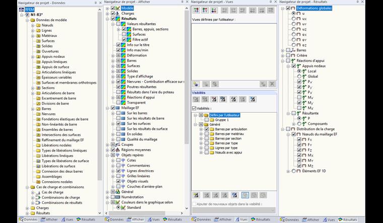
Navigateur de projet

Dans le navigateur de projet des générations de programme RFEM 5 et RSTAB 8, toutes les données d'un modèle ouvertes dans une arborescence sont affichées clairement.

La partie inférieure du navigateur Projet contient trois onglets (ou quatre après le calcul). Utilisez ces onglets pour alterner entre les navigateurs Données, Afficher, Vues et Résultats.

Navigateur de données

Le navigateur de données permet de gérer le modèle et les données des charges ainsi que les résultats et les rapports d'impression.

navigateur Afficher

Ce navigateur vous aide à contrôler l'affichage graphique des objets dans la fenêtre de travail.

Navigateur - Vues

Le navigateur Vues sert à paramétrer les vues définies par l'utilisateur ainsi que les visibilités personnalisées et automatiquement générées.

Navigateur Résultats

Dans ce navigateur, vous décidez des résultats affichés dans le graphique.

Informations

Dans les générations de programmes RFEM 6 et RSTAB 9, le Navigateur de projet est appelé Navigateur.


Liens
Références