5430x
000015
03-12-2018
N

Navegador de proyectos

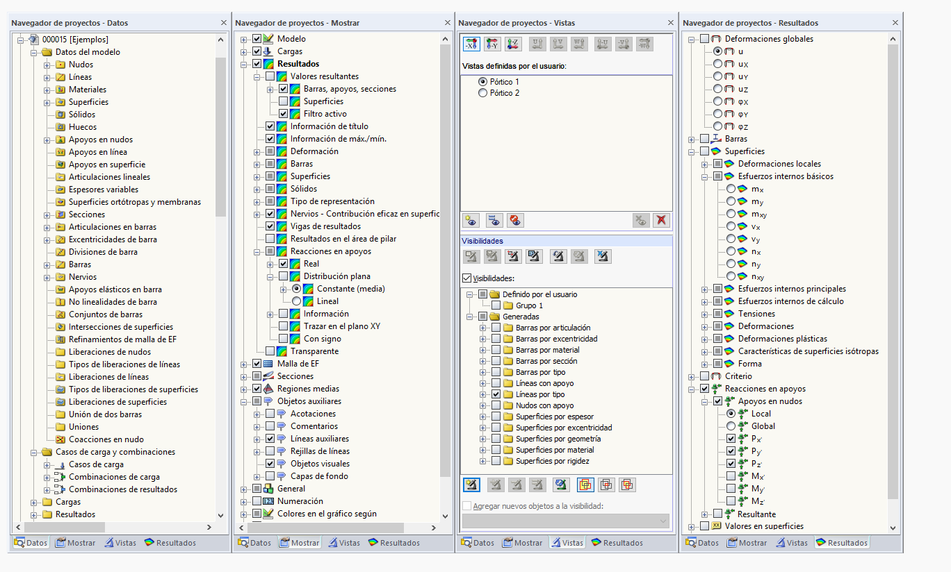
En el navegador de proyectos de las generaciones de programas RFEM 5 y RSTAB 8, se muestran todos los datos de un modelo abierto en una estructura de árbol claramente dispuesta.

En la parte inferior del navegador de proyectos, hay tres pestañas (o cuatro pestañas después del cálculo). Utilice las pestañas para intercambiar entre los navegadores Datos, Mostrar, Vistas y Resultados.

navegador Datos

El navegador Datos gestiona el modelo y los datos de carga, así como los resultados y los informes.

navegador Mostrar

Este navegador controla la representación gráfica de los objetos en la ventana de trabajo.

Navegador Vistas

El navegador Vistas gestiona las vistas que define el usuario, así como las visibilidades generadas automáticamente y definidas por el usuario.

Navegador Resultados

Este navegador le permite controlar qué resultados se muestran en el gráfico.

Información

En las generaciones de programas RFEM 6 y RSTAB 9, el Navegador de proyectos se denomina Navegador.


Enlaces
Referencias