5430x
000015
3. Dezember 2018
P

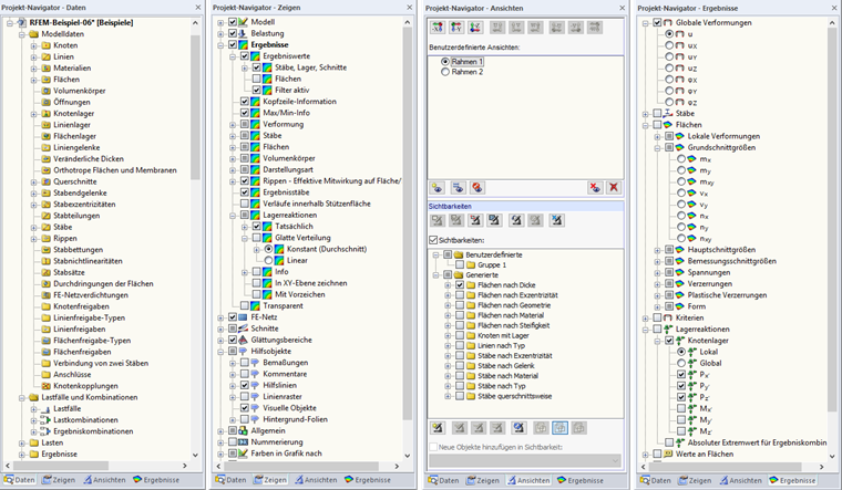
Projekt-Navigator

Im Projekt-Navigator der Programmgenerationen RFEM 5 und RSTAB 8 werden alle Daten des geöffneten Modells in einer übersichtlichen Baumstruktur dargestellt.

Am unteren Rand des Projekt-Navigators befinden sich drei (nach der Berechnung vier) Register. Sie ermöglichen den Wechsel zwischen den Daten-, Zeigen-, Ansichten- und Ergebnisse-Navigatoren.

Daten-Navigator

Der Daten-Navigator verwaltet die Modell- und Lastdaten sowie die Ergebnisse und Ausdruckprotokolle.

Zeigen-Navigator

Dieser Navigator steuert die grafische Anzeige der Objekte im Arbeitsfenster.

Ansichten-Navigator

Der Ansichten-Navigator verwaltet die benutzerdefinierten Ansichten sowie die benutzerdefinierten und automatisch generierten Sichtbarkeiten.

Ergebnisse-Navigator

Dieser Navigator steuert, welche Ergebnisse in der Grafik dargestellt werden.

Info

In den Programmgenerationen RFEM 6 und RSTAB 9 wird der Projekt-Navigator als Navigator bezeichnet.


Links
Referenzen