选择荷载组合选项卡。 由此产生8个荷载组合。
LC1出现在每个荷载组合中。 在CO2至CO8中,有效荷载的荷载工况包含在不同的配置中。
对每种荷载组合都进行了二阶分析('中的' SA2 '为'),并考虑了缺陷('中的IC*' '选项[ *])。 点击确定,关闭该对话框。
然后,您可以在导航器中的文件夹荷载工况和组合中检查荷载组合。
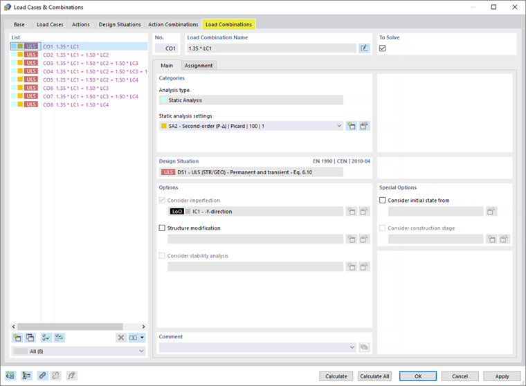
选择荷载组合选项卡。 由此产生8个荷载组合。
LC1出现在每个荷载组合中。 在CO2至CO8中,有效荷载的荷载工况包含在不同的配置中。
对每种荷载组合都进行了二阶分析('中的' SA2 '为'),并考虑了缺陷('中的IC*' '选项[ *])。 点击确定,关闭该对话框。
然后,您可以在导航器中的文件夹荷载工况和组合中检查荷载组合。