4155x
000161
2023-05-24

材料

插入菜单中选择基本对象,指向材料,然后点击。 ]]对话框

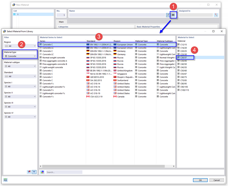
出现'新建材料'对话框。 要定义混凝土材料,请使用'名称'(1)区域中的#image@020320#按钮。 打开另一个对话框。

在'筛选'区域中,从列表(2)中选择材料类型混凝土

设置标准重量的混凝土(3)的欧洲规范 EN 1992-1-1 。 然后在右列(4)中选择 C30/37 ,然后点击确定

接下来,点击对话框左下角的#image@020163#按钮。

再次点击#image@020320#键,打开库。

在'筛选'区域中,选择欧盟区域,并在列表中(1)选择材料类型

在(2)下方'搜索'栏中,输入 235 。 然后设置 EN 1993-1-1 (3),在右列(4)中选择 S235 。 点击 导入材料,

点击确定保存数据。