2667x
000198
2023-07-28

Combinações de cargas

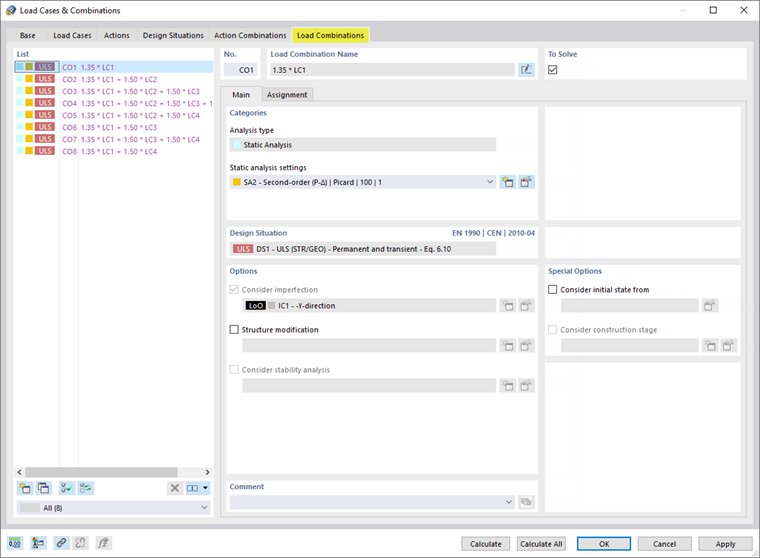
Selecione o separador Combinações de carga . Isso resulta em oito combinações de carga.

O CC1 aparece em cada combinação de carga. Em CO2 a CO8, os casos de carga das cargas impostas estão contidos em diferentes configurações.

Cada combinação de carga é classificada de acordo com a análise de segunda ordem (' SA2 'nas categorias' '), tendo em conta as imperfeições (' IC1 'nas opções' [ *]). Clique em OK para fechar a caixa de diálogo.

Em seguida, pode verificar as combinações de carga na pasta Navegador Casos e combinações de carga .

Capítulo principal