1803x
000211
2023-07-31

选择内容

打印报告的导航器与 RFEM 的导航器相似。 它列出了文档的章节。 当您单击一个条目时,会显示该章的页面。

您可以自定义预设的章节及其内容: 点击工具栏上的 编辑计算书 按钮(右起第二个),再次打开'打印报告管理器'。

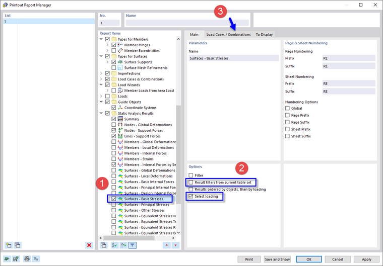
在'报告项目'区域中,向下滚动到'静力分析结果'类别。 激活面- 基本应力复选框,例如可以包含顶部和底部的面应力 (1)。 然后选择该报告项目,'选项'区域会显示在右侧。

在'选项'区域中,取消选择从当前表集过滤结果。 然后,您可以对要打印的数据应用特定的设置(2)。 激活下面的选择荷载选项,只包括特定的荷载工况或组合的结果。 然后选择荷载工况/组合选项卡 (3)。

在'选择'列中,双击 ULS DS1 设计状况,将其移至'所选'列 (1)。 (或者,选择它并点击 加 按钮。)然后点击显示选项卡 (2)。

清除除任意面的极值选项外的所有复选框。 然后再次点击保存并显示

打印报告现在包括每个面的最大值和最小值。 这些值是相对于栅格点的(见 面的基本应力 image)。

上级章节