2667x
000198
2023-07-28

Kombinacje obciążeń

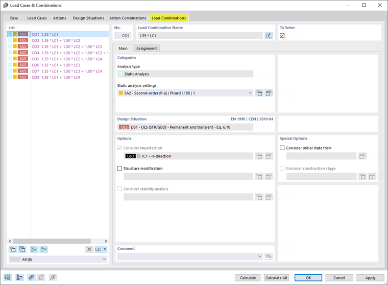
Przejdź do zakładki Kombinacje obciążeń. Spowoduje to utworzenie ośmiu kombinacji obciążeń.

PO1 pojawia się w każdej kombinacji obciążeń. W przypadku KO2 do KO8 przypadki obciążeń zmiennych są zawarte w różnych konfiguracjach.

Dla każdej kombinacji obciążeń należy przeprowadzić analizę według teorii drugiego rzędu ('SA2 w sekcji 'Kategorie'), z uwzględnieniem imperfekcji ('IC1' w sekcji 'Opcje'). Kliknij przycisk OK, aby zamknąć okno dialogowe.

Kombinacje obciążeń można sprawdzić w nawigatorze, w folderze Przypadki obciążeń i kombinacje.

Rozdział nadrzędny