2689x
000198
28-07-2023

Combinaciones de carga

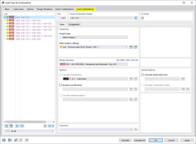
Seleccione la pestaña Combinaciones de carga. Esto da como resultado ocho combinaciones de carga.

CC1 aparece en cada combinación de carga. En CO2 hasta CO8, los casos de carga de las sobrecargas de uso están contenidos en diferentes configuraciones.

Cada combinación de carga se analiza según la teoría de segundo orden ('SA2' en el área 'Categorías'), teniendo en cuenta las imperfecciones ('IC1' en el área 'Opciones'). Haga clic en Aceptar para cerrar el cuadro de diálogo.

A continuación, puede comprobar las combinaciones de carga en la carpeta del navegador Casos de carga y combinaciones.

Capítulo principal