2686x
000198
2023-07-28

Сочетания нагрузок

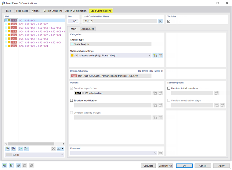
Выберите вкладку Сочетания нагрузок . В результате получается восемь сочетаний нагрузок.

LC1 появляется в каждом сочетании нагрузок. В версиях от CO2 до CO8 загружения возникающих нагрузок содержатся в различных конфигурациях.

Каждое сочетание нагрузок классифицируется по методу второго порядка (' SA2 'в' категориях ') с учетом несовершенств (' IC1 'в' вариантах [ *]). Нажмите OK , чтобы закрыть диалоговое окно.

Сочетания нагрузок затем можно проверить в папке навигатора Загружения и сочетания .

Исходная глава