2697x
000198
2023-07-28

Combinazioni di carico

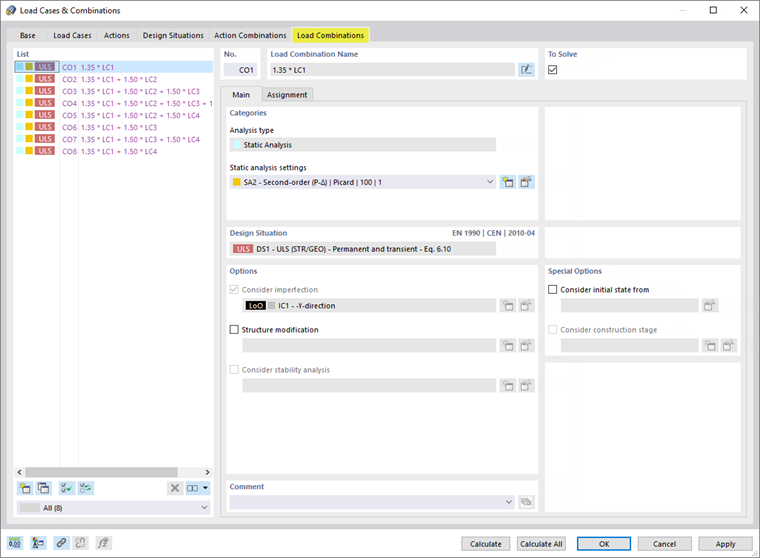
Selezionare la scheda Combinazioni di carico . Ciò risulta in otto combinazioni di carico.

LC1 appare in ogni combinazione di carico. In CO2 fino a CO8, i casi di carico dei carichi imposti sono contenuti in diverse configurazioni.

Ogni combinazione di carico è classificata secondo l'analisi del secondo ordine (' SA2 'nelle' categorie '), tenendo conto delle imperfezioni (' IC1 'nelle' opzioni [ *]). Fare clic su OK per chiudere la finestra di dialogo.

È quindi possibile verificare le combinazioni di carico nella cartella del navigatore Casi e combinazioni di carico .

Capitolo principale