2696x
000198
28.7.2023

Kombinace zatížení

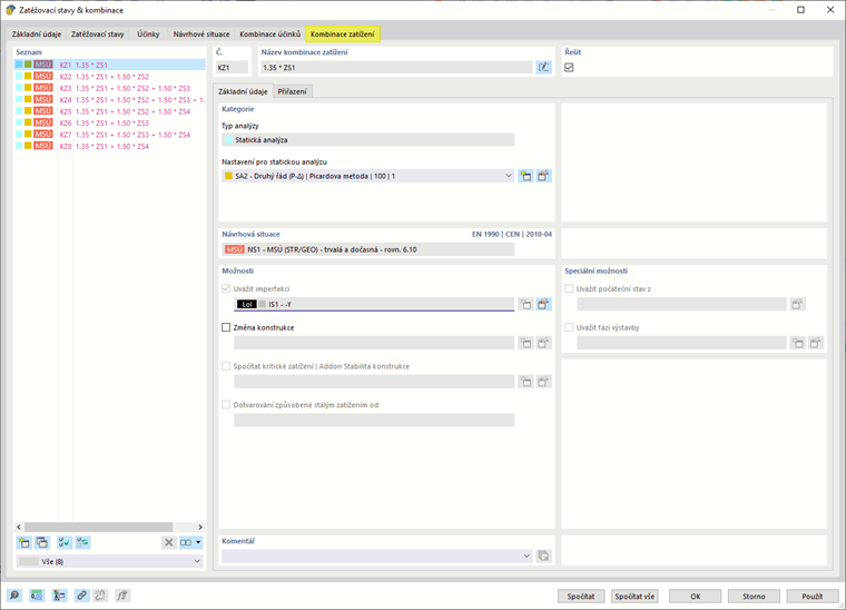
Otevřete záložku Kombinace zatížení. Tím se vytvoří osm kombinací zatížení.

ZS1 se objeví v každé kombinaci zatížení. V případě KZ2 až KZ8 jsou zatěžovací stavy s užitnými zatíženími zahrnuty v různých konfiguracích.

Každá kombinace zatížení se má analyzovat podle teorie druhého řádu ('SA2' v sekci 'Kategorie') se zohledněním imperfekcí ('IS1' v sekci 'Možnosti'). Kliknutím na tlačítko OK dialog zavřete.

Kombinace zatížení pak můžete zkontrolovat ve složce Zatěžovací stavy & kombinace v navigátoru.

Nadřazená kapitola