1797x
000211
2023-07-31

Wybór treści

Nawigator raportu jest podobny do nawigatora w programie RFEM. Zawiera listę rozdziałów dokumentu. Kliknięcie wpisu powoduje wyświetlenie strony tego rozdziału.

Wstępnie ustawione rozdziały i ich zawartość można dostosować: Kliknięcie przycisku Edytuj raport na pasku narzędzi (drugi od prawej strony) powoduje ponowne otwarcie 'Menedżera raportu'.

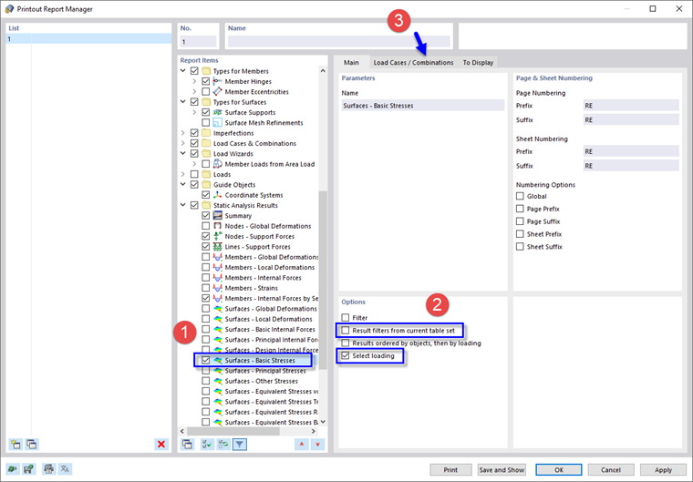
W obszarze 'Pozycje raportu' przewiń w dół do kategorii 'Wyniki analizy statycznej'. Aktywuj na przykład pole wyboru Powierzchnie - Naprężenia podstawowe, aby uwzględnić naprężenia powierzchniowe górnej i dolnej strony (1). Następnie wybierz ten element raportu, aby obszar 'Opcje' został wyświetlony po prawej stronie.

W obszarze 'Opcje' usuń zaznaczenie opcji Filtry wyników z bieżącego zbioru tabel. W ten sposób można wprowadzić specjalne ustawienia dla danych, które mają zostać wydrukowane (2). Aktywuj opcję Wybierz obciążenie poniżej, aby uwzględnić wyniki tylko dla określonych przypadków obciążeń lub kombinacji. Następnie należy wybrać zakładkę Przypadki obciążeń/Kombinacje (3).

W kolumnie 'Do wyboru' kliknij dwukrotnie sytuację obliczeniową ULS DS1, aby przenieść ją do kolumny 'Wybrane' (1). (Alternatywnie należy wybrać tę opcję i kliknąć przycisk Dodać .) Następnie należy kliknąć zakładkę Do wyświetlenia (2).

Usuń zaznaczenie wszystkich pól wyboru z wyjątkiem opcji Ekstremalne wartości max/min dla dowolnej powierzchni. Następnie ponownie kliknij Zapisz i pokaż.

Raport zawiera teraz maksymalne i minimalne wartości dla każdej powierzchni. Wartości te odnoszą się do punktów rastra (patrz Naprężenia podstawowe powierzchni obraz).

Rozdział nadrzędny