1803x
000211
2023-07-31

Выбор содержания

В отчете о распечатке есть навигатор, аналогичный тому, что используется в программе RFEM. В нем перечислены главы документа. При щелчке по записи отображается страница этой главы.

Вы можете настроить предустановленные главы и их содержание: Нажмите кнопку Изменить протокол результатов на панели инструментов (вторая справа), чтобы снова открыть ' Диспетчер отчетов '.

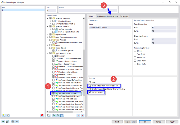
В области 'Элементы отчета' прокрутите вниз до категории ' Результаты статического анализа '. Активируйте флажок Поверхности - Основные напряжения , например, чтобы включить поверхностные напряжения верхней и нижней сторон (1). Затем выберите этот элемент отчета, чтобы справа отображалась область ' Параметры '.

В области 'Параметры' снимите флажок Фильтры результатов из текущего набора таблиц . Таким образом, вы можете применить определенные настройки для данных, которые будут напечатаны (2). Активируйте опцию Выбрать нагрузку ниже, чтобы включить результаты только определенных загружений или сочетаний. Затем выберите вкладку Загружения/сочетания (3).

В столбце 'Для выбора' дважды щелкните расчетную ситуацию ULS DS1 , чтобы перенести ее в столбец 'Выбрано' (1). (Или выберите его и нажмите кнопку Добавить .) Затем щелкните вкладку Для отображения (2).

Снимите все флажки, кроме параметра Максимальные/минимальные значения для любой поверхности . Затем снова нажмите Сохранить и показать .

Отчет о распечатке теперь включает максимальные и минимальные значения для каждой поверхности. Эти значения относятся к точкам сетки (см. # Extbookmark manual |image022153 |Основные напряжения поверхностей # изображение).

Исходная глава