1797x
000211
2023-07-31

Seleção de conteúdo

O relatório de impressão tem um navegador semelhante ao do RFEM. Esta lista os capítulos do documento. Quando clica numa entrada, é apresentada a página desse capítulo.

Pode personalizar os capítulos predefinidos e os seus conteúdos: Clique no botão Editar relatório de impressão na barra de ferramentas (segundo a partir da direita) para abrir o 'Gestor de relatórios de impressão' novamente.

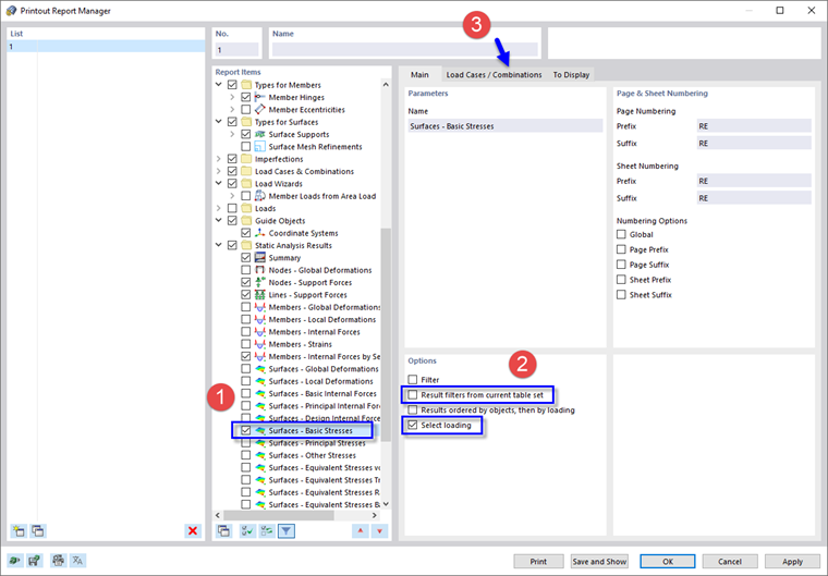
Na área 'Itens de relatório', desloque-se para a categoria 'Resultados de análises estáticos'. Active a caixa de seleção Superfícies - Tensões básicas , por exemplo, para incluir as tensões de superfície dos lados superior e inferior (1). Em seguida, selecione esse item de relatório para que a área 'Opções' seja exibida à direita.

Na área 'Opções', desmarque a opção Filtros de resultados do conjunto de tabelas atual. Assim, é possível aplicar configurações específicas para os dados a serem impressos (2). Ative a opção Selecionar carregamento abaixo para incluir os resultados apenas de casos ou combinações de carga específicos. Em seguida, selecione o separador Casos de carga/Combinações (3).

Na coluna 'Para selecionar', clique duas vezes na situação de dimensionamento ULS DS1 para transferi-la para a coluna 'Selecionado' (1). (Em alternativa, selecione-o e clique no botão Adicionar ). Em seguida, clique no separador To Display (2).

Desmarque todas as caixas de seleção exceto a opção Valores extremos por qualquer superfície. Em seguida, clique novamente em Guardar e mostrar.

O relatório de impressão inclui agora os valores máximos e mínimos de cada superfície. Esses valores referem-se aos pontos da grelha (ver Tensões básicas da imagem Surfaces ).

Capítulo principal