1797x
000211
31-07-2023

Selección de contenido

El informe tiene un navegador similar al de RFEM. Incluye en una lista los capítulos del documento. Cuando hace clic en una entrada, se muestra la página de ese capítulo.

Puede personalizar los capítulos preestablecidos y su contenido: Haga clic en el botón Editar informe en la barra de herramientas (segundo desde la derecha) para abrir el 'Administrador de informes' nuevamente.

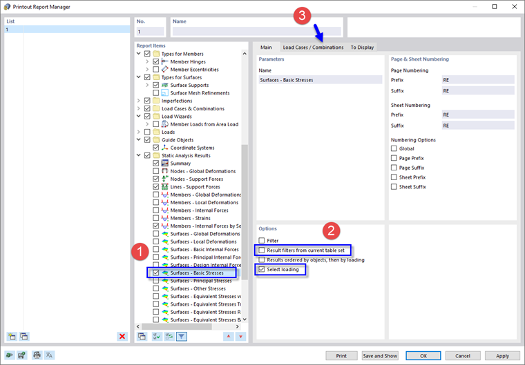
En el área 'Elementos del informe', desplácese hacia abajo hasta la categoría 'Resultados del análisis estático'. Active la casilla Superficies - Tensiones básicas, por ejemplo, para incluir las tensiones en superficies de las caras superior e inferior (1). Luego, seleccione ese elemento del informe para que el área 'Opciones' se muestre a la derecha.

En el área 'Opciones', desactive la opción Filtros de resultados del conjunto de tablas actual. Por lo tanto, puede aplicar ajustes específicos para los datos que se van a imprimir (2). Active la opción Seleccionar carga debajo para incluir los resultados de casos de carga específicos o combinaciones solamente. Luego, seleccione la pestaña Casos de carga / combinaciones (3).

En la columna 'Para seleccionar', haga doble clic en la situación de proyecto ELU SP1 para transferirla a la columna 'Selección' (1). (Alternativamente, selecciónelo y haga clic en el botón Agregar ). Luego, haga clic en la pestaña Para mostrar (2).

Desactive todas las casillas excepto la opción Valores máx./mín. extremos para cada superficie. Luego, haga clic en Guardar y mostrar nuevamente.

El informe ahora incluye los valores máximo y mínimo de cada superficie. Estos valores se refieren a los puntos de rejilla (consulte la imagen Tensiones básicas de superficies ).

Capítulo principal