1803x
000211
2023-07-31

Selezione dei contenuti

La relazione di calcolo ha un navigatore simile a quello di RFEM. Elenca i capitoli del documento. Quando si fa clic su una voce, viene visualizzata la pagina del capitolo.

Puoi personalizzare i capitoli preimpostati e il loro contenuto: Fare clic sul pulsante Modifica relazione di calcolo sulla barra degli strumenti (il secondo da destra) per aprire di nuovo 'Gestore relazione di calcolo'.

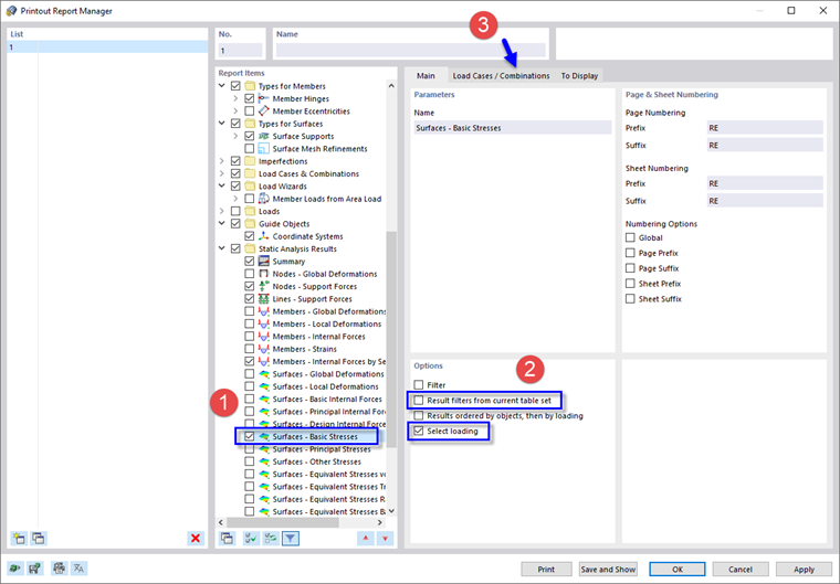
Nell'area 'Elementi del report', scorrere verso il basso fino alla categoria 'Risultati dell'analisi statica'. Attivare la casella di controllo Superfici - Tensioni di base, ad esempio, per includere le tensioni delle superfici dei lati superiore e inferiore (1). Poi seleziona l'elemento del report in modo che l'area 'Opzioni' sia visualizzata a destra.

Nell'area 'Opzioni', deselezionare l'opzione Filtri dei risultati dal set di tabelle corrente. È quindi possibile applicare impostazioni specifiche per i dati da stampare (2). Attiva l'opzione Seleziona il carico di seguito per includere solo i risultati di casi o combinazioni di carico specifici. Quindi selezionare la scheda Casi di carico/Combinazioni (3).

Nella colonna 'Da selezionare', fare doppio clic sulla situazione di progetto ULS DS1 per trasferirla nella colonna 'Selezionata' (1). (In alternativa, selezionarlo e fare clic sul pulsante Aggiungi .) Quindi, fare clic sulla scheda Per visualizzare (2).

Deseleziona tutte le caselle di controllo eccetto l'opzione Valori massimi/minimi estremi per qualsiasi superficie. Quindi, fai di nuovo clic su Salva e mostra.

La relazione di calcolo ora include i valori massimo e minimo di ogni superficie. Questi valori si riferiscono ai punti della griglia (consultare il Tensioni di base delle superfici immagine).

Capitolo principale