1797x
000211
31.7.2023

Výběr obsahu

V tiskovém protokolu je navigátor podobný jako v programu RFEM. Obsahuje seznam kapitol dokumentu. Pokud na některou položku klikneme, zobrazí se stránka s touto kapitolou.

Přednastavené kapitoly a jejich obsah lze upravovat: Kliknutím na tlačítko Upravit tiskový protokol v panelu nástrojů (druhé zprava) se znovu otevře 'Správce tiskových protokolů'.

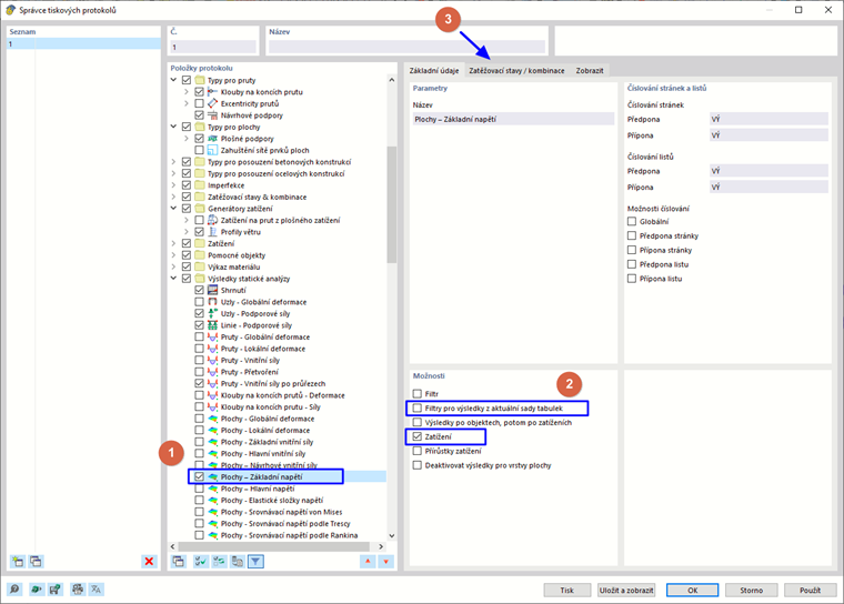
V sekci 'Položky protokolu' přejděte dolů do kategorie 'Výsledky statické analýzy'. Zaškrtávací políčko Plochy - základní napětí lze použít například pro zahrnutí plošných napětí na horní a dolní straně (1). Poté vybereme příslušnou položku protokolu, aby se vpravo zobrazila oblast ' Možnosti '.

V sekci 'Možnosti' zrušte zaškrtnutí políčka Filtry výsledků z aktuální tabulky . Tímto způsobem lze provést specifická nastavení pro data určená k tisku (2). Aktivujte volbu Zatížení níže pro zobrazení výsledků pouze konkrétních zatěžovacích stavů nebo kombinací. Poté vyberte záložku Zatěžovací stavy / kombinace (3).

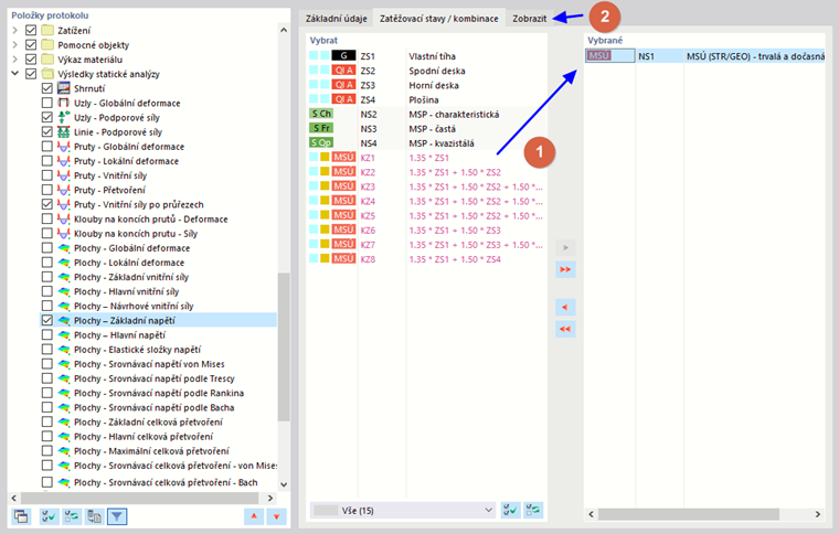
V seznamu 'Vybrat' dvakrát klikněte na návrhovou situaci MSÚ NS1 a přeneste ji do seznamu 'Vybrané' (1). (Případně ji vyberte a klikněte na tlačítko Addony .) Poté klikněte na záložku Zobrazit (2).

Zrušte výběr všech políček kromě Extrémní min./max. hodnoty pro každou plochu. Poté znovu klikněte na Uložit a zobrazit.

Tiskový protokol nyní obsahuje maximální a minimální hodnoty pro každou plochu. Tyto hodnoty se vztahují k bodům rastru (viz image).

Nadřazená kapitola