1895x
001701
18.03.2022

Faire le bon choix à temps...

Avec le lancement des programmes de calcul de structure RFEM 6, RSTAB 9, RSECTION 1 et RWIND 2, Dlubal Software introduit une nouvelle génération de programmes de calcul de structure. Fidèle à la devise « Faire le bon choix à temps… », le programme fournit aux utilisateurs des outils universels avec lesquels ils peuvent répondre à toutes les exigences en matière d'ingénierie structurale. Découvrez les derniers développements de Dlubal Software dans cet article.

Nouveaux programmes RFEM 6 & RSTAB 9

Le logiciel d'analyse aux éléments finis 3D RFEM 6 et le logiciel de calcul de charpentes RSTAB 9 ont été considérablement mis à jour et incluent un concept de calcul intuitif avec des modules complémentaires intégrés directement dans le logiciel de base. Cela permet un calcul plus rapide et une vérification plus efficace des structures complexes.

Le logiciel de base RFEM 6 permet de définir des structures, des matériaux et des charges pour les systèmes structuraux 2D et 3D composés de plaques, de voiles, de coques et de barres. Le logiciel vous permet également de créer des structures mixtes et de modéliser des éléments volumiques et de contact. RFEM permet de calculer les déformations, les efforts internes, les contraintes, les réactions aux appui et les contraintes de contact au sol.

Le logiciel de charpentes RSTAB 9 est idéal pour le calcul de charpentes 2D et 3D en acier, béton, bois, aluminium et autres matériaux. Le puissant solveur de RSTAB permet le calcul linéaire et non linéaire des efforts internes, des déformations et des réactions d'appui.

RSECTION

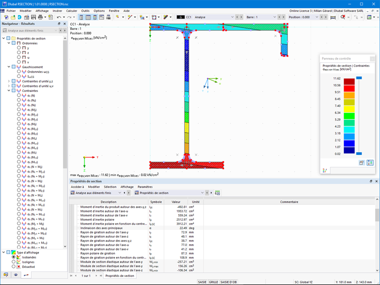
RSECTION combine les programmes de section antérieurs SHAPE-THIN et SHAPE-MASSIVE. Le programme autonome RSECTION 1 détermine les propriétés de section pour les sections à parois minces et massives. Il permet d'effectuer des analyses de contraintes. Grâce à la saisie graphique et tabulaire ainsi qu'à la saisie à l'aide de JavaScript et à l'importation d'un fichier DXF, la création de différentes sections est très flexible.

L'extension « Sections efficaces » de RSECTION détermine les sections efficaces selon l'EN 1993-1-5 [1] et l'EN 1993-1-3 {%}#Refer [2]] }]. Avec les « Sections efficaces », par exemple, les effets de l'instabilité de forme des profilés formés à froid peuvent être pris en compte à l'aide de la méthode des valeurs propres.

RWIND 2

RWIND 2 est un logiciel CFD (soufflerie numérique) pour la simulation numérique des flux de vent autour de toutes les géométries de bâtiment avec détermination des charges de vent sur leurs surfaces. Les résultats déterminés peuvent être exportés sous forme de charges de vent vers les programmes de calcul de structure RFEM 6 et RSTAB 9. La version Pro permet désormais le calcul des flux de vent transitoires turbulents incompressibles.

Nouveaux modules complémentaires

Assemblages acier

Le module complémentaire Assemblages acier pour RFEM établit de nouvelles normes dans le calcul et la vérification des assemblages en acier. Les assemblages en acier peuvent être analysés à l'aide d'un modèle aux éléments finis. La modélisation s'effectue de manière entièrement automatique en arrière-plan et peut être contrôlée par l'utilisateur via l'entrée simple et conventionnelle des composants. Les charges déterminées sur le modèle EF sont ensuite utilisées pour le calcul des composants selon l'EN 1993-1-8[3] (y compris les annexes nationales). Le calcul analytique restreint selon la méthode des composants, avec lequel seuls les efforts internes plans pouvaient être pris en compte, appartient désormais au passé.

Vérification de la maçonnerie

Il s'agit d'une étape très importante dans l'histoire du calcul de la maçonnerie. Il s'agit du développement d'une solution de logiciel pour le calcul de la maçonnerie, notamment par la méthode aux éléments finis pour le calcul de modèles 3D de bâtiments. Le module complémentaire Vérification de la maçonnerie pour RFEM vous permet de calculer des structures en maçonnerie à l'aide de la méthode des éléments finis. Il a été développé dans le cadre du projet de recherche « DDMaS - Numérisation du calcul des structures en maçonnerie ». Le modèle de matériau représente le comportement non linéaire de la combinaison brique-mortier sous forme de macro-modélisation.

Modèle de bâtiment

Le module complémentaire Modèle de bâtiment pour RFEM est un outil utile pour la modélisation des étages. Il vous permet de définir et de manipuler un bâtiment à l'aide d'étages. Vous avez la possibilité, a posteriori, de les ajuster de plusieurs façons. Des informations liées aux étages et au modèle global (centre de gravité) sont affichées graphiquement et sous forme de tableaux. Ce module complémentaire peut également être utilisé pour l'analyse sismique. Une fois l'analyse du spectre effectuée, il est possible d'utiliser le module complémentaire Modèle de bâtiment pour afficher les actions aux étages, les déplacements entre les étages et les forces dans les voiles de cisaillement.

Optimisation & estimation des coûts/émissions de CO2

L'optimisation et la durabilité constituent une tendance importante dans la planification des bâtiments. Le module complémentaire en deux parties Optimisation & estimation des coûts/émissions de CO2 représente une solution intéressante pour tous les utilisateurs du domaine de l'optimisation de structures. Il permet de trouver les paramètres appropriés pour les modèles paramétrés et les blocs via la technologie d'intelligence artificielle (IA) d'optimisation des essaims de particules (PSO) afin de se conformer aux critères d'optimisation habituels. D'autre part, ce module complémentaire estime les coûts du modèle ou les émissions de CO2 en spécifiant les coûts unitaires ou les émissions par définition de matériau pour le modèle structurel.

Service web et API

Une demande croissante relative au calcul de structure automatisé et personnalisé se manifeste actuellement dans le monde de la construction. Ce besoin est satisfait en fournissant des interfaces programmables via un service Web et une API. En s'appuyant sur cette technologie, les logiciels RFEM et RSTAB offrent une assistance de serveur qui peut être utilisée localement ou via le réseau. L'interaction client-serveur vous permet d'envoyer des requêtes à RFEM 6 / RSTAB 9 et de recevoir des retours d'informations.

La technologie des services web permet de créer rapidement et efficacement des fonctionnalités spéciales. Il vous permet de créer vos propres applications de bureau ou basées sur le Web en contrôlant tous les objets contenus dans RFEM 6 et RSTAB 9. Grâce à l'accès aux bibliothèques et aux fonctions, vous pouvez développer vos propres conceptions et modéliser efficacement des structures paramétriques, ainsi que des processus d'optimisation et d'automatisation à l'aide des langages de programmation Python et C#.

Nouvelles fonctionnalités

rapport d'impression

La documentation des calculs de structure prend souvent beaucoup de temps. L'amélioration du rapport d'impression était donc l'une des principales préoccupations de nos clients. Grâce à cette révision fondamentale, il est désormais possible de travailler en parallèle avec le programme et le rapport dans un environnement de rapport d'impression non modal. De plus, vous pouvez modifier les chapitres de manière interactive et créer de nouveaux chapitres personnalisés. Outre la conception moderne de rapports, il est également possible d'importer des fichiers PDF, des formules, des graphiques 3D, etc. La sortie des formules de calcul, qui sont affichées lors du calcul et se réfèrent à l'équation de la norme, est tout aussi importante.

Calcul plus rapide

Avec des structures de plus en plus complexes, le temps de calcul des programmes de calcul augmente également. Le noyau de calcul des nouveaux programmes de calcul de structure impressionne donc par la mise en réseau optimisée et la prise en charge de la technologie multiprocesseur. Il permet de calculer parallèlement des cas de charge linéaires et des combinaisons de charges par plusieurs processeurs sans trop solliciter la mémoire : La matrice de rigidité ne doit être déterminée qu'une seule fois. Ainsi, même des systèmes volumineux peuvent être calculés à l'aide d'un solveur rapide et efficace. Pour les modèles où de nombreuses combinaisons de charges doivent être calculées, plusieurs solveurs (un par cœur) sont lancés en parallèle. Chaque solveur calcule ensuite une combinaison de charges. Ce processus permet une meilleure utilisation des cœurs générant ainsi des calculs plus rapides.

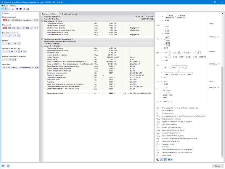
Sortie de la formule de calcul

Les programmes de calcul de structure fonctionnent souvent comme une boîte noire. Vous pouvez contrer ce problème en affichant des formules de calcul pour les structures en béton armé, en acier, en bois, en aluminium, etc. Les formules de calcul utilisées sont affichées en détail et l'équation utilisée est indiquée dans la norme. Ces formules de vérification peuvent également être affichées dans le rapport d'impression. Les programmes de calcul de structure ne sont donc plus une boîte noire, mais des outils de calcul transparents et faciles à contrôler.

Système de licence en ligne moderne et extranet (compte Dlubal)

L'utilisation flexible des applications de logiciels est particulièrement importante en cette période de pandémie et de travail à domicile. Grâce au système de licence en ligne moderne, les licences de RFEM et RSTAB peuvent, entre autres, être distribuées dans le monde entier et attribuées aux utilisateurs correspondants via le compte Dlubal. Les licences en ligne peuvent être utilisées à partir de n'importe quel endroit et ne sont pas spécifiques à un ordinateur ou à une personne. Chaque personne enregistré dans l'entreprise peut se connecter avec ses données d'utilisateur ou d'utilisatrice. Enfin, le vieux monde des dongles matériels est abandonné. Les allers-retours ennuyeux ne sont donc plus nécessaires.

L'offre attrayante d'un extranet sous la forme d'un espace fermé sur le site web de Dlubal informe les clients de Dlubal selon leurs besoins. Dans ce compte, chaque utilisateur peut trouver des informations sur l'actualité de l'entreprise, les événements et les produits. Un aperçu des licences et des produits disponibles au téléchargement est également inclus. De plus, les utilisateurs peuvent participer activement au développement en soumettant les fonctionnalités souhaitées ou en rapportant les bugs. Chaque demande soumise reçoit un statut afin que le statut actuel de votre idée soumise soit visible à tout moment.

Nouvelles possibilités de formation

L'accès à des formations en ligne est un moyen efficace de vous familiariser avec notre nouvelle génération de programmes RFEM 6, RSTAB 9, RWIND 2 et RSECTION. Ainsi, le site Web de Dlubal propose également des cours en ligne gratuits pour les débutants, facilitant par exemple la prise en main du logiciel aux éléments finis RFEM 6. Le site Web « Modèles de calcul de structure à télécharger » met également à votre disposition une vaste base de données de plus de 1 000 modèles de calcul de structure gratuits qui peuvent être utilisés immédiatement pour vous entraîner.

Pour les auditeurs passionnés de podcasts, le podcast Dlubal « Structures numériques et innovantes du génie civil » est disponible. Les tendances innovantes dans le domaine de l'ingénierie structurale et l'avenir du secteur de la construction y seront abordés. Outre les catastrophes tragiques dans le secteur de la construction et les tâches de planification basées sur le BIM, des entretiens avec des experts, des ingénieurs et des professeurs du secteur de la construction traitent souvent des questions de durabilité et du numérique dans le secteur de la construction.

Les jeunes ingénieurs et étudiants se sont toujours penchés sur les opportunités de formation numérique, et encore plus avec les restrictions permanentes liées au coronavirus. Par conséquent, un mélange varié d'expériences utiles du travail quotidien d'un ingénieur et de la théorie apprise pendant les études est également proposé sur la page Infodivertissement pour ce groupe cible. Des exemples animés et instructifs aux explications faciles à comprendre du secteur de la construction y sont incluses.

Conclusion

Il s'est passé beaucoup de choses chez Dlubal Software ces derniers temps. La sortie de la nouvelle génération de logiciel avec de nouveaux modules complémentaires et fonctionnalités est l'un des jalons de l'histoire de Dlubal Software. Des mises à jour hebdomadaires avec de nouvelles fonctionnalités ainsi que des corrections de bugs contribuent à l'amélioration constante des logiciels. L'offre d'une plate-forme éducative en constante croissance crée des conditions optimales pour se familiariser avec les programmes et les nouveaux thèmes du calcul de structure. Ainsi, l'analyse structurale sera encore plus divertissant à partir de maintenant.


Auteur

M. Dlubal est responsable des opérations et s'occupe des ressources humaines en Allemagne. Il travaille également dans le domaine du marketing et des ventes.

Liens
Références


;