2048x
001701
18. März 2022

Statik, die Spaß macht…

Mit der Veröffentlichung der Statikprogramme RFEM 6, RSTAB 9, RSECTION 1 und RWIND 2 leitet das Softwareunternehmen Dlubal Software eine neue Generation statischer Berechnungsprogramme ein. Getreu dem Motto „Statik, die Spaß macht…“ werden den Anwendern universelle Werkzeuge in die Hand gegeben, mit denen alle Anforderungen in der Tragwerksplanung bewältigt werden können. Was sich sonst noch bei Dlubal Software Neues getan hat, erfahren Sie in diesem Artikel.

Neue Programme RFEM 6 & RSTAB 9

Das 3D-FEM-Programm RFEM 6 und das Stabwerksprogramm RSTAB 9 wurden umfassend modernisiert und besitzen ein intuitives Bemessungskonzept mit direkt im Programm integrierten Add-Ons. Das ermöglicht eine wesentlich schnellere Berechnung und Bemessung anspruchsvoller Tragwerke.

Das Basisprogramm RFEM 6 dient zur Definition der Struktur, Materialien und Einwirkungen ebener und räumlicher Platten-, Scheiben-, Schalen- und Stabtragwerke. Mischsysteme sind ebenso möglich wie die Behandlung von Volumen- und Kontaktelementen. Als Ergebnisse werden Verformungen, Schnittgrößen, Spannungen, Lagerkräfte sowie Sohlspannungen geliefert.

Die Stabwerk-Software RSTAB 9 eignet sich für die Berechnung von 2D- oder 3D-Stabwerken aus Stahl, Beton, Holz, Aluminium oder anderen Materialien. Der leistungsfähige Rechenkern von RSTAB ermöglicht die lineare und nichtlineare Berechnung von Schnittgrößen, Verformungen und Lagerreaktionen.

RSECTION

RSECTION vereint die bisherigen Querschnittsprogramme DUENQ und DICKQ. Das eigenständig lauffähige Programm RSECTION 1 ermittelt die Profilkennwerte für beliebige dünnwandige und massive Querschnitte und führt eine Spannungsanalyse durch. Dank der grafischen und tabellarischen Eingabe sowie der Eingabe mittels JavaScript und dem Import einer DXF-Datei gestaltet sich die Erstellung verschiedener Querschnitte sehr flexibel.

Die RSECTION-Erweiterung „Effektive Querschnitte“ ermittelt die wirksamen Querschnitte nach EN 1993-1-5 [1] und EN 1993-1-3 [2]. Mit „Effektive Querschnitte“ können z. B. die Auswirkungen der Forminstabilität von kaltgeformten Profilen mittels Eigenwertmethode berücksichtigt werden.

RWIND 2

RWIND 2 dient als CFD-Software (digitaler Windkanal) zur numerischen Simulation von Windströmungen um beliebige Gebäudegeometrien mit Ermittlung der Windlasten auf deren Oberflächen. Die dabei ermittelten Ergebnisse können als Windlasten in die Statikprogramme RFEM 6 und RSTAB 9 exportiert werden. Mit der Pro-Version ist es nun auch möglich, die Berechnung von transienten inkompressiblen turbulenten Windströmungen durchzuführen.

Neue Add-Ons

Stahlanschlüsse

Neue Maßstäbe in der Berechnung und Bemessung von Stahlverbindungen werden mit dem RFEM-Add-On Stahlanschlüsse gesetzt. Dabei können Stahlverbindungen mithilfe eines FE-Modells analysiert werden. Die Modellbildung läuft dabei voll automatisiert im Hintergrund und ist für den Nutzer über die einfache und gewohnte Eingabe von Komponenten steuerbar. Die am FE-Modell ermittelten Beanspruchungen werden anschließend für die Nachweise der Komponenten nach EN 1993-1-8 [3] (inkl. Nationale Anhänge) verwendet. Die eingeschränkte analytische Bemessung nach der Komponentenmethode, mit der nur ebene Schnittgrößen berücksichtigt werden konnten, gehört nun der Vergangenheit an.

Mauerwerksbemessung

Es ist ein gewisser Meilenstein in der Geschichte der Mauerwerksbemessung. Und zwar handelt es sich hierbei um die Entwicklung einer softwaretechnischen Lösung für die Bemessung von Mauerwerksbauten, insbesondere unter Nutzung der FEM-Methode zur Berechnung von 3D-Gebäudemodellen. Das RFEM-Add-On Mauerwerksbemessung ermöglicht die Bemessung von Mauerwerk mittels Finite-Elemente-Methode. Es wurde im Rahmen des Forschungsprojekts „DDMaS – Digitizing the design of masonry structures“ entwickelt. Das Materialmodell bildet hierbei das nichtlineare Verhalten der Ziegel-Mörtelkombination in Form einer Makromodellierung ab.

Gebäudemodell

Ein nützliches Werkzeug für die Modellierung von Stockwerken bietet das RFEM-Add-On Gebäudemodell. Es ermöglicht die Definition und Manipulation eines Gebäudes mittels Geschosse. Dabei können die Geschosse im Nachhinein vielseitig angepasst werden. Informationen über die Geschosse und auch das Gesamtmodell (Schwerpunkt) werden tabellarisch und grafisch ausgegeben. Weiterhin lässt sich dieses Add-On auch für die Erdbebenanalyse verwenden. Sobald die Spektralanalyse durchgeführt wurde, können mit dem Add-On Gebäudemodell Geschosseinwirkungen, Geschossverschiebungen und Kräfte in Wandscheiben abgebildet werden.

Optimierung & Kosten / CO₂-Emissionsabschätzung

Ein wichtiger Trend in der Planung von Gebäuden ist das Thema Optimierung und Nachhaltigkeit. Dafür bietet das zweiteilige Add-On Optimierung & Kosten / CO2-Emissionsabschätzung eine interessante Lösung für alle Anwender im Bereich der Tragwerksoptimierung. Das findet zum einen für parametrisierte Modelle und Blöcke über die künstliche-Intelligenz-Technik (KI) der Partikelschwarmoptimierung (PSO) passende Parameter zur Einhaltung üblicher Optimierungskriterien. Zum anderen schätzt dieses Add-On die Modellkosten bzw. CO2-Emissionen durch Vorgabe von Stückkosten bzw. -emissionen je Materialdefinition für das Strukturmodell ab.

Webservice und API

Es gibt einen steigenden Bedarf an angepasster und automatisierter statischer Berechnung und Bemessung. Diesem Bedarf geht man mit der Bereitstellung von programmierbaren Schnittstellen über Webservice und API einher. Auf Basis dieser Technologie stellen die Programme RFEM 6 und RSTAB 9 einen Server-Dienst bereit, der lokal oder über das Netzwerk benutzt werden kann. Mit der Client-Server-Kommunikation ist es möglich, Anfragen zu stellen und Rückmeldungen von RFEM 6 / RSTAB 9 zu erhalten.

Die Technologie der Webservices ermöglicht den Anwendern, spezielle Lösungen schnell und präzise zu entwickeln. Somit können eigene desktop- oder webbasierte Applikationen durch die Ansteuerung aller in RFEM 6 und RSTAB 9 enthaltenen Objekte erstellt werden. Durch den Zugang zu Bibliotheken und Funktionen können eigene Nachweise, effektive Modellierungen von parametrischen Tragwerken sowie Optimierungs- und Automatisierungsprozesse mithilfe der Programmiersprachen Python und C# entwickelt werden.

Neue Features

Ausdruckprotokoll

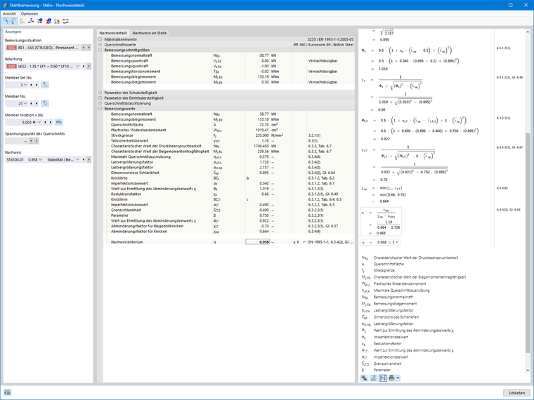
Die Dokumentation von statischen Berechnungen nimmt oftmals viel Zeit in Anspruch. Daher war die Verbesserung des Ausdruckprotokolls eines der größten Anliegen von Kundenseite. Dank der grundlegenden Überarbeitung kann durch eine nichtmodale Ausdruckprotokollumgebung nun parallel neben Programm und Protokoll gearbeitet werden. Kapitel können außerdem interaktiv geändert und benutzerdefinierte Kapitel neu erstellt werden. Weiterhin ist auch neben einem modernen Protokolldesign der Import von PDF‘s, Formeln, 3D-Grafiken usw. möglich. Ein ebenso bedeutendes Feature ist die Ausgabe von Nachweisformeln, die bei der Bemessung ausgegeben werden und auf die Gleichung aus der Norm hinweisen.

Schnellere Berechnung

Mit immer komplexer werdenden Tragwerken steigt auch die Berechnungszeit der Berechnungsprogramme. Der Rechenkern der neuen Statikprogramme überzeugt daher durch die optimierte Vernetzung und Unterstützung von Mehrprozessortechnik. Damit ist die parallele Berechnung linearer Lastfälle und Lastkombinationen durch mehrere Prozessoren ohne zusätzliche Beanspruchung des Arbeitsspeichers möglich: Die Steifigkeitsmatrix muss nur einmal aufgebaut werden. So lassen sich selbst große Systeme mit dem schnellen direkten Gleichungslöser berechnen. Bei Modellen, bei denen viele Lastkombinationen berechnet werden müssen, werden mehrere Solver (einer pro Kern) parallel gestartet. Jeder Solver rechnet dann eine Lastkombination. Das führt zu einer besseren Auslastung der Kerne und somit zu schnelleren Berechnungen.

Ausgabe von Nachweisformel

Statikprogramme sind für gewöhnlich dafür bekannt, dass sie für die Nutzer wie eine Art Black Box sind. Diesem Zustand wirkt man mit der Ausgabe von Nachweisformeln für Bemessungen im Stahlbeton-, Stahl-, Holz-, Aluminiumbau usw. entgegen. Hier werden die verwendeten Nachweisformeln detailliert ausgegeben und auf die verwendete Gleichung aus der Norm hingewiesen. Auch im Ausdruckprotokoll können diese Nachweisformeln ausgegeben werden. Folglich verlassen die Statikprogramme den Weg einer Black Box und öffnen sich zu transparenten und einfach zu überprüfenden Bemessungstools.

Modernes Online-Lizenzierungssystem & Extranet (Dlubal-Konto)

Gerade in Corona- und Homeoffice-Zeiten ist das flexible Benutzen von Softwareapplikationen besonders wichtig. Durch das moderne Online-Lizenzierungssystem lassen sich Lizenzen von RFEM, RSTAB usw. auf der ganzen Welt verteilen und über das Dlubal-Konto den jeweiligen Anwendern zuordnen. Die Online-Lizenzen können von jedem beliebigen Standort aus benutzt werden und sind nicht computer- oder personengebunden. Jeder registrierte Anwender im Unternehmen kann sich mit seinen Benutzerdaten anmelden. Schließlich wird die alte Welt mit Hardware-Dongles zurückgelassen, sodass lästiges Hin- und Herstecken nicht mehr nötig sein wird.

Zugeschnittene Informationen für Dlubal-Kunden werden durch das attraktive Angebot eines Extranets in Form eines geschlossenen Bereichs der Dlubal-Website ermöglicht. In diesem Konto findet jeder Nutzer Informationen über Neuigkeiten zum Unternehmen, zu Events und Produkten. Auch eine Übersicht der vorhandenen Lizenzen und Produkte zum Herunterladen werden angezeigt. Zudem können sich die Anwender auch aktiv an der Entwicklung beteiligen, indem sie gewünschte Features einreichen oder auf Bugs aufmerksam machen. Jede eingereichte Anfrage erhält dabei einen Status, sodass man jederzeit auf den aktuellen Stand seiner eingereichten Idee blicken kann.

Neue Weiterbildungsmöglichkeiten

Schulung und Weiterbildung sind wichtige Bausteine für den professionellen Umgang mit leistungsfähiger Software wie den Dlubal-Programmen der neuesten Generation RFEM 6, RSTAB 9, RWIND 2 oder RSECTION. Auf der Dlubal-Website finden sich deshalb auch kostenlose Online-Kurse für Anfänger und Entdecker, die beispielsweise den Einstieg in das FEM-Programm RFEM 6 erleichtern. Ebenfalls bietet die Webseite „Statikmodelle zum Herunterladen“ eine große Datenbank von mehr als 1000 kostenlosen Statikmodellen an, die sofort zu Übungszwecken verwendet werden können.

Für leidenschaftliche Podcast-Hörer gibt es den Dlubal Podcast „Digitales und Innovatives aus dem Ingenieurbau“. Besprochen werden dabei innovative Trends in der Tragwerksplanung und die Zukunft der Bauindustrie. Neben tragischen Baukatastrophen und BIM-basierten Planungsaufgaben geht es in Interviews mit Experten, Ingenieuren und Professoren aus der Baupraxis häufig um die Themen Nachhaltigkeit und Digitales im Bauwesen.

Insbesondere zu Corona-Zeiten wird das Angebot zu digitalen Bildungsmöglichkeiten von jungen Ingenieuren und Studierenden geschätzt. Daher wird auch für diese Zielgruppe ein abwechslungsreicher Mix aus nützlichen Erfahrungen der täglichen Arbeit eines Ingenieurs und der gelernten Theorie im Studium im Infotainment-Bereich angeboten. Von animierten und informativen Beispielen bis hin zu leicht verständlichen Erklärungen aus dem Bauwesen ist alles dabei.

Fazit

Beim Softwarehaus Dlubal Software hat sich in letzter Zeit viel getan. Der Release der neuen Programmgeneration mit neuen Add-Ons und Features ist einer der Meilensteine in der Geschichte von Dlubal Software. Wöchentliche Updates mit neuen Funktionen sowie Problembehebungen treiben die ständige Verbesserung der Programme voran. Das Angebot einer immer größer werdenden Bildungsplattform schafft optimale Voraussetzungen für die Einarbeitung in die Programme und neue Themen der Tragwerksanalyse. Somit macht Statik von nun an noch mehr Spaß.


Autor

Daniel Dlubal betreut das operative Geschäft und ist für das deutsche Personalwesen verantwortlich. Er arbeitet ebenfalls im Bereich Marketing und Vertrieb.

Links
Referenzen


;