184x
000515
2024-06-04

relazione di calcolo

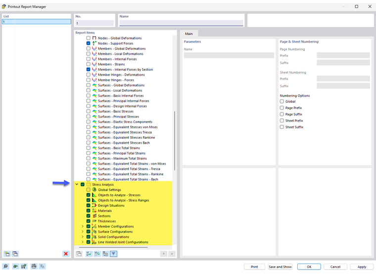
Il gestore della relazione di calcolo fornisce tutte le tabelle dell'analisi tensioni-deformazioni che sono visualizzate anche nell'interfaccia del programma.

Oltre ai dati di input per gli oggetti e le configurazioni, il navigatore contiene gli elementi del report per i risultati delle tensioni, degli intervalli di tensione e delle deformazioni, se applicabili. Utilizzare le caselle di controllo per definire le tabelle necessarie per la documentazione.

È anche possibile utilizzare le opzioni di filtro per personalizzare l'output tabellare. È possibile filtrare le tabelle dei risultati in base a criteri specifici:

  • Oggetto filter per numero o selezione di oggetti
  • Filtro dei risultati con le stesse opzioni di filtro del Gestore tabelle dei risultati
  • Filtro del tasso di verifica per i valori dei risultati

I Dettagli dei risultati con le equazioni di tensione possono anche essere integrati nella relazione di calcolo. Utilizzare il pulsante elenco corrispondente nella finestra di dialogo 'Dettagli verifica' Stampa immediata .

Nell'anteprima di stampa della relazione di calcolo, è possibile controllare i dati, organizzarli correttamente e aggiungere grafici e testi.

Suggerimento

Le funzioni della relazione di calcolo sono descritte nel capitolo relazioni di calcolo del manuale di RFEM.

Capitolo principale