4155x
000161
2023-05-24

Материалы

В меню Вставить выберите Основные объекты , наведите указатель на Материалы и нажмите ]] Диалог .

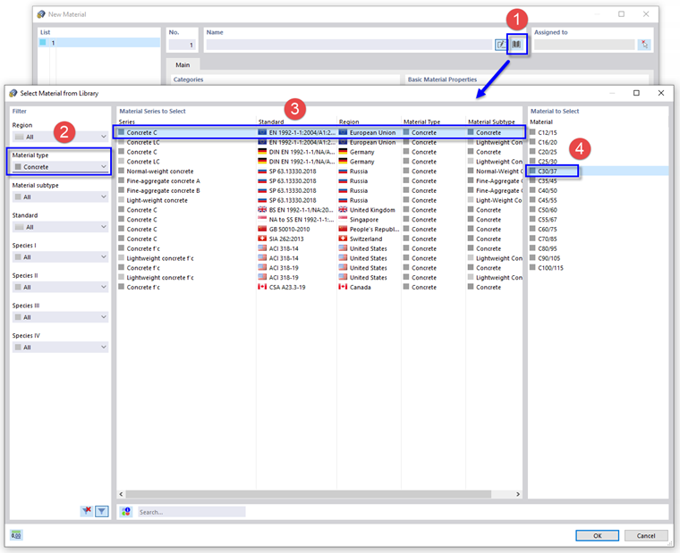
Появится диалоговое окно ' Новый материал '. Для определения материала бетона используйте кнопку база данных в области 'Имя' (1). Откроется другое диалоговое окно.

В области 'Фильтр' выберите тип материала Бетон из списка (2).

Устанавливает европейскую норму EN 1992-1-1 для бетона нормального веса (3). Затем выберите C30/37 в правом столбце (4) и нажмите OK .

Чтобы продолжить работу со стальным материалом, нажмите кнопку Новые в нижнем левом углу диалогового окна.

Еще раз щелкните по кнопке база данных , чтобы открыть библиотеку.

В области 'Фильтр' выберите в списках (1) область Европейский Союз и тип материала Сталь .

В поле 'Поиск' ниже (2) введите 235 . Затем установите EN 1993-1-1 (3) и выберите S235 в правом столбце (4). Нажмите OK , чтобы импортировать материал.

Нажмите OK , чтобы сохранить данные.